Definition Type: Element
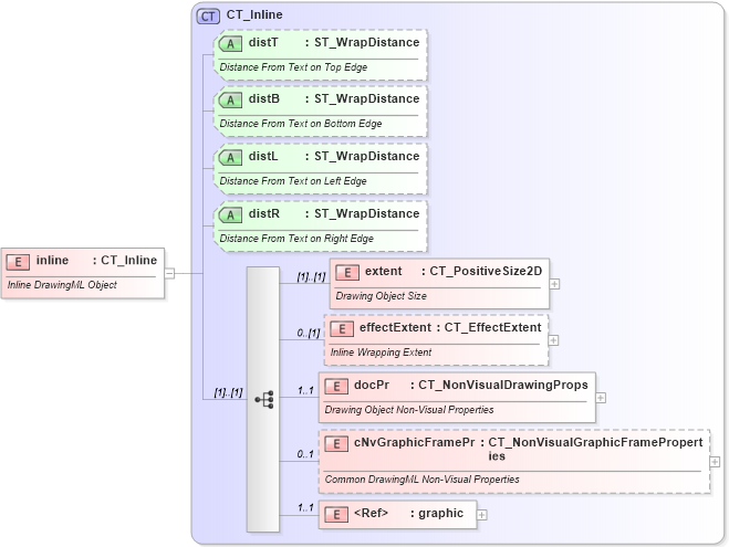
Name: inline
Namespace: http://schemas.openxmlformats.org/drawingml/2006/wordprocessingDrawing
Type: wp:CT_Inline
Containing Schema: dml-wordprocessingDrawing.xsd
Abstract
Documentation:
Inline DrawingML Object
Collapse XSD Schema Diagram:
Drilldown into graphic in schema dml-graphicalobject_xsd Drilldown into cNvGraphicFramePr in schema dml-wordprocessingdrawing_xsd Drilldown into docPr in schema dml-wordprocessingdrawing_xsd Drilldown into effectExtent in schema dml-wordprocessingdrawing_xsd Drilldown into extent in schema dml-wordprocessingdrawing_xsd Drilldown into distR in schema dml-wordprocessingdrawing_xsd Drilldown into distL in schema dml-wordprocessingdrawing_xsd Drilldown into distB in schema dml-wordprocessingdrawing_xsd Drilldown into distT in schema dml-wordprocessingdrawing_xsd Drilldown into CT_Inline in schema dml-wordprocessingdrawing_xsdXSD Diagram of inline in schema dml-wordprocessingdrawing_xsd (Office Open XML (OOXML / OpenXML / Ecma 376))
Collapse XSD Schema Code:
<xsd:element name="inline" type="CT_Inline">
    <xsd:annotation>
        <xsd:documentation>Inline DrawingML Object</xsd:documentation>
    </xsd:annotation>
</xsd:element>
Collapse Child Elements:
Name Type Min Occurs Max Occurs
extent wp:extent (1) (1)
effectExtent wp:effectExtent 0 (1)
docPr wp:docPr 1 1
cNvGraphicFramePr wp:cNvGraphicFramePr 0 1
graphic a:graphic 1 1
Collapse Child Attributes:
Name Type Default Value Use
distT wp:distT Optional
distB wp:distB Optional
distL wp:distL Optional
distR wp:distR Optional
Collapse Derivation Tree: