Definition Type: ComplexType
Name: ItemSearchCriterionType
Containing Schema: OTA_CommonTypes.xsd
Abstract
Documentation:
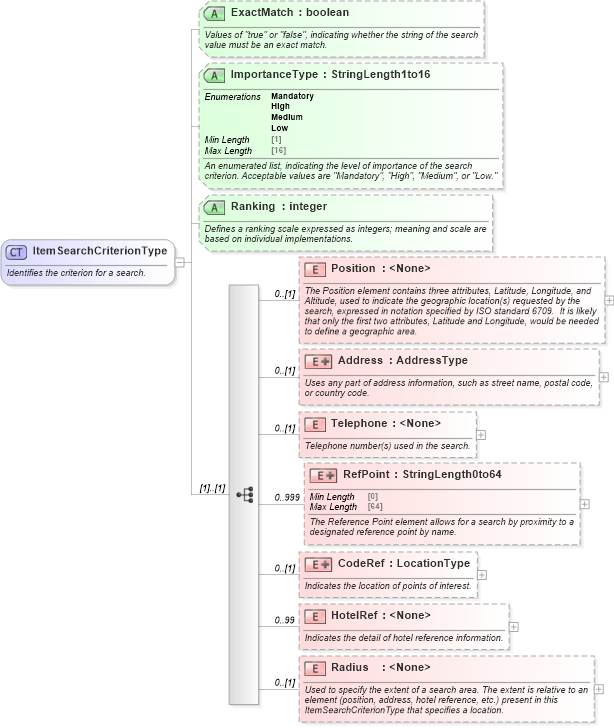
Identifies the criterion for a search.
Collapse XSD Schema Diagram:
Drilldown into Radius in schema ota_commontypes_xsd Drilldown into HotelRef in schema ota_commontypes_xsd Drilldown into CodeRef in schema ota_commontypes_xsd Drilldown into RefPoint in schema ota_commontypes_xsd Drilldown into Telephone in schema ota_commontypes_xsd Drilldown into Address in schema ota_commontypes_xsd Drilldown into Position in schema ota_commontypes_xsd Drilldown into Ranking in schema ota_commontypes_xsd1 Drilldown into ImportanceType in schema ota_commontypes_xsd1 Drilldown into ExactMatch in schema ota_commontypes_xsd1XSD Diagram of ItemSearchCriterionType in schema ota_commontypes_xsd (Open Travel (OTA))
Collapse XSD Schema Code:
<xs:complexType name="ItemSearchCriterionType">
    <xs:annotation>
        <xs:documentation xml:lang="en">Identifies the criterion for a search.</xs:documentation>
    </xs:annotation>
    <xs:sequence>
        <xs:element name="Position" minOccurs="0">
            <xs:annotation>
                <xs:documentation xml:lang="en">The Position element contains three attributes, Latitude, Longitude, and Altitude, used to indicate the geographic location(s) requested by the search, expressed in notation specified by ISO standard 6709.  It is likely that only the first two attributes, Latitude and Longitude, would be needed to define a geographic area.</xs:documentation>
            </xs:annotation>
            <xs:complexType>
                <xs:attributeGroup ref="PositionGroup">
                    <xs:annotation>
                        <xs:documentation xml:lang="en">The geographic coordinates for the search.</xs:documentation>
                    </xs:annotation>
                </xs:attributeGroup>
            </xs:complexType>
        </xs:element>
        <xs:element name="Address" minOccurs="0">
            <xs:annotation>
                <xs:documentation xml:lang="en">Uses any part of address information, such as street name, postal code, or country code.</xs:documentation>
            </xs:annotation>
            <xs:complexType>
                <xs:complexContent>
                    <xs:extension base="AddressType">
                        <xs:attribute name="SameCountryInd" type="xs:boolean" use="optional">
                            <xs:annotation>
                                <xs:documentation xml:lang="en">When true, only locations in the same country as the specified city's country should be selected.</xs:documentation>
                            </xs:annotation>
                        </xs:attribute>
                    </xs:extension>
                </xs:complexContent>
            </xs:complexType>
        </xs:element>
        <xs:element name="Telephone" minOccurs="0">
            <xs:annotation>
                <xs:documentation xml:lang="en">Telephone number(s) used in the search.</xs:documentation>
            </xs:annotation>
            <xs:complexType>
                <xs:attributeGroup ref="TelephoneGroup">
                    <xs:annotation>
                        <xs:documentation xml:lang="en">Detailed telephone information for the search.</xs:documentation>
                    </xs:annotation>
                </xs:attributeGroup>
            </xs:complexType>
        </xs:element>
        <xs:element name="RefPoint" minOccurs="0" maxOccurs="999">
            <xs:annotation>
                <xs:documentation xml:lang="en">The Reference Point element allows for a search by proximity to a designated reference point by name. </xs:documentation>
            </xs:annotation>
            <xs:complexType>
                <xs:simpleContent>
                    <xs:extension base="StringLength0to64">
                        <xs:attribute name="StateProv" type="StateProvCodeType" use="optional">
                            <xs:annotation>
                                <xs:documentation xml:lang="en">The state or province in which the reference point is located.
</xs:documentation>
                            </xs:annotation>
                        </xs:attribute>
                        <xs:attribute name="CountryCode" type="ISO3166" use="optional">
                            <xs:annotation>
                                <xs:documentation xml:lang="en">The country in which the reference point is located.</xs:documentation>
                            </xs:annotation>
                        </xs:attribute>
                        <xs:attributeGroup ref="CodeListGroup">
                            <xs:annotation>
                                <xs:documentation xml:lang="en">Used to specify a reference point by a code.</xs:documentation>
                            </xs:annotation>
                        </xs:attributeGroup>
                        <xs:attribute name="RefPointType" type="OTA_CodeType" use="optional">
                            <xs:annotation>
                                <xs:documentation xml:lang="en">Indicates the type of location being referenced (e.g., Airport, Hotel). Refer to the OTA code table Index Point Code (IPC).</xs:documentation>
                            </xs:annotation>
                        </xs:attribute>
                        <xs:attribute name="Name" type="StringLength1to128" use="optional">
                            <xs:annotation>
                                <xs:documentation xml:lang="en">The name of the reference point.</xs:documentation>
                            </xs:annotation>
                        </xs:attribute>
                        <xs:attribute name="CityName" type="StringLength1to64" use="optional">
                            <xs:annotation>
                                <xs:documentation xml:lang="en">The name of the city associated with this reference point.</xs:documentation>
                            </xs:annotation>
                        </xs:attribute>
                    </xs:extension>
                </xs:simpleContent>
            </xs:complexType>
        </xs:element>
        <xs:element name="CodeRef" minOccurs="0">
            <xs:annotation>
                <xs:documentation xml:lang="en">Indicates the location of points of interest.</xs:documentation>
            </xs:annotation>
            <xs:complexType>
                <xs:simpleContent>
                    <xs:extension base="LocationType">
                        <xs:attribute name="VicinityCode" type="OTA_CodeType" use="optional">
                            <xs:annotation>
                                <xs:documentation xml:lang="en">Used to identify the vicinity of the location.  Refer to OTA Codelist Vehicle Where at Facility (VWF).</xs:documentation>
                            </xs:annotation>
                        </xs:attribute>
                    </xs:extension>
                </xs:simpleContent>
            </xs:complexType>
        </xs:element>
        <xs:element name="HotelRef" minOccurs="0" maxOccurs="99">
            <xs:annotation>
                <xs:documentation xml:lang="en">Indicates the detail of hotel reference information.</xs:documentation>
            </xs:annotation>
            <xs:complexType>
                <xs:attributeGroup ref="HotelReferenceGroup">
                    <xs:annotation>
                        <xs:documentation xml:lang="en">Detailed hotel information for the search.</xs:documentation>
                    </xs:annotation>
                </xs:attributeGroup>
                <xs:attribute name="SegmentCategoryCode" type="OTA_CodeType" use="optional">
                    <xs:annotation>
                        <xs:documentation xml:lang="en">Used to search for hotels within a particular market segment.  Refer to OTA Code Segment Category Code Type (SEG).
							</xs:documentation>
                    </xs:annotation>
                </xs:attribute>
                <xs:attribute name="PropertyClassCode" type="OTA_CodeType" use="optional">
                    <xs:annotation>
                        <xs:documentation xml:lang="en">Refer to OTA Code list OTA Code List Property Class Type (PCT).</xs:documentation>
                    </xs:annotation>
                </xs:attribute>
                <xs:attribute name="ArchitecturalStyleCode" type="OTA_CodeType" use="optional">
                    <xs:annotation>
                        <xs:documentation xml:lang="en">Refer to OTA Code List Architectural Style Code (ARC).</xs:documentation>
                    </xs:annotation>
                </xs:attribute>
                <xs:attribute name="SupplierIntegrationLevel" type="xs:nonNegativeInteger" use="optional">
                    <xs:annotation>
                        <xs:documentation xml:lang="en">The level of integration of a property to provide automated transaction information. The lower the number, the higher the integration (e.g., a 1 means the supplier has the highest level of integration automation).</xs:documentation>
                    </xs:annotation>
                </xs:attribute>
                <xs:attribute name="LocationCategoryCode" type="OTA_CodeType" use="optional">
                    <xs:annotation>
                        <xs:documentation xml:lang="en">Used to search for hotels in a specific location category (e.g. downtown, airport or suburban, etc.). Refer to OTA Code List Location Category Codes (LOC). </xs:documentation>
                    </xs:annotation>
                </xs:attribute>
                <xs:attribute name="ExtendedCitySearchIndicator" type="xs:boolean" use="optional">
                    <xs:annotation>
                        <xs:documentation xml:lang="en">When true indicates the search should be performed beyond the hotel city code, typically this could include neighboring cities to the specified hotel city code.</xs:documentation>
                    </xs:annotation>
                </xs:attribute>
            </xs:complexType>
        </xs:element>
        <xs:element name="Radius" minOccurs="0">
            <xs:annotation>
                <xs:documentation xml:lang="en">Used to specify the extent of a search area. The extent is relative to an element (position, address, hotel reference, etc.) present in this ItemSearchCriterionType that specifies a location.</xs:documentation>
            </xs:annotation>
            <xs:complexType>
                <xs:attributeGroup ref="DistanceAttributesGroup">
                    <xs:annotation>
                        <xs:documentation xml:lang="en">Used to provide distance and direction information from the referenced location.</xs:documentation>
                    </xs:annotation>
                </xs:attributeGroup>
            </xs:complexType>
        </xs:element>
    </xs:sequence>
    <xs:attribute name="ExactMatch" type="xs:boolean" use="optional">
        <xs:annotation>
            <xs:documentation xml:lang="en">Values of "true" or "false", indicating whether the string of the search value must be an exact match.</xs:documentation>
        </xs:annotation>
    </xs:attribute>
    <xs:attribute name="ImportanceType" use="optional">
        <xs:annotation>
            <xs:documentation xml:lang="en">An enumerated list, indicating the level of importance of the search criterion. Acceptable values are "Mandatory", "High", "Medium", or "Low."</xs:documentation>
        </xs:annotation>
        <xs:simpleType>
            <xs:restriction base="StringLength1to16">
                <xs:enumeration value="Mandatory">
                    <xs:annotation>
                        <xs:documentation xml:lang="en">Indicates the item is required.</xs:documentation>
                    </xs:annotation>
                </xs:enumeration>
                <xs:enumeration value="High">
                    <xs:annotation>
                        <xs:documentation xml:lang="en">Indicates a high level of importance.</xs:documentation>
                    </xs:annotation>
                </xs:enumeration>
                <xs:enumeration value="Medium">
                    <xs:annotation>
                        <xs:documentation xml:lang="en">Indicates a medium level of importance.</xs:documentation>
                    </xs:annotation>
                </xs:enumeration>
                <xs:enumeration value="Low">
                    <xs:annotation>
                        <xs:documentation xml:lang="en">Indicates a low level of importance.</xs:documentation>
                    </xs:annotation>
                </xs:enumeration>
            </xs:restriction>
        </xs:simpleType>
    </xs:attribute>
    <xs:attribute name="Ranking" type="xs:integer" use="optional">
        <xs:annotation>
            <xs:documentation xml:lang="en">Defines a ranking scale expressed as integers; meaning and scale are based on individual implementations.</xs:documentation>
        </xs:annotation>
    </xs:attribute>
</xs:complexType>
Collapse Child Elements:
Name Type Min Occurs Max Occurs
Position Position 0 (1)
Address Address 0 (1)
Telephone Telephone 0 (1)
RefPoint RefPoint 0 999
CodeRef CodeRef 0 (1)
HotelRef HotelRef 0 99
Radius Radius 0 (1)
Collapse Child Attributes:
Name Type Default Value Use
ExactMatch ExactMatch Optional
ImportanceType ImportanceType Optional
Ranking Ranking Optional