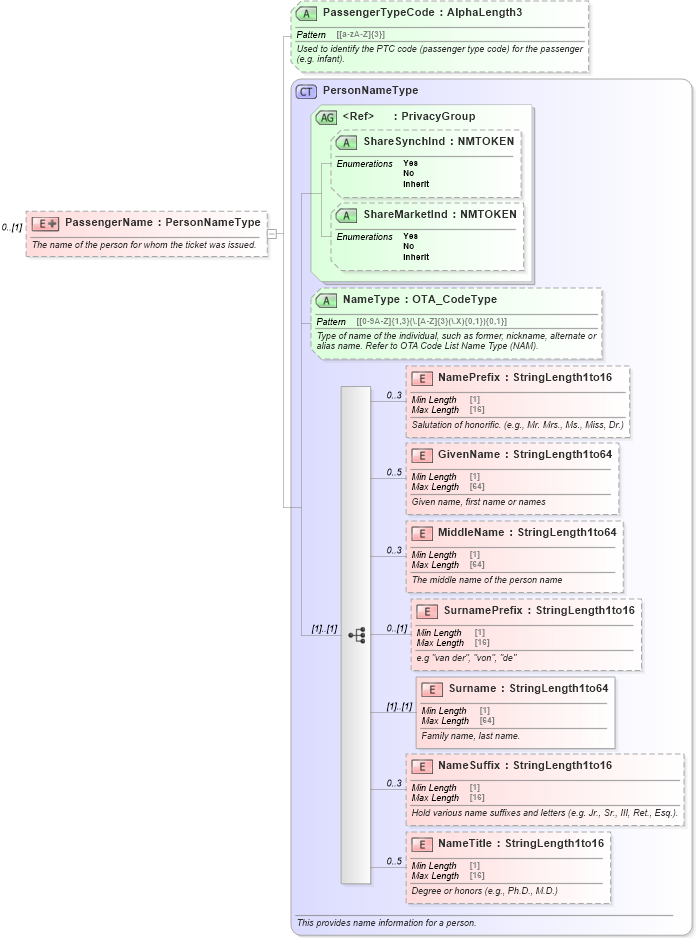
Definition Type: Element
Name: PassengerName
Namespace: http://www.opentravel.org/OTA/2003/05
Type: PersonNameType
Containing Schema: OTA_AirDemandTicketRS.xsd
MinOccurs 0
MaxOccurs (1)
Abstract
Documentation:
The name of the person for whom the ticket was issued.
Collapse XSD Schema Diagram:
Drilldown into NameTitle in schema ota_commontypes_xsd1 Drilldown into NameSuffix in schema ota_commontypes_xsd1 Drilldown into Surname in schema ota_commontypes_xsd1 Drilldown into SurnamePrefix in schema ota_commontypes_xsd1 Drilldown into MiddleName in schema ota_commontypes_xsd1 Drilldown into GivenName in schema ota_commontypes_xsd1 Drilldown into NamePrefix in schema ota_commontypes_xsd1 Drilldown into NameType in schema ota_commontypes_xsd1 Drilldown into ShareMarketInd in schema ota_commontypes_xsd1 Drilldown into ShareSynchInd in schema ota_commontypes_xsd1 Drilldown into PrivacyGroup in schema ota_commontypes_xsd1 Drilldown into PersonNameType in schema ota_commontypes_xsd1 Drilldown into PassengerTypeCode in schema ota_airdemandticketrs_xsdXSD Diagram of PassengerName in schema ota_airdemandticketrs_xsd (Open Travel (OTA))
Collapse XSD Schema Code:
<xs:element name="PassengerName" minOccurs="0">
    <xs:annotation>
        <xs:documentation xml:lang="en">The name of the person for whom the ticket was issued.</xs:documentation>
    </xs:annotation>
    <xs:complexType>
        <xs:complexContent>
            <xs:extension base="PersonNameType">
                <xs:attribute name="PassengerTypeCode" type="AlphaLength3" use="optional">
                    <xs:annotation>
                        <xs:documentation xml:lang="en">Used to identify the PTC code (passenger type code) for the passenger (e.g. infant).</xs:documentation>
                    </xs:annotation>
                </xs:attribute>
            </xs:extension>
        </xs:complexContent>
    </xs:complexType>
</xs:element>
Collapse Child Elements:
Name Type Min Occurs Max Occurs
NamePrefix NamePrefix 0 3
GivenName GivenName 0 5
MiddleName MiddleName 0 3
SurnamePrefix SurnamePrefix 0 (1)
Surname Surname (1) (1)
NameSuffix NameSuffix 0 3
NameTitle NameTitle 0 5
Collapse Child Attributes:
Name Type Default Value Use
ShareSynchInd ShareSynchInd Optional
ShareMarketInd ShareMarketInd Optional
NameType NameType Optional
PassengerTypeCode nsA:PassengerTypeCode Optional
Collapse Derivation Tree: