Definition Type: ComplexType
Name: PersonNameType
Containing Schema: OTA_CommonTypes.xsd
Abstract
Documentation:
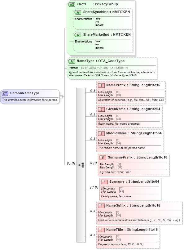
This provides name information for a person.
Collapse XSD Schema Diagram:
Drilldown into NameTitle in schema ota_commontypes_xsd Drilldown into NameSuffix in schema ota_commontypes_xsd Drilldown into Surname in schema ota_commontypes_xsd Drilldown into SurnamePrefix in schema ota_commontypes_xsd Drilldown into MiddleName in schema ota_commontypes_xsd Drilldown into GivenName in schema ota_commontypes_xsd Drilldown into NamePrefix in schema ota_commontypes_xsd Drilldown into NameType in schema ota_commontypes_xsd1 Drilldown into ShareMarketInd in schema ota_commontypes_xsd1 Drilldown into ShareSynchInd in schema ota_commontypes_xsd1 Drilldown into PrivacyGroup in schema ota_commontypes_xsdXSD Diagram of PersonNameType in schema ota_commontypes_xsd1 (Open Travel (OTA))
Collapse XSD Schema Code:
<xs:complexType name="PersonNameType">
    <xs:annotation>
        <xs:documentation xml:lang="en">This provides name information for a person.</xs:documentation>
    </xs:annotation>
    <xs:sequence>
        <xs:element name="NamePrefix" type="StringLength1to16" minOccurs="0" maxOccurs="3">
            <xs:annotation>
                <xs:documentation xml:lang="en">Salutation of honorific. (e.g., Mr. Mrs., Ms., Miss, Dr.) </xs:documentation>
            </xs:annotation>
        </xs:element>
        <xs:element name="GivenName" type="StringLength1to64" minOccurs="0" maxOccurs="5">
            <xs:annotation>
                <xs:documentation xml:lang="en">Given name, first name or names</xs:documentation>
            </xs:annotation>
        </xs:element>
        <xs:element name="MiddleName" type="StringLength1to64" minOccurs="0" maxOccurs="3">
            <xs:annotation>
                <xs:documentation xml:lang="en">The middle name of the person name</xs:documentation>
            </xs:annotation>
        </xs:element>
        <xs:element name="SurnamePrefix" type="StringLength1to16" minOccurs="0">
            <xs:annotation>
                <xs:documentation xml:lang="en">e.g "van der", "von", "de" </xs:documentation>
            </xs:annotation>
        </xs:element>
        <xs:element name="Surname" type="StringLength1to64">
            <xs:annotation>
                <xs:documentation xml:lang="en">Family name, last name.</xs:documentation>
            </xs:annotation>
        </xs:element>
        <xs:element name="NameSuffix" type="StringLength1to16" minOccurs="0" maxOccurs="3">
            <xs:annotation>
                <xs:documentation xml:lang="en">Hold various name suffixes and letters (e.g. Jr., Sr., III, Ret., Esq.).</xs:documentation>
            </xs:annotation>
        </xs:element>
        <xs:element name="NameTitle" type="StringLength1to16" minOccurs="0" maxOccurs="5">
            <xs:annotation>
                <xs:documentation xml:lang="en">Degree or honors (e.g., Ph.D., M.D.)   </xs:documentation>
            </xs:annotation>
        </xs:element>
    </xs:sequence>
    <xs:attributeGroup ref="PrivacyGroup">
        <xs:annotation>
            <xs:documentation xml:lang="en">Allows for control of the sharing of person name data between parties.</xs:documentation>
        </xs:annotation>
    </xs:attributeGroup>
    <xs:attribute name="NameType" type="OTA_CodeType" use="optional">
        <xs:annotation>
            <xs:documentation xml:lang="en">Type of name of the individual, such as former, nickname, alternate or alias name. Refer to OTA Code List Name Type (NAM).</xs:documentation>
        </xs:annotation>
    </xs:attribute>
</xs:complexType>
Collapse Child Elements:
Name Type Min Occurs Max Occurs
NamePrefix NamePrefix 0 3
GivenName GivenName 0 5
MiddleName MiddleName 0 3
SurnamePrefix SurnamePrefix 0 (1)
Surname Surname (1) (1)
NameSuffix NameSuffix 0 3
NameTitle NameTitle 0 5
Collapse Child Attributes:
Name Type Default Value Use
ShareSynchInd ShareSynchInd Optional
ShareMarketInd ShareMarketInd Optional
NameType NameType Optional
Collapse Derivation Tree:
  • PersonNameType
    • Unresolved link to originator
    • Unresolved link to guestname1
    • Unresolved link to personname17
    • Unresolved link to guestname2
    • Unresolved link to payee
    • Unresolved link to name19
    • Unresolved link to name33
    • Unresolved link to coveredperson
    • Unresolved link to customer
    • Unresolved link to customer1
    • Unresolved link to customer2
    • Unresolved link to name35
    • Unresolved link to name41
    • Unresolved link to accessperson
    • Unresolved link to insuredname1
    • Unresolved link to orgmembername1
    • Unresolved link to clubmembername1
    • Unresolved link to travelername
    • Unresolved link to name43
    • Unresolved link to travelername2
    • Unresolved link to name44
    • Unresolved link to name46
    • Unresolved link to guestinfo1
    • Unresolved link to travelername3
    • Unresolved link to name47
    • Unresolved link to name48
    • Unresolved link to travelername4
    • Unresolved link to travelername5
    • Unresolved link to name49
    • Unresolved link to name50
    • Unresolved link to personname19
    • Unresolved link to personname21
    • Unresolved link to personname23
Collapse References:
Unresolved link to accessperson, Unresolved link to clubmembername1, Unresolved link to coveredperson, Unresolved link to customer, Unresolved link to customer1, Unresolved link to customer2, DocHolderFormattedName, Unresolved link to guestinfo1, Unresolved link to guestname1, Unresolved link to guestname2, Unresolved link to insuredname1, Unresolved link to name19, Name, Unresolved link to name33, Unresolved link to name35, Unresolved link to name41, Unresolved link to name43, Unresolved link to name44, Unresolved link to name46, Unresolved link to name47, Unresolved link to name48, Unresolved link to name49, Unresolved link to name50, Unresolved link to orgmembername1, Unresolved link to originator, nsA:PassengerName, nsA:PassengerName, nsA:PassengerName, Unresolved link to payee, PersonName, PersonName, PersonName, PersonName, Unresolved link to personname17, Unresolved link to personname19, nsA:PersonName, Unresolved link to personname21, Unresolved link to personname23nsA:PersonName, PersonName, PersonName, PersonName, Unresolved link to travelername, Unresolved link to travelername2, Unresolved link to travelername3, Unresolved link to travelername4, Unresolved link to travelername5,