Definition Type: Element
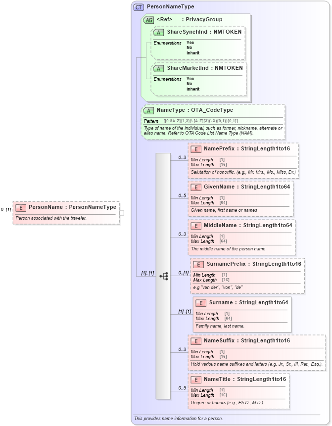
Name: PersonName
Type: PersonNameType
Containing Schema: OTA_CommonTypes.xsd
MinOccurs 0
MaxOccurs (1)
Abstract
Documentation:
Person associated with the traveler.
Collapse XSD Schema Diagram:
Drilldown into NameTitle in schema ota_commontypes_xsd Drilldown into NameSuffix in schema ota_commontypes_xsd Drilldown into Surname in schema ota_commontypes_xsd Drilldown into SurnamePrefix in schema ota_commontypes_xsd Drilldown into MiddleName in schema ota_commontypes_xsd Drilldown into GivenName in schema ota_commontypes_xsd Drilldown into NamePrefix in schema ota_commontypes_xsd Drilldown into NameType in schema ota_commontypes_xsd1 Drilldown into ShareMarketInd in schema ota_commontypes_xsd1 Drilldown into ShareSynchInd in schema ota_commontypes_xsd1 Drilldown into PrivacyGroup in schema ota_commontypes_xsd Drilldown into PersonNameType in schema ota_commontypes_xsdXSD Diagram of PersonName in schema ota_commontypes_xsd (Open Travel (OTA))
Collapse XSD Schema Code:
<xs:element name="PersonName" type="PersonNameType" minOccurs="0">
    <xs:annotation>
        <xs:documentation xml:lang="en">Person associated with the traveler.</xs:documentation>
    </xs:annotation>
</xs:element>
Collapse Child Elements:
Name Type Min Occurs Max Occurs
NamePrefix NamePrefix 0 3
GivenName GivenName 0 5
MiddleName MiddleName 0 3
SurnamePrefix SurnamePrefix 0 (1)
Surname Surname (1) (1)
NameSuffix NameSuffix 0 3
NameTitle NameTitle 0 5
Collapse Child Attributes:
Name Type Default Value Use
ShareSynchInd ShareSynchInd Optional
ShareMarketInd ShareMarketInd Optional
NameType NameType Optional
Collapse Derivation Tree: