Definition Type: ComplexType
Name: PersonNameType
Containing Schema: OTA_CommonTypes.xsd
Abstract
Documentation:
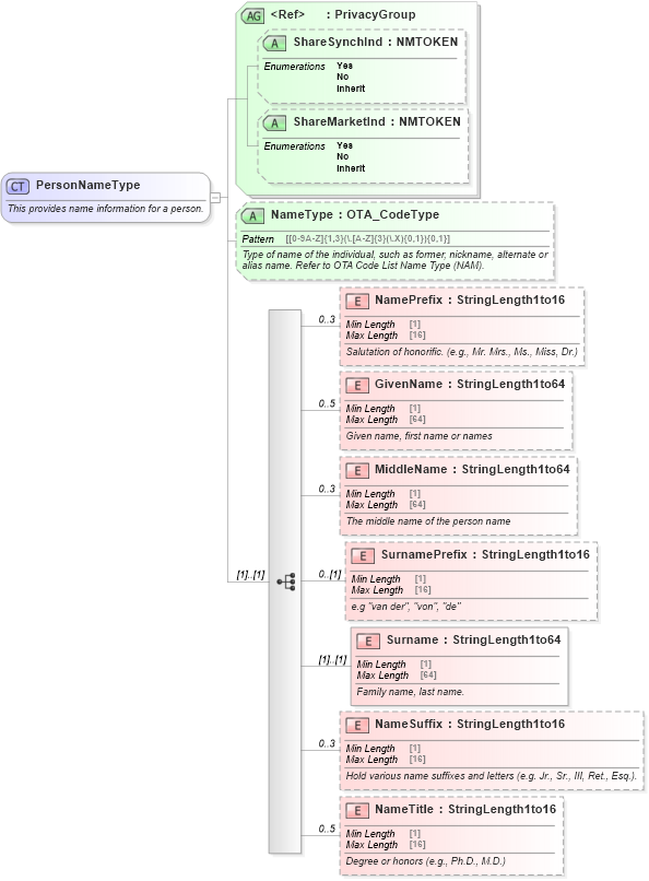
This provides name information for a person.
Collapse XSD Schema Diagram:
Drilldown into NameTitle in schema ota_commontypes_xsd Drilldown into NameSuffix in schema ota_commontypes_xsd Drilldown into Surname in schema ota_commontypes_xsd Drilldown into SurnamePrefix in schema ota_commontypes_xsd Drilldown into MiddleName in schema ota_commontypes_xsd Drilldown into GivenName in schema ota_commontypes_xsd Drilldown into NamePrefix in schema ota_commontypes_xsd Drilldown into NameType in schema ota_commontypes_xsd1 Drilldown into ShareMarketInd in schema ota_commontypes_xsd1 Drilldown into ShareSynchInd in schema ota_commontypes_xsd1 Drilldown into PrivacyGroup in schema ota_commontypes_xsdXSD Diagram of PersonNameType in schema ota_commontypes_xsd (Open Travel (OTA))
Collapse XSD Schema Code:
<xs:complexType name="PersonNameType">
    <xs:annotation>
        <xs:documentation xml:lang="en">This provides name information for a person.</xs:documentation>
    </xs:annotation>
    <xs:sequence>
        <xs:element name="NamePrefix" type="StringLength1to16" minOccurs="0" maxOccurs="3">
            <xs:annotation>
                <xs:documentation xml:lang="en">Salutation of honorific. (e.g., Mr. Mrs., Ms., Miss, Dr.) </xs:documentation>
            </xs:annotation>
        </xs:element>
        <xs:element name="GivenName" type="StringLength1to64" minOccurs="0" maxOccurs="5">
            <xs:annotation>
                <xs:documentation xml:lang="en">Given name, first name or names</xs:documentation>
            </xs:annotation>
        </xs:element>
        <xs:element name="MiddleName" type="StringLength1to64" minOccurs="0" maxOccurs="3">
            <xs:annotation>
                <xs:documentation xml:lang="en">The middle name of the person name</xs:documentation>
            </xs:annotation>
        </xs:element>
        <xs:element name="SurnamePrefix" type="StringLength1to16" minOccurs="0">
            <xs:annotation>
                <xs:documentation xml:lang="en">e.g "van der", "von", "de" </xs:documentation>
            </xs:annotation>
        </xs:element>
        <xs:element name="Surname" type="StringLength1to64">
            <xs:annotation>
                <xs:documentation xml:lang="en">Family name, last name.</xs:documentation>
            </xs:annotation>
        </xs:element>
        <xs:element name="NameSuffix" type="StringLength1to16" minOccurs="0" maxOccurs="3">
            <xs:annotation>
                <xs:documentation xml:lang="en">Hold various name suffixes and letters (e.g. Jr., Sr., III, Ret., Esq.).</xs:documentation>
            </xs:annotation>
        </xs:element>
        <xs:element name="NameTitle" type="StringLength1to16" minOccurs="0" maxOccurs="5">
            <xs:annotation>
                <xs:documentation xml:lang="en">Degree or honors (e.g., Ph.D., M.D.)   </xs:documentation>
            </xs:annotation>
        </xs:element>
    </xs:sequence>
    <xs:attributeGroup ref="PrivacyGroup">
        <xs:annotation>
            <xs:documentation xml:lang="en">Allows for control of the sharing of person name data between parties.</xs:documentation>
        </xs:annotation>
    </xs:attributeGroup>
    <xs:attribute name="NameType" type="OTA_CodeType" use="optional">
        <xs:annotation>
            <xs:documentation xml:lang="en">Type of name of the individual, such as former, nickname, alternate or alias name. Refer to OTA Code List Name Type (NAM).</xs:documentation>
        </xs:annotation>
    </xs:attribute>
</xs:complexType>
Collapse Child Elements:
Name Type Min Occurs Max Occurs
NamePrefix NamePrefix 0 3
GivenName GivenName 0 5
MiddleName MiddleName 0 3
SurnamePrefix SurnamePrefix 0 (1)
Surname Surname (1) (1)
NameSuffix NameSuffix 0 3
NameTitle NameTitle 0 5
Collapse Child Attributes:
Name Type Default Value Use
ShareSynchInd ShareSynchInd Optional
ShareMarketInd ShareMarketInd Optional
NameType NameType Optional
Collapse Derivation Tree:
Collapse References:
Unresolved link to accessperson1, Unresolved link to clubmembername, DocHolderFormattedName, Unresolved link to insuredname, Unresolved link to name20, Unresolved link to orgmembername, PersonName, PersonName, PersonName, Unresolved link to personname16, Unresolved link to personname20, Unresolved link to personname22PersonName, PersonName, PersonName,