Definition Type: Element
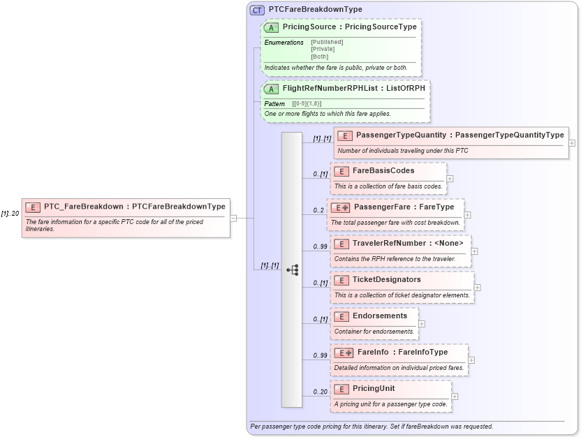
Name: PTC_FareBreakdown
Namespace: http://www.opentravel.org/OTA/2003/05
Type: PTCFareBreakdownType
Containing Schema: OTA_AirPriceRS.xsd
MinOccurs (1)
MaxOccurs 20
Abstract
Documentation:
The fare information for a specific PTC code for all of the priced itineraries.
Collapse XSD Schema Diagram:
Drilldown into PricingUnit in schema ota_aircommontypes_xsd Drilldown into FareInfo in schema ota_aircommontypes_xsd Drilldown into Endorsements in schema ota_aircommontypes_xsd Drilldown into TicketDesignators in schema ota_aircommontypes_xsd Drilldown into TravelerRefNumber in schema ota_aircommontypes_xsd Drilldown into PassengerFare in schema ota_aircommontypes_xsd Drilldown into FareBasisCodes in schema ota_aircommontypes_xsd Drilldown into PassengerTypeQuantity in schema ota_aircommontypes_xsd Drilldown into FlightRefNumberRPHList in schema ota_aircommontypes_xsd Drilldown into PricingSource in schema ota_aircommontypes_xsd Drilldown into PTCFareBreakdownType in schema ota_aircommontypes_xsdXSD Diagram of PTC_FareBreakdown in schema ota_airpricers_xsd (Open Travel (OTA))
Collapse XSD Schema Code:
<xs:element name="PTC_FareBreakdown" type="PTCFareBreakdownType" maxOccurs="20">
    <xs:annotation>
        <xs:documentation xml:lang="en">The fare information for a specific PTC code for all of the priced itineraries.</xs:documentation>
    </xs:annotation>
</xs:element>
Collapse Child Elements:
Name Type Min Occurs Max Occurs
PassengerTypeQuantity PassengerTypeQuantity (1) (1)
FareBasisCodes FareBasisCodes 0 (1)
PassengerFare PassengerFare 0 2
TravelerRefNumber TravelerRefNumber 0 99
TicketDesignators TicketDesignators 0 (1)
Endorsements Endorsements 0 (1)
FareInfo FareInfo 0 99
PricingUnit PricingUnit 0 20
Collapse Child Attributes:
Name Type Default Value Use
PricingSource PricingSource Optional
FlightRefNumberRPHList FlightRefNumberRPHList Optional
Collapse Derivation Tree: