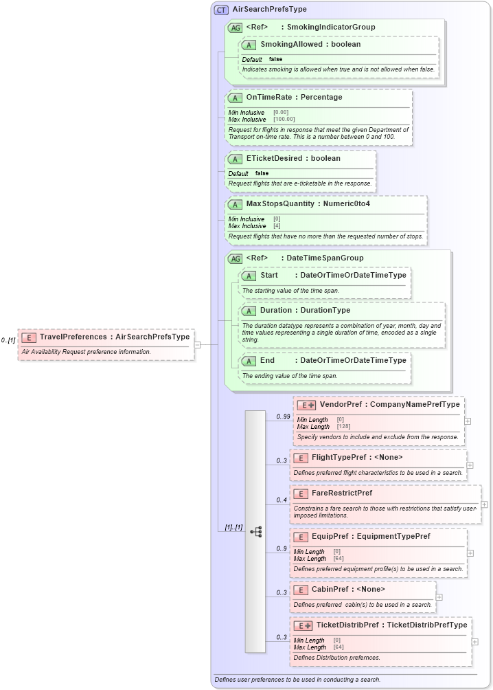
Definition Type: Element
Name: TravelPreferences
Namespace: http://www.opentravel.org/OTA/2003/05
Type: AirSearchPrefsType
Containing Schema: OTA_AirAvailRQ.xsd
MinOccurs 0
MaxOccurs (1)
Abstract
Documentation:
Air Availability Request preference information.
Collapse XSD Schema Diagram:
Drilldown into TicketDistribPref in schema ota_airpreferences_xsd Drilldown into CabinPref in schema ota_airpreferences_xsd Drilldown into EquipPref in schema ota_airpreferences_xsd Drilldown into FareRestrictPref in schema ota_airpreferences_xsd Drilldown into FlightTypePref in schema ota_airpreferences_xsd Drilldown into VendorPref in schema ota_airpreferences_xsd Drilldown into End in schema ota_commontypes_xsd1 Drilldown into Duration in schema ota_commontypes_xsd1 Drilldown into Start in schema ota_commontypes_xsd1 Drilldown into DateTimeSpanGroup in schema ota_commontypes_xsd1 Drilldown into MaxStopsQuantity in schema ota_airpreferences_xsd1 Drilldown into ETicketDesired in schema ota_airpreferences_xsd1 Drilldown into OnTimeRate in schema ota_airpreferences_xsd1 Drilldown into SmokingAllowed in schema ota_commontypes_xsd1 Drilldown into SmokingIndicatorGroup in schema ota_commontypes_xsd1 Drilldown into AirSearchPrefsType in schema ota_airpreferences_xsdXSD Diagram of TravelPreferences in schema ota_airavailrq_xsd (Open Travel (OTA))
Collapse XSD Schema Code:
<xs:element name="TravelPreferences" type="AirSearchPrefsType" minOccurs="0">
    <xs:annotation>
        <xs:documentation xml:lang="en">Air Availability Request preference information.</xs:documentation>
    </xs:annotation>
</xs:element>
Collapse Child Elements:
Name Type Min Occurs Max Occurs
VendorPref VendorPref 0 99
FlightTypePref FlightTypePref 0 3
FareRestrictPref FareRestrictPref 0 4
EquipPref EquipPref 0 9
CabinPref CabinPref 0 3
TicketDistribPref TicketDistribPref 0 3
Collapse Child Attributes:
Name Type Default Value Use
SmokingAllowed SmokingAllowed false Optional
OnTimeRate OnTimeRate Optional
ETicketDesired ETicketDesired false Optional
MaxStopsQuantity MaxStopsQuantity Optional
Start Start Optional
Duration Duration Optional
End End Optional
Collapse Derivation Tree: