Definition Type: ComplexType
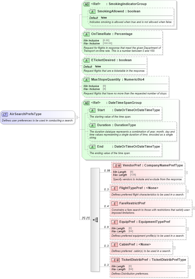
Name: AirSearchPrefsType
Containing Schema: OTA_AirPreferences.xsd
Abstract
Documentation:
Defines user preferences to be used in conducting a search.
Collapse XSD Schema Diagram:
Drilldown into TicketDistribPref in schema ota_airpreferences_xsd1 Drilldown into CabinPref in schema ota_airpreferences_xsd1 Drilldown into EquipPref in schema ota_airpreferences_xsd1 Drilldown into FareRestrictPref in schema ota_airpreferences_xsd1 Drilldown into FlightTypePref in schema ota_airpreferences_xsd1 Drilldown into VendorPref in schema ota_airpreferences_xsd1 Drilldown into End in schema ota_commontypes_xsd1 Drilldown into Duration in schema ota_commontypes_xsd1 Drilldown into Start in schema ota_commontypes_xsd1 Drilldown into DateTimeSpanGroup in schema ota_commontypes_xsd Drilldown into MaxStopsQuantity in schema ota_airpreferences_xsd1 Drilldown into ETicketDesired in schema ota_airpreferences_xsd1 Drilldown into OnTimeRate in schema ota_airpreferences_xsd1 Drilldown into SmokingAllowed in schema ota_commontypes_xsd1 Drilldown into SmokingIndicatorGroup in schema ota_commontypes_xsdXSD Diagram of AirSearchPrefsType in schema ota_airpreferences_xsd (Open Travel (OTA))
Collapse XSD Schema Code:
<xs:complexType name="AirSearchPrefsType">
    <xs:annotation>
        <xs:documentation xml:lang="en">Defines user preferences to be used in conducting a search.</xs:documentation>
    </xs:annotation>
    <xs:sequence>
        <xs:element name="VendorPref" minOccurs="0" maxOccurs="99">
            <xs:annotation>
                <xs:documentation xml:lang="en">Specify vendors to include and exclude from the response.</xs:documentation>
            </xs:annotation>
            <xs:complexType>
                <xs:simpleContent>
                    <xs:extension base="CompanyNamePrefType">
                        <xs:attribute name="AllianceAllowedInd" type="xs:boolean" use="optional">
                            <xs:annotation>
                                <xs:documentation xml:lang="en">When true, flights for other airlines in an alliance with the specified carrier code may be returned.</xs:documentation>
                            </xs:annotation>
                        </xs:attribute>
                        <xs:attribute name="LoyaltyAllowedInd" type="xs:boolean" use="optional">
                            <xs:annotation>
                                <xs:documentation xml:lang="en">When true, flights for other airlines in a loyalty program with the specified  carrier code may be returned.</xs:documentation>
                            </xs:annotation>
                        </xs:attribute>
                    </xs:extension>
                </xs:simpleContent>
            </xs:complexType>
        </xs:element>
        <xs:element name="FlightTypePref" minOccurs="0" maxOccurs="3">
            <xs:annotation>
                <xs:documentation xml:lang="en">Defines preferred flight characteristics to be used in a search.</xs:documentation>
            </xs:annotation>
            <xs:complexType>
                <xs:attributeGroup ref="FlightTypePrefGroup" />
            </xs:complexType>
        </xs:element>
        <xs:element name="FareRestrictPref" minOccurs="0" maxOccurs="4">
            <xs:annotation>
                <xs:documentation xml:lang="en">Constrains a fare search to those with restrictions that satisfy user-imposed limitations.</xs:documentation>
            </xs:annotation>
            <xs:complexType>
                <xs:annotation>
                    <xs:documentation xml:lang="en"> Container used for specifying or limiting acceptable fare restrictions.</xs:documentation>
                </xs:annotation>
                <xs:sequence>
                    <xs:element name="AdvResTicketing" type="AdvResTicketingType" minOccurs="0">
                        <xs:annotation>
                            <xs:documentation xml:lang="en">Identifies whether advance reservation or ticketing restrictions are acceptable in the search results</xs:documentation>
                        </xs:annotation>
                    </xs:element>
                    <xs:element name="StayRestrictions" type="StayRestrictionsType" minOccurs="0">
                        <xs:annotation>
                            <xs:documentation xml:lang="en">Identifies whether restrictions on minimum or maximum stays should be included in the search results</xs:documentation>
                        </xs:annotation>
                    </xs:element>
                    <xs:element name="VoluntaryChanges" type="VoluntaryChangesType" minOccurs="0">
                        <xs:annotation>
                            <xs:documentation xml:lang="en">Identifies whether penalties associated with voluntary changes should be included in the search results</xs:documentation>
                        </xs:annotation>
                    </xs:element>
                </xs:sequence>
                <xs:attributeGroup ref="FareRestrictPrefGroup" />
                <xs:attribute name="FareDisplayCurrency" type="AlphaLength3" use="optional">
                    <xs:annotation>
                        <xs:documentation xml:lang="en">Currency in which fare display is requested</xs:documentation>
                    </xs:annotation>
                </xs:attribute>
                <xs:attribute name="CurrencyOverride" type="AlphaLength3" use="optional">
                    <xs:annotation>
                        <xs:documentation xml:lang="en">Display fare published in other than local selling currency only.</xs:documentation>
                    </xs:annotation>
                </xs:attribute>
            </xs:complexType>
        </xs:element>
        <xs:element name="EquipPref" type="EquipmentTypePref" minOccurs="0" maxOccurs="9">
            <xs:annotation>
                <xs:documentation xml:lang="en">Defines preferred equipment profile(s) to be used in a search.</xs:documentation>
            </xs:annotation>
        </xs:element>
        <xs:element name="CabinPref" minOccurs="0" maxOccurs="3">
            <xs:annotation>
                <xs:documentation xml:lang="en">Defines preferred  cabin(s) to be used in a search.</xs:documentation>
            </xs:annotation>
            <xs:complexType>
                <xs:attributeGroup ref="CabinPrefGroup" />
                <xs:attribute name="CabinSubtype" type="StringLength1to64" use="optional">
                    <xs:annotation>
                        <xs:documentation xml:lang="en">Defines a specific cabin sub type within the cabin type (i.e., first, business, economy.)  For example, 'Premium'.</xs:documentation>
                    </xs:annotation>
                </xs:attribute>
            </xs:complexType>
        </xs:element>
        <xs:element name="TicketDistribPref" minOccurs="0" maxOccurs="3">
            <xs:annotation>
                <xs:documentation xml:lang="en">Defines Distribution prefernces.</xs:documentation>
            </xs:annotation>
            <xs:complexType>
                <xs:simpleContent>
                    <xs:extension base="TicketDistribPrefType">
                        <xs:attribute name="LastTicketDate" type="xs:dateTime" use="optional" />
                        <xs:attribute name="FirstTicketDate" type="xs:dateTime" use="optional" />
                    </xs:extension>
                </xs:simpleContent>
            </xs:complexType>
        </xs:element>
    </xs:sequence>
    <xs:attributeGroup ref="SmokingIndicatorGroup">
        <xs:annotation>
            <xs:documentation xml:lang="en"> Request smoking flights in response. Defaults to false - no desire for smoking flights.</xs:documentation>
        </xs:annotation>
    </xs:attributeGroup>
    <xs:attribute name="OnTimeRate" type="Percentage" use="optional">
        <xs:annotation>
            <xs:documentation xml:lang="en"> Request for flights in response that meet the given Department of Transport on-time rate. This is a number between 0 and 100.</xs:documentation>
        </xs:annotation>
    </xs:attribute>
    <xs:attribute name="ETicketDesired" type="xs:boolean" use="optional" default="false">
        <xs:annotation>
            <xs:documentation xml:lang="en"> Request flights that are e-ticketable in the response.</xs:documentation>
        </xs:annotation>
    </xs:attribute>
    <xs:attribute name="MaxStopsQuantity" type="Numeric0to4" use="optional">
        <xs:annotation>
            <xs:documentation xml:lang="en"> Request flights that have no more than the requested number of stops. </xs:documentation>
        </xs:annotation>
    </xs:attribute>
    <xs:attributeGroup ref="DateTimeSpanGroup">
        <xs:annotation>
            <xs:documentation xml:lang="en">Used to specify the earliest and latest departure times for which flights are requested.</xs:documentation>
        </xs:annotation>
    </xs:attributeGroup>
</xs:complexType>
Collapse Child Elements:
Name Type Min Occurs Max Occurs
VendorPref VendorPref 0 99
FlightTypePref FlightTypePref 0 3
FareRestrictPref FareRestrictPref 0 4
EquipPref EquipPref 0 9
CabinPref CabinPref 0 3
TicketDistribPref TicketDistribPref 0 3
Collapse Child Attributes:
Name Type Default Value Use
SmokingAllowed SmokingAllowed false Optional
OnTimeRate OnTimeRate Optional
ETicketDesired ETicketDesired false Optional
MaxStopsQuantity MaxStopsQuantity Optional
Start Start Optional
Duration Duration Optional
End End Optional
Collapse Derivation Tree:
Collapse References:
nsA:TravelPreferences, nsA:TravelPreferences, nsA:TravelPreferences, nsA:TravelPreferences, Unresolved link to travelpreferences4