Definition Type: Element
Name: Comment
Namespace: http://www.opentravel.org/OTM/Common/v4
Type: ota2-0400:TextParagraph
Containing Schema: Common_4_0_0.xsd
Abstract
Collapse XSD Schema Diagram:
Drilldown into ExtensionPoint in schema otm_builtins_xsd Drilldown into DateTimeStamp in schema common_4_0_0_xsd Drilldown into ParagraphListItem in schema common_4_0_0_xsd Drilldown into URL in schema common_4_0_0_xsd Drilldown into ImageSubGrp in schema common_4_0_0_xsd Drilldown into Text in schema common_4_0_0_xsd Drilldown into number in schema common_4_0_0_xsd Drilldown into name in schema common_4_0_0_xsd Drilldown into TextParagraph in schema common_4_0_0_xsdXSD Diagram of Comment in schema common_4_0_0_xsd (Open Travel (OTA))
Collapse XSD Schema Code:
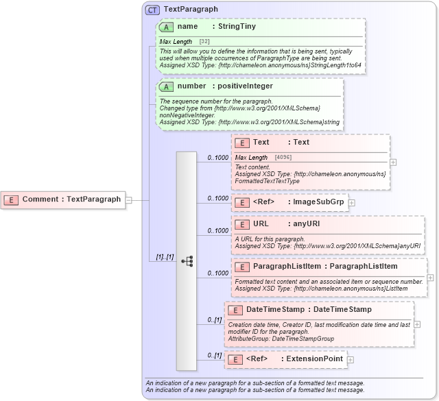
<xsd:element name="Comment" type="ota2-0400:TextParagraph" />
Collapse Child Elements:
Name Type Min Occurs Max Occurs
Text ota2-0400:Text 0 1000
ImageSubGrp ota2-0400:ImageSubGrp 0 1000
URL ota2-0400:URL 0 1000
ParagraphListItem ota2-0400:ParagraphListItem 0 1000
DateTimeStamp ota2-0400:DateTimeStamp 0 (1)
ExtensionPoint ota2:ExtensionPoint 0 (1)
Collapse Child Attributes:
Name Type Default Value Use
name ota2-0400:name Optional
number ota2-0400:number Optional
Collapse Derivation Tree: