Definition Type: ComplexType
Name: TextParagraph
Namespace: http://www.opentravel.org/OTM/Common/v4
Containing Schema: Common_4_0_0.xsd
Abstract
Documentation:
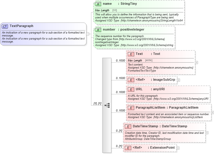
An indication of a new paragraph for a sub-section of a formatted text message. An indication of a new paragraph for a sub-section of a formatted text message.
Collapse XSD Schema Diagram:
Drilldown into ExtensionPoint in schema otm_builtins_xsd Drilldown into DateTimeStamp in schema common_4_0_0_xsd Drilldown into ParagraphListItem in schema common_4_0_0_xsd Drilldown into URL in schema common_4_0_0_xsd Drilldown into ImageSubGrp in schema common_4_0_0_xsd Drilldown into Text in schema common_4_0_0_xsd Drilldown into number in schema common_4_0_0_xsd Drilldown into name in schema common_4_0_0_xsdXSD Diagram of TextParagraph in schema common_4_0_0_xsd (Open Travel (OTA))
Collapse XSD Schema Code:
<xsd:complexType name="TextParagraph">
    <xsd:annotation>
        <xsd:documentation source="Description">An indication of a new paragraph for a sub-section of a formatted text message.</xsd:documentation>
        <xsd:documentation source="Description">An indication of a new paragraph for a sub-section of a formatted text message.</xsd:documentation>
        <xsd:appinfo>
            <otm:OTA2Entity type="CoreObject" xmlns:otm="http://www.OpenTravel.org/ns/OTA2/AppInfo_v01_00">TextParagraph</otm:OTA2Entity>
        </xsd:appinfo>
    </xsd:annotation>
    <xsd:sequence>
        <xsd:element maxOccurs="1000" minOccurs="0" name="Text" type="ota2-0400:Text">
            <xsd:annotation>
                <xsd:documentation source="Description">Text content.</xsd:documentation>
                <xsd:documentation source="Implementer">Assigned XSD Type: {http://chameleon.anonymous/ns}FormattedTextTextType</xsd:documentation>
                <xsd:appinfo>
                    <otm:Equivalent context="Common" xmlns:otm="http://www.OpenTravel.org/ns/OTA2/AppInfo_v01_00">Text</otm:Equivalent>
                </xsd:appinfo>
            </xsd:annotation>
        </xsd:element>
        <xsd:element maxOccurs="1000" minOccurs="0" ref="ota2-0400:ImageSubGrp">
            <xsd:annotation>
                <xsd:documentation source="Description">An image for this paragraph.</xsd:documentation>
                <xsd:documentation source="Implementer">Assigned XSD Type: {http://www.w3.org/2001/XMLSchema}string</xsd:documentation>
                <xsd:appinfo>
                    <otm:Equivalent context="Common" xmlns:otm="http://www.OpenTravel.org/ns/OTA2/AppInfo_v01_00">Image</otm:Equivalent>
                </xsd:appinfo>
            </xsd:annotation>
        </xsd:element>
        <xsd:element maxOccurs="1000" minOccurs="0" name="URL" type="xsd:anyURI">
            <xsd:annotation>
                <xsd:documentation source="Description">A URL for this paragraph.</xsd:documentation>
                <xsd:documentation source="Implementer">Assigned XSD Type: {http://www.w3.org/2001/XMLSchema}anyURI</xsd:documentation>
                <xsd:appinfo>
                    <otm:Equivalent context="Common" xmlns:otm="http://www.OpenTravel.org/ns/OTA2/AppInfo_v01_00">URL</otm:Equivalent>
                </xsd:appinfo>
            </xsd:annotation>
        </xsd:element>
        <xsd:element maxOccurs="1000" minOccurs="0" name="ParagraphListItem" type="ota2-0400:ParagraphListItem">
            <xsd:annotation>
                <xsd:documentation source="Description">Formatted text content and an associated item or sequence number.</xsd:documentation>
                <xsd:documentation source="Implementer">Assigned XSD Type: {http://chameleon.anonymous/ns}ListItem</xsd:documentation>
                <xsd:appinfo>
                    <otm:Equivalent context="Common" xmlns:otm="http://www.OpenTravel.org/ns/OTA2/AppInfo_v01_00">ListItem</otm:Equivalent>
                </xsd:appinfo>
            </xsd:annotation>
        </xsd:element>
        <xsd:element minOccurs="0" name="DateTimeStamp" type="ota2-0400:DateTimeStamp">
            <xsd:annotation>
                <xsd:documentation source="Description">Creation date time, Creator ID, last modification date time and last modifier ID for the paragraph.</xsd:documentation>
                <xsd:documentation source="Implementer">AttributeGroup: DateTimeStampGroup</xsd:documentation>
            </xsd:annotation>
        </xsd:element>
        <xsd:element minOccurs="0" ref="ota2:ExtensionPoint" />
    </xsd:sequence>
    <xsd:attribute name="name" type="ota2-0400:StringTiny" use="optional">
        <xsd:annotation>
            <xsd:documentation source="Description">This will allow you to define the information that is being sent, typically used when multiple occurrences of ParagraphType are being sent.</xsd:documentation>
            <xsd:documentation source="Implementer">Assigned XSD Type: {http://chameleon.anonymous/ns}StringLength1to64</xsd:documentation>
            <xsd:appinfo>
                <otm:Equivalent context="Common" xmlns:otm="http://www.OpenTravel.org/ns/OTA2/AppInfo_v01_00">Name</otm:Equivalent>
                <otm:Example context="Common" xmlns:otm="http://www.OpenTravel.org/ns/OTA2/AppInfo_v01_00">paragraph name</otm:Example>
            </xsd:appinfo>
        </xsd:annotation>
    </xsd:attribute>
    <xsd:attribute name="number" type="xsd:positiveInteger" use="optional">
        <xsd:annotation>
            <xsd:documentation source="Description">The sequence number for the paragraph.</xsd:documentation>
            <xsd:documentation source="Implementer">Changed type from {http://www.w3.org/2001/XMLSchema}nonNegativeInteger.</xsd:documentation>
            <xsd:documentation source="Implementer">Assigned XSD Type: {http://www.w3.org/2001/XMLSchema}string</xsd:documentation>
            <xsd:appinfo>
                <otm:Equivalent context="Common" xmlns:otm="http://www.OpenTravel.org/ns/OTA2/AppInfo_v01_00">ParagraphNumber</otm:Equivalent>
            </xsd:appinfo>
        </xsd:annotation>
    </xsd:attribute>
</xsd:complexType>
Collapse Child Elements:
Name Type Min Occurs Max Occurs
Text ota2-0400:Text 0 1000
ImageSubGrp ota2-0400:ImageSubGrp 0 1000
URL ota2-0400:URL 0 1000
ParagraphListItem ota2-0400:ParagraphListItem 0 1000
DateTimeStamp ota2-0400:DateTimeStamp 0 (1)
ExtensionPoint ota2:ExtensionPoint 0 (1)
Collapse Child Attributes:
Name Type Default Value Use
name ota2-0400:name Optional
number ota2-0400:number Optional
Collapse Derivation Tree:
Collapse References:
ota2-0400:Comment, ota2-0400:Description, ota2-0400:TextParagraph