Definition Type: ComplexType
Name: CreateOrder_RQ
Namespace: http://www.opentravel.org/OTM/order/v3
Type: ota2msg:OTA2_Request_Payload
Containing Schema: Order_3_0_0.xsd
Abstract
Collapse XSD Schema Diagram:
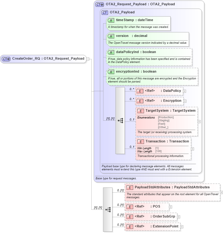
Drilldown into ExtensionPoint in schema otm_builtins_xsd Drilldown into OrderSubGrp in schema order_3_0_0_xsd Drilldown into POS in schema common_4_0_0_xsd Drilldown into PayloadStdAttributes in schema order_3_0_0_xsd Drilldown into Transaction in schema ota2_message_v2_0_0_xsd Drilldown into TargetSystem in schema ota2_message_v2_0_0_xsd Drilldown into Encryption in schema ota2_message_v2_0_0_xsd Drilldown into DataPolicy in schema ota2_message_v2_0_0_xsd Drilldown into encryptionInd in schema ota2_message_v2_0_0_xsd Drilldown into dataPolicyInd in schema ota2_message_v2_0_0_xsd Drilldown into version in schema ota2_message_v2_0_0_xsd Drilldown into timeStamp in schema ota2_message_v2_0_0_xsd Drilldown into OTA2_Payload in schema ota2_message_v2_0_0_xsd Drilldown into OTA2_Request_Payload in schema ota2_message_v2_0_0_xsdXSD Diagram of CreateOrder_RQ in schema order_3_0_0_xsd (Open Travel (OTA))
Collapse XSD Schema Code:
<xsd:complexType name="CreateOrder_RQ">
    <xsd:annotation>
        <xsd:appinfo>
            <otm:OTA2Entity type="Operation" xmlns:otm="http://www.OpenTravel.org/ns/OTA2/AppInfo_v01_00">Order_CreateOrder</otm:OTA2Entity>
        </xsd:appinfo>
    </xsd:annotation>
    <xsd:complexContent>
        <xsd:extension base="ota2msg:OTA2_Request_Payload">
            <xsd:sequence>
                <xsd:element minOccurs="0" name="PayloadStdAttributes" type="ota2-0400:PayloadStdAttributes">
                    <xsd:annotation>
                        <xsd:documentation source="Description">The standard attributes that appear on the root element for all OpenTravel messages.</xsd:documentation>
                    </xsd:annotation>
                </xsd:element>
                <xsd:element minOccurs="0" ref="ota2-0400:POS">
                    <xsd:annotation>
                        <xsd:documentation source="Description">Point of Sale (POS) identifies the party or connection channel making the request.</xsd:documentation>
                    </xsd:annotation>
                </xsd:element>
                <xsd:element minOccurs="0" ref="order-0300:OrderSubGrp">
                    <xsd:annotation>
                        <xsd:documentation source="Description">An order contains offers, persons, and payments. This is sent to the supplier to fill.</xsd:documentation>
                    </xsd:annotation>
                </xsd:element>
                <xsd:element minOccurs="0" ref="ota2:ExtensionPoint" />
            </xsd:sequence>
        </xsd:extension>
    </xsd:complexContent>
</xsd:complexType>
Collapse Child Elements:
Name Type Min Occurs Max Occurs
DataPolicy ota2msg:DataPolicy 0 unbounded
Encryption ota2msg:Encryption 0 unbounded
TargetSystem ota2msg:TargetSystem 0 1
Transaction ota2msg:Transaction 0 1
PayloadStdAttributes order-0300:PayloadStdAttributes 0 (1)
POS ota2-0400:POS 0 (1)
OrderSubGrp order-0300:OrderSubGrp 0 (1)
ExtensionPoint ota2:ExtensionPoint 0 (1)
Collapse Child Attributes:
Name Type Default Value Use
timeStamp ota2msg:timeStamp Required
version ota2msg:version Required
dataPolicyInd ota2msg:dataPolicyInd Optional
encryptionInd ota2msg:encryptionInd Optional
Collapse Derivation Tree:
Collapse References:
order-0300:CreateOrderRQ