Definition Type: ComplexType
Name: DetailedHotelSearchCriteria
Namespace: http://www.opentravel.org/OTM/organization/hospitality/v3
Containing Schema: OrganizationHospitality_3_0_0.xsd
Abstract
Documentation:
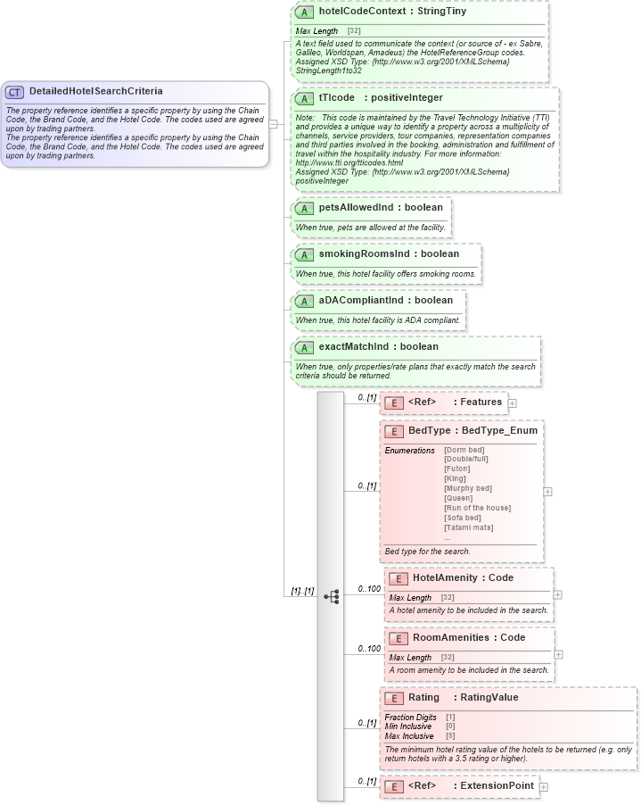
The property reference identifies a specific property by using the Chain Code, the Brand Code, and the Hotel Code. The codes used are agreed upon by trading partners. The property reference identifies a specific property by using the Chain Code, the Brand Code, and the Hotel Code. The codes used are agreed upon by trading partners.
Collapse XSD Schema Diagram:
Drilldown into ExtensionPoint in schema otm_builtins_xsd Drilldown into Rating in schema organizationhospitality_3_0_0_xsd Drilldown into RoomAmenities in schema organizationhospitality_3_0_0_xsd Drilldown into HotelAmenity in schema organizationhospitality_3_0_0_xsd Drilldown into BedType in schema organizationhospitality_3_0_0_xsd Drilldown into Features in schema common_4_0_0_xsd Drilldown into exactMatchInd in schema organizationhospitality_3_0_0_xsd Drilldown into aDACompliantInd in schema organizationhospitality_3_0_0_xsd Drilldown into smokingRoomsInd in schema organizationhospitality_3_0_0_xsd Drilldown into petsAllowedInd in schema organizationhospitality_3_0_0_xsd Drilldown into tTIcode in schema organizationhospitality_3_0_0_xsd Drilldown into hotelCodeContext in schema organizationhospitality_3_0_0_xsdXSD Diagram of DetailedHotelSearchCriteria in schema organizationhospitality_3_0_0_xsd (Open Travel (OTA))
Collapse XSD Schema Code:
<xsd:complexType name="DetailedHotelSearchCriteria">
    <xsd:annotation>
        <xsd:documentation source="Description">The property reference identifies a specific property by using the Chain Code, the Brand Code, and the Hotel Code. The codes used are agreed upon by trading partners.</xsd:documentation>
        <xsd:documentation source="Description">The property reference identifies a specific property by using the Chain Code, the Brand Code, and the Hotel Code. The codes used are agreed upon by trading partners.</xsd:documentation>
        <xsd:appinfo>
            <otm:OTA2Entity type="CoreObject" xmlns:otm="http://www.OpenTravel.org/ns/OTA2/AppInfo_v01_00">DetailedHotelSearchCriteria</otm:OTA2Entity>
        </xsd:appinfo>
    </xsd:annotation>
    <xsd:sequence>
        <xsd:element minOccurs="0" ref="ota2-0400:Features">
            <xsd:annotation>
                <xsd:documentation source="Description">Features to be used in the search.</xsd:documentation>
            </xsd:annotation>
        </xsd:element>
        <xsd:element minOccurs="0" name="BedType" type="ota2-0300:BedType_Enum">
            <xsd:annotation>
                <xsd:documentation source="Description">Bed type for the search.</xsd:documentation>
            </xsd:annotation>
        </xsd:element>
        <xsd:element maxOccurs="100" minOccurs="0" name="HotelAmenity" type="ota2-0400:Code">
            <xsd:annotation>
                <xsd:documentation source="Description">A hotel amenity to be included in the search.</xsd:documentation>
            </xsd:annotation>
        </xsd:element>
        <xsd:element maxOccurs="100" minOccurs="0" name="RoomAmenities" type="ota2-0400:Code">
            <xsd:annotation>
                <xsd:documentation source="Description">A room amenity to be included in the search.</xsd:documentation>
            </xsd:annotation>
        </xsd:element>
        <xsd:element minOccurs="0" name="Rating" type="ota2-0400:RatingValue">
            <xsd:annotation>
                <xsd:documentation source="Description">The minimum hotel rating value of the hotels to be returned (e.g. only return hotels with a 3.5 rating or higher).</xsd:documentation>
            </xsd:annotation>
        </xsd:element>
        <xsd:element minOccurs="0" ref="ota2:ExtensionPoint" />
    </xsd:sequence>
    <xsd:attribute name="hotelCodeContext" type="ota2-0400:StringTiny" use="optional">
        <xsd:annotation>
            <xsd:documentation source="Description">A text field used to communicate the context (or source of - ex Sabre, Galileo, Worldspan, Amadeus) the HotelReferenceGroup codes.</xsd:documentation>
            <xsd:documentation source="Implementer">Assigned XSD Type: {http://www.w3.org/2001/XMLSchema}StringLength1to32</xsd:documentation>
            <xsd:appinfo>
                <otm:Example context="orghs" xmlns:otm="http://www.OpenTravel.org/ns/OTA2/AppInfo_v01_00">Sabre</otm:Example>
            </xsd:appinfo>
        </xsd:annotation>
    </xsd:attribute>
    <xsd:attribute name="tTIcode" type="xsd:positiveInteger" use="optional">
        <xsd:annotation>
            <xsd:documentation source="Description">Note:   This code is maintained by the Travel Technology Initiative (TTI) and provides a unique way to identify a property across a multiplicity of channels, service providers, tour companies, representation companies and third parties involved in the booking, administration and fulfillment of travel within the hospitality industry. For more information: http://www.tti.org/tticodes.html</xsd:documentation>
            <xsd:documentation source="Implementer">Assigned XSD Type: {http://www.w3.org/2001/XMLSchema}positiveInteger</xsd:documentation>
        </xsd:annotation>
    </xsd:attribute>
    <xsd:attribute name="petsAllowedInd" type="xsd:boolean" use="optional">
        <xsd:annotation>
            <xsd:documentation source="Description">When true, pets are allowed at the facility.</xsd:documentation>
        </xsd:annotation>
    </xsd:attribute>
    <xsd:attribute name="smokingRoomsInd" type="xsd:boolean" use="optional">
        <xsd:annotation>
            <xsd:documentation source="Description">When true, this hotel facility offers smoking rooms.</xsd:documentation>
        </xsd:annotation>
    </xsd:attribute>
    <xsd:attribute name="aDACompliantInd" type="xsd:boolean" use="optional">
        <xsd:annotation>
            <xsd:documentation source="Description">When true, this hotel facility is ADA compliant.</xsd:documentation>
        </xsd:annotation>
    </xsd:attribute>
    <xsd:attribute name="exactMatchInd" type="xsd:boolean" use="optional">
        <xsd:annotation>
            <xsd:documentation source="Description">When true, only properties/rate plans that exactly match the search criteria should be returned.</xsd:documentation>
        </xsd:annotation>
    </xsd:attribute>
</xsd:complexType>
Collapse Child Elements:
Name Type Min Occurs Max Occurs
Features ota2-0400:Features 0 (1)
BedType orghs-0300:BedType 0 (1)
HotelAmenity orghs-0300:HotelAmenity 0 100
RoomAmenities orghs-0300:RoomAmenities 0 100
Rating orghs-0300:Rating 0 (1)
ExtensionPoint ota2:ExtensionPoint 0 (1)
Collapse Child Attributes:
Name Type Default Value Use
hotelCodeContext orghs-0300:hotelCodeContext Optional
tTIcode orghs-0300:tTIcode Optional
petsAllowedInd orghs-0300:petsAllowedInd Optional
smokingRoomsInd orghs-0300:smokingRoomsInd Optional
aDACompliantInd orghs-0300:aDACompliantInd Optional
exactMatchInd orghs-0300:exactMatchInd Optional
Collapse Derivation Tree:
Collapse References:
orghs-0300:DetailedHotelSearchCriteria