Definition Type: Element
Name: DetailedHotelSearchCriteria
Namespace: http://www.opentravel.org/OTM/organization/hospitality/v3
Type: orghs-0300:DetailedHotelSearchCriteria
Containing Schema: OrganizationHospitality_3_0_0.xsd
Abstract
Collapse XSD Schema Diagram:
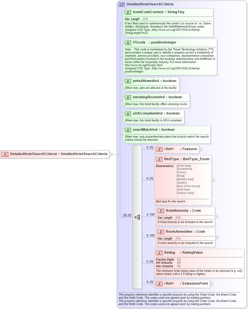
Drilldown into ExtensionPoint in schema otm_builtins_xsd Drilldown into Rating in schema organizationhospitality_3_0_0_xsd Drilldown into RoomAmenities in schema organizationhospitality_3_0_0_xsd Drilldown into HotelAmenity in schema organizationhospitality_3_0_0_xsd Drilldown into BedType in schema organizationhospitality_3_0_0_xsd Drilldown into Features in schema common_4_0_0_xsd Drilldown into exactMatchInd in schema organizationhospitality_3_0_0_xsd Drilldown into aDACompliantInd in schema organizationhospitality_3_0_0_xsd Drilldown into smokingRoomsInd in schema organizationhospitality_3_0_0_xsd Drilldown into petsAllowedInd in schema organizationhospitality_3_0_0_xsd Drilldown into tTIcode in schema organizationhospitality_3_0_0_xsd Drilldown into hotelCodeContext in schema organizationhospitality_3_0_0_xsd Drilldown into DetailedHotelSearchCriteria in schema organizationhospitality_3_0_0_xsdXSD Diagram of DetailedHotelSearchCriteria in schema organizationhospitality_3_0_0_xsd (Open Travel (OTA))
Collapse XSD Schema Code:
<xsd:element name="DetailedHotelSearchCriteria" type="orghs-0300:DetailedHotelSearchCriteria" />
Collapse Child Elements:
Name Type Min Occurs Max Occurs
Features ota2-0400:Features 0 (1)
BedType orghs-0300:BedType 0 (1)
HotelAmenity orghs-0300:HotelAmenity 0 100
RoomAmenities orghs-0300:RoomAmenities 0 100
Rating orghs-0300:Rating 0 (1)
ExtensionPoint ota2:ExtensionPoint 0 (1)
Collapse Child Attributes:
Name Type Default Value Use
hotelCodeContext orghs-0300:hotelCodeContext Optional
tTIcode orghs-0300:tTIcode Optional
petsAllowedInd orghs-0300:petsAllowedInd Optional
smokingRoomsInd orghs-0300:smokingRoomsInd Optional
aDACompliantInd orghs-0300:aDACompliantInd Optional
exactMatchInd orghs-0300:exactMatchInd Optional
Collapse Derivation Tree: