Definition Type: ComplexType
Name: Email
Namespace: http://www.opentravel.org/OTM/Common/v4
Containing Schema: Common_4_0_0.xsd
Abstract
Documentation:
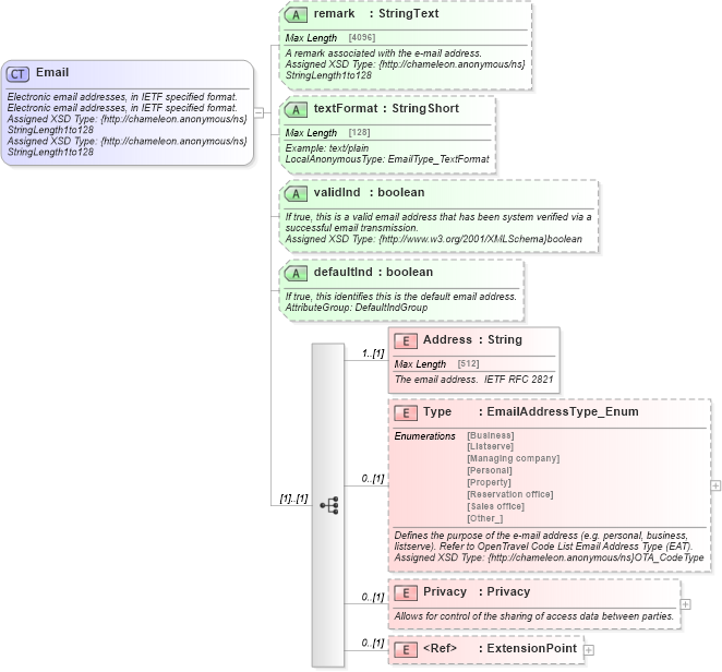
Electronic email addresses, in IETF specified format. Electronic email addresses, in IETF specified format. Assigned XSD Type: {http://chameleon.anonymous/ns}StringLength1to128 Assigned XSD Type: {http://chameleon.anonymous/ns}StringLength1to128
Collapse XSD Schema Diagram:
Drilldown into ExtensionPoint in schema otm_builtins_xsd Drilldown into Privacy in schema common_4_0_0_xsd Drilldown into Type in schema common_4_0_0_xsd Drilldown into Address in schema common_4_0_0_xsd Drilldown into defaultInd in schema common_4_0_0_xsd Drilldown into validInd in schema common_4_0_0_xsd Drilldown into textFormat in schema common_4_0_0_xsd Drilldown into remark in schema common_4_0_0_xsdXSD Diagram of Email in schema common_4_0_0_xsd (Open Travel (OTA))
Collapse XSD Schema Code:
<xsd:complexType name="Email">
    <xsd:annotation>
        <xsd:documentation source="Description">Electronic email addresses, in IETF specified format.</xsd:documentation>
        <xsd:documentation source="Description">Electronic email addresses, in IETF specified format.</xsd:documentation>
        <xsd:documentation source="Implementer">Assigned XSD Type: {http://chameleon.anonymous/ns}StringLength1to128</xsd:documentation>
        <xsd:documentation source="Implementer">Assigned XSD Type: {http://chameleon.anonymous/ns}StringLength1to128</xsd:documentation>
        <xsd:appinfo>
            <otm:OTA2Entity type="CoreObject" xmlns:otm="http://www.OpenTravel.org/ns/OTA2/AppInfo_v01_00">Email</otm:OTA2Entity>
        </xsd:appinfo>
    </xsd:annotation>
    <xsd:sequence>
        <xsd:element minOccurs="1" name="Address" type="ota2-0400:String">
            <xsd:annotation>
                <xsd:documentation source="Description">The email address.  IETF RFC 2821</xsd:documentation>
            </xsd:annotation>
        </xsd:element>
        <xsd:element minOccurs="0" name="Type" type="ota2-0300:EmailAddressType_Enum">
            <xsd:annotation>
                <xsd:documentation source="Description">Defines the purpose of the e-mail address (e.g. personal, business, listserve). Refer to OpenTravel Code List Email Address Type (EAT).</xsd:documentation>
                <xsd:documentation source="Implementer">Assigned XSD Type: {http://chameleon.anonymous/ns}OTA_CodeType</xsd:documentation>
                <xsd:appinfo>
                    <otm:Equivalent context="Common" xmlns:otm="http://www.OpenTravel.org/ns/OTA2/AppInfo_v01_00">EmailType</otm:Equivalent>
                </xsd:appinfo>
            </xsd:annotation>
        </xsd:element>
        <xsd:element minOccurs="0" name="Privacy" type="ota2-0400:Privacy">
            <xsd:annotation>
                <xsd:documentation source="Description">Allows for control of the sharing of access data between parties.</xsd:documentation>
            </xsd:annotation>
        </xsd:element>
        <xsd:element minOccurs="0" ref="ota2:ExtensionPoint" />
    </xsd:sequence>
    <xsd:attribute name="remark" type="ota2-0400:StringText" use="optional">
        <xsd:annotation>
            <xsd:documentation source="Description">A remark associated with the e-mail address.</xsd:documentation>
            <xsd:documentation source="Implementer">Assigned XSD Type: {http://chameleon.anonymous/ns}StringLength1to128</xsd:documentation>
            <xsd:appinfo>
                <otm:Equivalent context="Common" xmlns:otm="http://www.OpenTravel.org/ns/OTA2/AppInfo_v01_00">Remark</otm:Equivalent>
            </xsd:appinfo>
        </xsd:annotation>
    </xsd:attribute>
    <xsd:attribute name="textFormat" type="ota2-0400:StringShort" use="optional">
        <xsd:annotation>
            <xsd:documentation source="Description">Example: text/plain</xsd:documentation>
            <xsd:documentation source="Implementer">LocalAnonymousType: EmailType_TextFormat</xsd:documentation>
            <xsd:appinfo>
                <otm:Equivalent context="Common" xmlns:otm="http://www.OpenTravel.org/ns/OTA2/AppInfo_v01_00">TextFormat</otm:Equivalent>
            </xsd:appinfo>
        </xsd:annotation>
    </xsd:attribute>
    <xsd:attribute name="validInd" type="xsd:boolean" use="optional">
        <xsd:annotation>
            <xsd:documentation source="Description">If true, this is a valid email address that has been system verified via a successful email transmission.</xsd:documentation>
            <xsd:documentation source="Implementer">Assigned XSD Type: {http://www.w3.org/2001/XMLSchema}boolean</xsd:documentation>
        </xsd:annotation>
    </xsd:attribute>
    <xsd:attribute name="defaultInd" type="xsd:boolean" use="optional">
        <xsd:annotation>
            <xsd:documentation source="Description">If true, this identifies this is the default email address.</xsd:documentation>
            <xsd:documentation source="Implementer">AttributeGroup: DefaultIndGroup</xsd:documentation>
        </xsd:annotation>
    </xsd:attribute>
</xsd:complexType>
Collapse Child Elements:
Name Type Min Occurs Max Occurs
Address ota2-0400:Address 1 (1)
Type ota2-0400:Type 0 (1)
Privacy ota2-0400:Privacy 0 (1)
ExtensionPoint ota2:ExtensionPoint 0 (1)
Collapse Child Attributes:
Name Type Default Value Use
remark ota2-0400:remark Optional
textFormat ota2-0400:textFormat Optional
validInd ota2-0400:validInd Optional
defaultInd ota2-0400:defaultInd Optional
Collapse Derivation Tree:
Collapse References:
ota2-0400:Email