Definition Type: Element
Name: Email
Namespace: http://www.opentravel.org/OTM/Common/v4
Type: ota2-0400:Email
Containing Schema: Common_4_0_0.xsd
Abstract
Collapse XSD Schema Diagram:
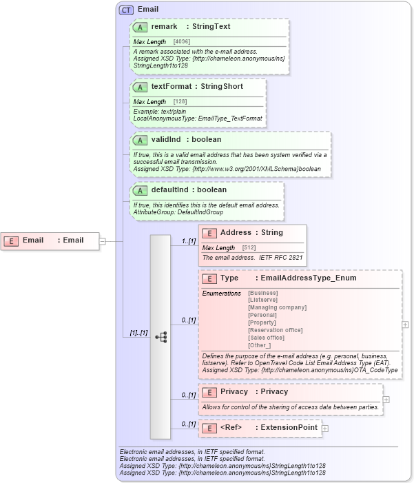
Drilldown into ExtensionPoint in schema otm_builtins_xsd Drilldown into Privacy in schema common_4_0_0_xsd Drilldown into Type in schema common_4_0_0_xsd Drilldown into Address in schema common_4_0_0_xsd Drilldown into defaultInd in schema common_4_0_0_xsd Drilldown into validInd in schema common_4_0_0_xsd Drilldown into textFormat in schema common_4_0_0_xsd Drilldown into remark in schema common_4_0_0_xsd Drilldown into Email in schema common_4_0_0_xsdXSD Diagram of Email in schema common_4_0_0_xsd (Open Travel (OTA))
Collapse XSD Schema Code:
<xsd:element name="Email" type="ota2-0400:Email" />
Collapse Child Elements:
Name Type Min Occurs Max Occurs
Address ota2-0400:Address 1 (1)
Type ota2-0400:Type 0 (1)
Privacy ota2-0400:Privacy 0 (1)
ExtensionPoint ota2:ExtensionPoint 0 (1)
Collapse Child Attributes:
Name Type Default Value Use
remark ota2-0400:remark Optional
textFormat ota2-0400:textFormat Optional
validInd ota2-0400:validInd Optional
defaultInd ota2-0400:defaultInd Optional
Collapse Derivation Tree: