Definition Type: Element
Name: EncryptionToken
Namespace: http://www.opentravel.org/OTM/finance/v3
Type: fin-0300:EncryptionToken
Containing Schema: Finance_3_0_0.xsd
Abstract
Collapse XSD Schema Diagram:
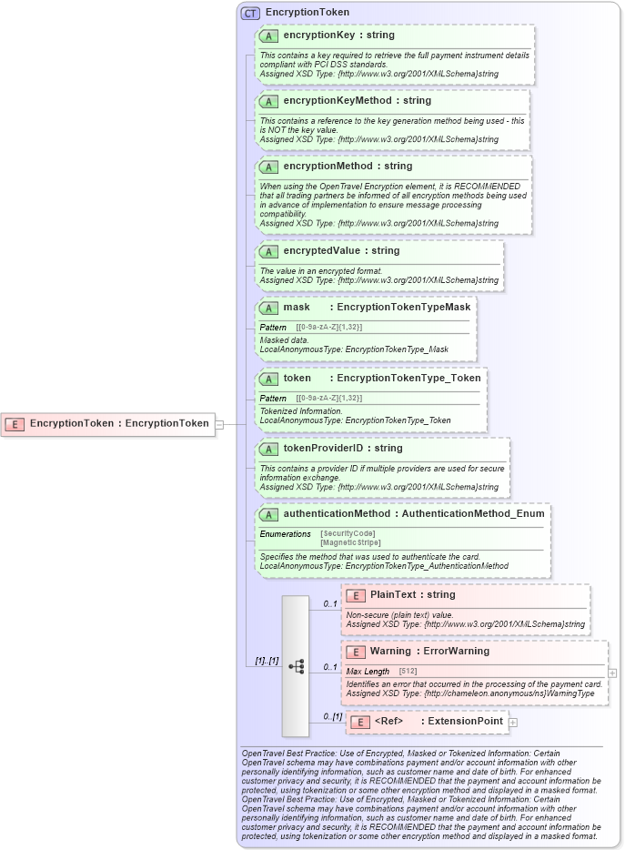
Drilldown into ExtensionPoint in schema otm_builtins_xsd Drilldown into Warning in schema finance_3_0_0_xsd Drilldown into PlainText in schema finance_3_0_0_xsd Drilldown into authenticationMethod in schema finance_3_0_0_xsd Drilldown into tokenProviderID in schema finance_3_0_0_xsd Drilldown into token in schema finance_3_0_0_xsd Drilldown into mask in schema finance_3_0_0_xsd Drilldown into encryptedValue in schema finance_3_0_0_xsd Drilldown into encryptionMethod in schema finance_3_0_0_xsd Drilldown into encryptionKeyMethod in schema finance_3_0_0_xsd Drilldown into encryptionKey in schema finance_3_0_0_xsd Drilldown into EncryptionToken in schema finance_3_0_0_xsdXSD Diagram of EncryptionToken in schema finance_3_0_0_xsd (Open Travel (OTA))
Collapse XSD Schema Code:
<xsd:element name="EncryptionToken" type="fin-0300:EncryptionToken" />
Collapse Child Elements:
Name Type Min Occurs Max Occurs
PlainText fin-0300:PlainText 0 1
Warning fin-0300:Warning 0 1
ExtensionPoint ota2:ExtensionPoint 0 (1)
Collapse Child Attributes:
Name Type Default Value Use
encryptionKey fin-0300:encryptionKey Optional
encryptionKeyMethod fin-0300:encryptionKeyMethod Optional
encryptionMethod fin-0300:encryptionMethod Optional
encryptedValue fin-0300:encryptedValue Optional
mask fin-0300:mask Optional
token fin-0300:token Optional
tokenProviderID fin-0300:tokenProviderID Optional
authenticationMethod fin-0300:authenticationMethod Optional
Collapse Derivation Tree: