Definition Type: ComplexType
Name: FindHospitalityAvailability_RQ
Namespace: http://www.opentravel.org/OTM/services/HospitalityServices/v1
Type: ota2msg:OTA2_Request_Payload
Containing Schema: HospitalityFacility_1_0_0.xsd
Abstract
Collapse XSD Schema Diagram:
Drilldown into ExtensionPoint in schema otm_builtins_xsd Drilldown into FacilityQueryHotelAvail in schema organizationhospitality_3_0_0_xsd Drilldown into ProcessingInfo in schema hospitalityfacility_1_0_0_xsd Drilldown into POS in schema common_4_0_0_xsd Drilldown into PayloadStdAttributes in schema hospitalityfacility_1_0_0_xsd Drilldown into Transaction in schema ota2_message_v2_0_0_xsd Drilldown into TargetSystem in schema ota2_message_v2_0_0_xsd Drilldown into Encryption in schema ota2_message_v2_0_0_xsd Drilldown into DataPolicy in schema ota2_message_v2_0_0_xsd Drilldown into encryptionInd in schema ota2_message_v2_0_0_xsd Drilldown into dataPolicyInd in schema ota2_message_v2_0_0_xsd Drilldown into version in schema ota2_message_v2_0_0_xsd Drilldown into timeStamp in schema ota2_message_v2_0_0_xsd Drilldown into OTA2_Payload in schema ota2_message_v2_0_0_xsd Drilldown into OTA2_Request_Payload in schema ota2_message_v2_0_0_xsdXSD Diagram of FindHospitalityAvailability_RQ in schema hospitalityfacility_1_0_0_xsd (Open Travel (OTA))
Collapse XSD Schema Code:
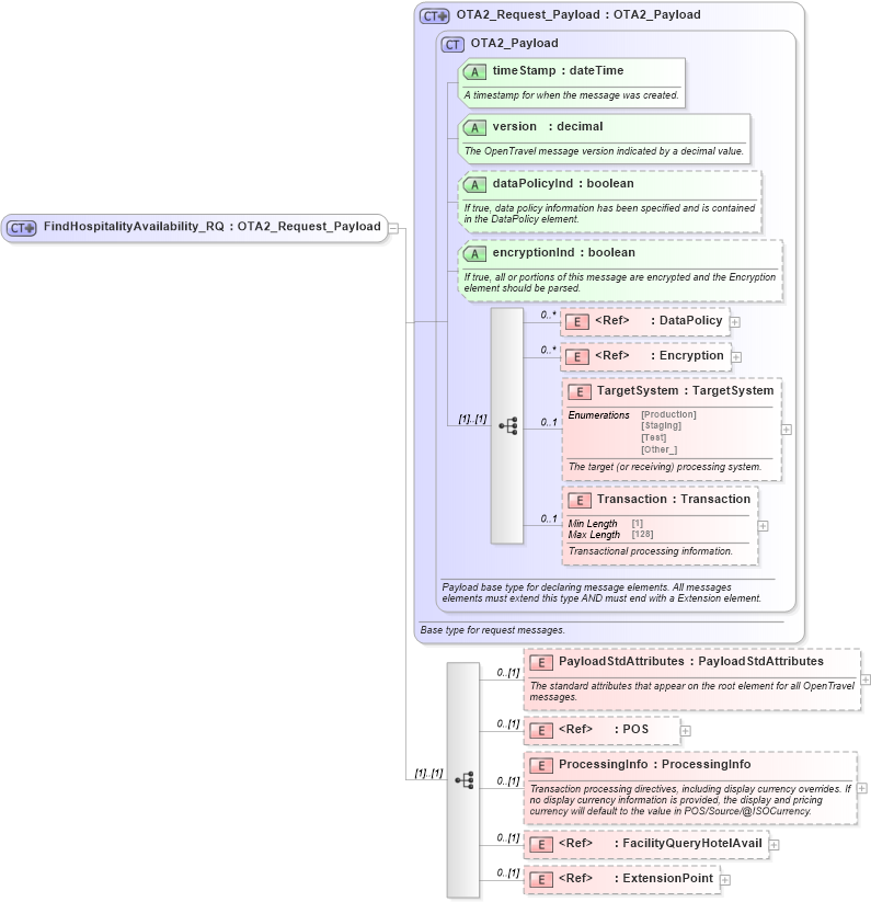
<xsd:complexType name="FindHospitalityAvailability_RQ">
    <xsd:annotation>
        <xsd:appinfo>
            <otm:OTA2Entity type="Operation" xmlns:otm="http://www.OpenTravel.org/ns/OTA2/AppInfo_v01_00">HospitalityFacility_FindHospitalityAvailability</otm:OTA2Entity>
        </xsd:appinfo>
    </xsd:annotation>
    <xsd:complexContent>
        <xsd:extension base="ota2msg:OTA2_Request_Payload">
            <xsd:sequence>
                <xsd:element minOccurs="0" name="PayloadStdAttributes" type="ota2-0400:PayloadStdAttributes">
                    <xsd:annotation>
                        <xsd:documentation source="Description">The standard attributes that appear on the root element for all OpenTravel messages.</xsd:documentation>
                    </xsd:annotation>
                </xsd:element>
                <xsd:element minOccurs="0" ref="ota2-0400:POS">
                    <xsd:annotation>
                        <xsd:documentation source="Description">Point of Sale (POS) identifies the party or connection channel making the request.</xsd:documentation>
                    </xsd:annotation>
                </xsd:element>
                <xsd:element minOccurs="0" name="ProcessingInfo" type="ota2-0400:ProcessingInfo">
                    <xsd:annotation>
                        <xsd:documentation source="Description">Transaction processing directives, including display currency overrides. If no display currency information is provided, the display and pricing currency will default to the value in POS/Source/@ISOCurrency.</xsd:documentation>
                    </xsd:annotation>
                </xsd:element>
                <xsd:element minOccurs="0" ref="orghs-0300:FacilityQueryHotelAvail">
                    <xsd:annotation>
                        <xsd:documentation source="Description">Search criteria for hotel availability.  The availability repsonse returns hotels that are available and a rate range or best available rate that is available at the time of the search.</xsd:documentation>
                    </xsd:annotation>
                </xsd:element>
                <xsd:element minOccurs="0" ref="ota2:ExtensionPoint" />
            </xsd:sequence>
        </xsd:extension>
    </xsd:complexContent>
</xsd:complexType>
Collapse Child Elements:
Name Type Min Occurs Max Occurs
DataPolicy ota2msg:DataPolicy 0 unbounded
Encryption ota2msg:Encryption 0 unbounded
TargetSystem ota2msg:TargetSystem 0 1
Transaction ota2msg:Transaction 0 1
PayloadStdAttributes sh:PayloadStdAttributes 0 (1)
POS ota2-0400:POS 0 (1)
ProcessingInfo sh:ProcessingInfo 0 (1)
FacilityQueryHotelAvail orghs-0300:FacilityQueryHotelAvail 0 (1)
ExtensionPoint ota2:ExtensionPoint 0 (1)
Collapse Child Attributes:
Name Type Default Value Use
timeStamp ota2msg:timeStamp Required
version ota2msg:version Required
dataPolicyInd ota2msg:dataPolicyInd Optional
encryptionInd ota2msg:encryptionInd Optional
Collapse Derivation Tree:
Collapse References:
sh:FindHospitalityAvailabilityRQ