Definition Type: Element
Name: FormOfPayment
Namespace: http://www.opentravel.org/OTM/finance/v3
Type: fin-0300:FormOfPayment
Containing Schema: Finance_3_0_0.xsd
Abstract
Collapse XSD Schema Diagram:
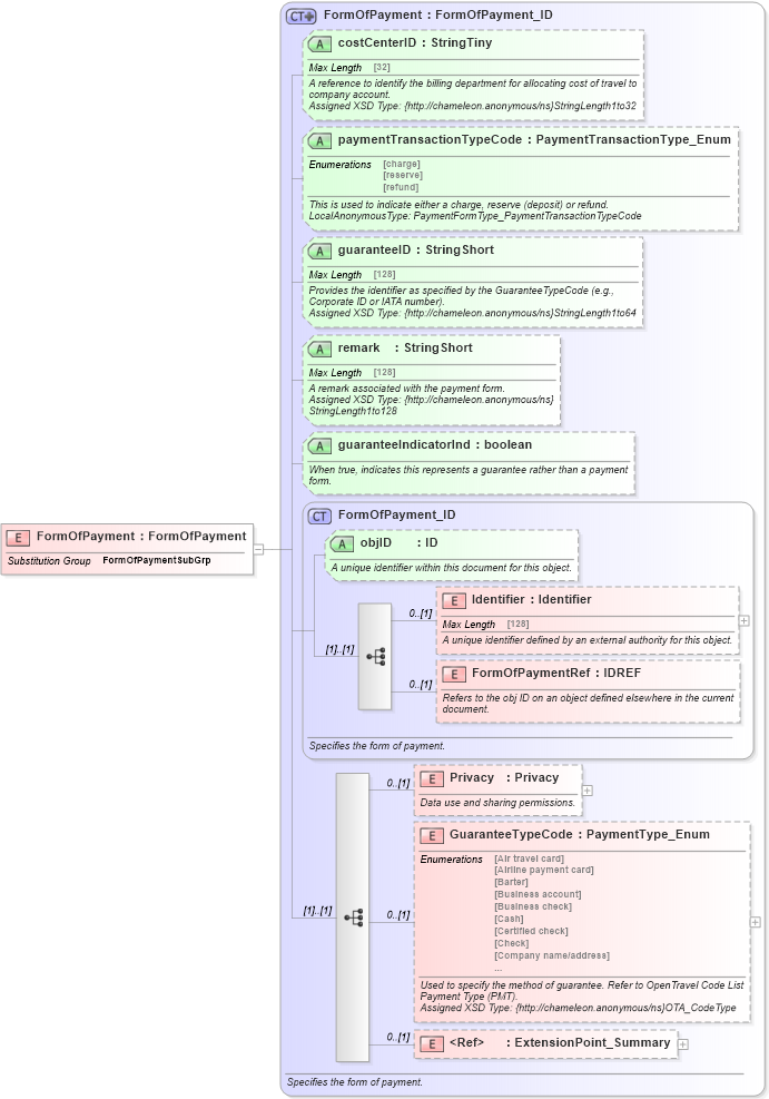
Drilldown into ExtensionPoint_Summary in schema otm_builtins_xsd Drilldown into GuaranteeTypeCode in schema finance_3_0_0_xsd Drilldown into Privacy in schema finance_3_0_0_xsd Drilldown into FormOfPaymentRef in schema finance_3_0_0_xsd Drilldown into Identifier in schema finance_3_0_0_xsd Drilldown into objID in schema finance_3_0_0_xsd Drilldown into FormOfPayment_ID in schema finance_3_0_0_xsd Drilldown into guaranteeIndicatorInd in schema finance_3_0_0_xsd Drilldown into remark in schema finance_3_0_0_xsd Drilldown into guaranteeID in schema finance_3_0_0_xsd Drilldown into paymentTransactionTypeCode in schema finance_3_0_0_xsd Drilldown into costCenterID in schema finance_3_0_0_xsd Drilldown into FormOfPayment in schema finance_3_0_0_xsdXSD Diagram of FormOfPayment in schema finance_3_0_0_xsd (Open Travel (OTA))
Collapse XSD Schema Code:
<xsd:element name="FormOfPayment" substitutionGroup="fin-0300:FormOfPaymentSubGrp" type="fin-0300:FormOfPayment" />
Collapse Child Elements:
Name Type Min Occurs Max Occurs
Identifier fin-0300:Identifier 0 (1)
FormOfPaymentRef fin-0300:FormOfPaymentRef 0 (1)
Privacy fin-0300:Privacy 0 (1)
GuaranteeTypeCode fin-0300:GuaranteeTypeCode 0 (1)
ExtensionPoint_Summary ota2:ExtensionPoint_Summary 0 (1)
Collapse Child Attributes:
Name Type Default Value Use
objID fin-0300:objID Optional
costCenterID fin-0300:costCenterID Optional
paymentTransactionTypeCode fin-0300:paymentTransactionTypeCode Optional
guaranteeID fin-0300:guaranteeID Optional
remark fin-0300:remark Optional
guaranteeIndicatorInd fin-0300:guaranteeIndicatorInd Optional
Collapse Derivation Tree:
Collapse References:
fin-0300:FormOfPaymentSubGrp