Definition Type: ComplexType
Name: FormOfPayment_Ticket
Namespace: http://www.opentravel.org/OTM/finance/v3
Type: fin-0300:FormOfPayment
Containing Schema: Finance_3_0_0.xsd
Abstract
Documentation:
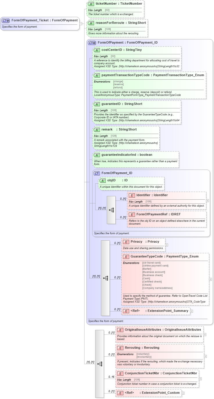
Specifies the form of payment.
Collapse XSD Schema Diagram:
Drilldown into ExtensionPoint_Custom in schema otm_builtins_xsd Drilldown into ConjunctionTicketNbr in schema finance_3_0_0_xsd Drilldown into Rerouting in schema finance_3_0_0_xsd Drilldown into OriginalIssueAttributes in schema finance_3_0_0_xsd Drilldown into ExtensionPoint_Summary in schema otm_builtins_xsd Drilldown into GuaranteeTypeCode in schema finance_3_0_0_xsd Drilldown into Privacy in schema finance_3_0_0_xsd Drilldown into FormOfPaymentRef in schema finance_3_0_0_xsd Drilldown into Identifier in schema finance_3_0_0_xsd Drilldown into objID in schema finance_3_0_0_xsd Drilldown into FormOfPayment_ID in schema finance_3_0_0_xsd Drilldown into guaranteeIndicatorInd in schema finance_3_0_0_xsd Drilldown into remark in schema finance_3_0_0_xsd Drilldown into guaranteeID in schema finance_3_0_0_xsd Drilldown into paymentTransactionTypeCode in schema finance_3_0_0_xsd Drilldown into costCenterID in schema finance_3_0_0_xsd Drilldown into FormOfPayment in schema finance_3_0_0_xsd Drilldown into reasonForReroute in schema finance_3_0_0_xsd Drilldown into ticketNumber in schema finance_3_0_0_xsdXSD Diagram of FormOfPayment_Ticket in schema finance_3_0_0_xsd (Open Travel (OTA))
Collapse XSD Schema Code:
<xsd:complexType name="FormOfPayment_Ticket">
    <xsd:annotation>
        <xsd:documentation source="Description">Specifies the form of payment.</xsd:documentation>
        <xsd:appinfo>
            <otm:OTA2Entity type="BusinessObject" xmlns:otm="http://www.OpenTravel.org/ns/OTA2/AppInfo_v01_00">FormOfPayment</otm:OTA2Entity>
        </xsd:appinfo>
    </xsd:annotation>
    <xsd:complexContent>
        <xsd:extension base="fin-0300:FormOfPayment">
            <xsd:sequence>
                <xsd:element minOccurs="0" name="OriginalIssueAttributes" type="fin-0300:OriginalIssueAttributes">
                    <xsd:annotation>
                        <xsd:documentation source="Description">Provides information about the original document on which the reissue is based.</xsd:documentation>
                    </xsd:annotation>
                </xsd:element>
                <xsd:element minOccurs="0" name="Rerouting" type="fin-0300:Rerouting">
                    <xsd:annotation>
                        <xsd:documentation source="Description">If present, indicates if the rerouting, which made the exchange necessary was voluntary or involuntary.</xsd:documentation>
                    </xsd:annotation>
                </xsd:element>
                <xsd:element maxOccurs="16" minOccurs="0" name="ConjunctionTicketNbr" type="fin-0300:ConjunctionTicketNbr">
                    <xsd:annotation>
                        <xsd:documentation source="Description">Conjunction ticket number in case a conjunction ticket is exchanged.</xsd:documentation>
                    </xsd:annotation>
                </xsd:element>
                <xsd:element minOccurs="0" ref="ota2:ExtensionPoint_Custom" />
            </xsd:sequence>
            <xsd:attribute name="ticketNumber" type="ota2-0400:TicketNumber" use="optional">
                <xsd:annotation>
                    <xsd:documentation source="Description">The ticket number which is exchanged.</xsd:documentation>
                    <xsd:appinfo>
                        <otm:Example context="fin" xmlns:otm="http://www.OpenTravel.org/ns/OTA2/AppInfo_v01_00">1234</otm:Example>
                    </xsd:appinfo>
                </xsd:annotation>
            </xsd:attribute>
            <xsd:attribute name="reasonForReroute" type="ota2-0400:StringShort" use="optional">
                <xsd:annotation>
                    <xsd:documentation source="Description">Gives more information about the rerouting.</xsd:documentation>
                    <xsd:appinfo>
                        <otm:Example context="fin" xmlns:otm="http://www.OpenTravel.org/ns/OTA2/AppInfo_v01_00" />
                    </xsd:appinfo>
                </xsd:annotation>
            </xsd:attribute>
        </xsd:extension>
    </xsd:complexContent>
</xsd:complexType>
Collapse Child Elements:
Name Type Min Occurs Max Occurs
Identifier fin-0300:Identifier 0 (1)
FormOfPaymentRef fin-0300:FormOfPaymentRef 0 (1)
Privacy fin-0300:Privacy 0 (1)
GuaranteeTypeCode fin-0300:GuaranteeTypeCode 0 (1)
ExtensionPoint_Summary ota2:ExtensionPoint_Summary 0 (1)
OriginalIssueAttributes fin-0300:OriginalIssueAttributes 0 (1)
Rerouting fin-0300:Rerouting 0 (1)
ConjunctionTicketNbr fin-0300:ConjunctionTicketNbr 0 16
ExtensionPoint_Custom ota2:ExtensionPoint_Custom 0 (1)
Collapse Child Attributes:
Name Type Default Value Use
objID fin-0300:objID Optional
costCenterID fin-0300:costCenterID Optional
paymentTransactionTypeCode fin-0300:paymentTransactionTypeCode Optional
guaranteeID fin-0300:guaranteeID Optional
remark fin-0300:remark Optional
guaranteeIndicatorInd fin-0300:guaranteeIndicatorInd Optional
ticketNumber fin-0300:ticketNumber Optional
reasonForReroute fin-0300:reasonForReroute Optional
Collapse Derivation Tree:
Collapse References:
fin-0300:FormOfPaymentTicket