Definition Type: ComplexType
Name: GuaranteesAccepted
Namespace: http://www.opentravel.org/OTM/order/v3
Containing Schema: Order_3_0_0.xsd
Abstract
Documentation:
TODO- (split between type accepted in location and guest provided)GuaranteeAccepted TODO- (split between type accepted in location and guest provided)GuaranteeAccepted
Collapse XSD Schema Diagram:
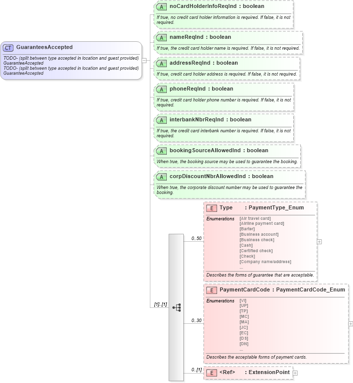
Drilldown into ExtensionPoint in schema otm_builtins_xsd Drilldown into PaymentCardCode in schema order_3_0_0_xsd Drilldown into Type in schema order_3_0_0_xsd Drilldown into corpDiscountNbrAllowedInd in schema order_3_0_0_xsd Drilldown into bookingSourceAllowedInd in schema order_3_0_0_xsd Drilldown into interbankNbrReqInd in schema order_3_0_0_xsd Drilldown into phoneReqInd in schema order_3_0_0_xsd Drilldown into addressReqInd in schema order_3_0_0_xsd Drilldown into nameReqInd in schema order_3_0_0_xsd Drilldown into noCardHolderInfoReqInd in schema order_3_0_0_xsdXSD Diagram of GuaranteesAccepted in schema order_3_0_0_xsd (Open Travel (OTA))
Collapse XSD Schema Code:
<xsd:complexType name="GuaranteesAccepted">
    <xsd:annotation>
        <xsd:documentation source="Description">TODO- (split between type accepted in location and guest provided)GuaranteeAccepted</xsd:documentation>
        <xsd:documentation source="Description">TODO- (split between type accepted in location and guest provided)GuaranteeAccepted</xsd:documentation>
        <xsd:appinfo>
            <otm:OTA2Entity type="CoreObject" xmlns:otm="http://www.OpenTravel.org/ns/OTA2/AppInfo_v01_00">GuaranteesAccepted</otm:OTA2Entity>
        </xsd:appinfo>
    </xsd:annotation>
    <xsd:sequence>
        <xsd:element maxOccurs="50" minOccurs="0" name="Type" type="ota2-0300:PaymentType_Enum">
            <xsd:annotation>
                <xsd:documentation source="Description">Describes the forms of guarantee that are acceptable.</xsd:documentation>
            </xsd:annotation>
        </xsd:element>
        <xsd:element maxOccurs="30" minOccurs="0" name="PaymentCardCode" type="ota2-0300:PaymentCardCode_Enum">
            <xsd:annotation>
                <xsd:documentation source="Description">Describes the acceptable forms of payment cards.</xsd:documentation>
            </xsd:annotation>
        </xsd:element>
        <xsd:element minOccurs="0" ref="ota2:ExtensionPoint" />
    </xsd:sequence>
    <xsd:attribute name="noCardHolderInfoReqInd" type="xsd:boolean" use="optional">
        <xsd:annotation>
            <xsd:documentation source="Description">If true, no credit card holder information is required. If false, it is not required.</xsd:documentation>
        </xsd:annotation>
    </xsd:attribute>
    <xsd:attribute name="nameReqInd" type="xsd:boolean" use="optional">
        <xsd:annotation>
            <xsd:documentation source="Description">If true, the credit card holder name is required. If false, it is not required.</xsd:documentation>
        </xsd:annotation>
    </xsd:attribute>
    <xsd:attribute name="addressReqInd" type="xsd:boolean" use="optional">
        <xsd:annotation>
            <xsd:documentation source="Description">If true, credit card holder address is required. If false, it is not required.</xsd:documentation>
        </xsd:annotation>
    </xsd:attribute>
    <xsd:attribute name="phoneReqInd" type="xsd:boolean" use="optional">
        <xsd:annotation>
            <xsd:documentation source="Description">If true, credit card holder phone number is required. If false, it is not required.</xsd:documentation>
        </xsd:annotation>
    </xsd:attribute>
    <xsd:attribute name="interbankNbrReqInd" type="xsd:boolean" use="optional">
        <xsd:annotation>
            <xsd:documentation source="Description">If true, the credit card interbank number is required. If false, it is not required.</xsd:documentation>
        </xsd:annotation>
    </xsd:attribute>
    <xsd:attribute name="bookingSourceAllowedInd" type="xsd:boolean" use="optional">
        <xsd:annotation>
            <xsd:documentation source="Description">When true, the booking source may be used to guarantee the booking.</xsd:documentation>
        </xsd:annotation>
    </xsd:attribute>
    <xsd:attribute name="corpDiscountNbrAllowedInd" type="xsd:boolean" use="optional">
        <xsd:annotation>
            <xsd:documentation source="Description">When true, the corporate discount number may be used to guarantee the booking.</xsd:documentation>
        </xsd:annotation>
    </xsd:attribute>
</xsd:complexType>
Collapse Child Elements:
Name Type Min Occurs Max Occurs
Type order-0300:Type 0 50
PaymentCardCode order-0300:PaymentCardCode 0 30
ExtensionPoint ota2:ExtensionPoint 0 (1)
Collapse Child Attributes:
Name Type Default Value Use
noCardHolderInfoReqInd order-0300:noCardHolderInfoReqInd Optional
nameReqInd order-0300:nameReqInd Optional
addressReqInd order-0300:addressReqInd Optional
phoneReqInd order-0300:phoneReqInd Optional
interbankNbrReqInd order-0300:interbankNbrReqInd Optional
bookingSourceAllowedInd order-0300:bookingSourceAllowedInd Optional
corpDiscountNbrAllowedInd order-0300:corpDiscountNbrAllowedInd Optional
Collapse Derivation Tree:
Collapse References:
order-0300:GuaranteesAccepted