Definition Type: Element
Name: GuaranteesAccepted
Namespace: http://www.opentravel.org/OTM/order/v3
Type: order-0300:GuaranteesAccepted
Containing Schema: Order_3_0_0.xsd
Abstract
Collapse XSD Schema Diagram:
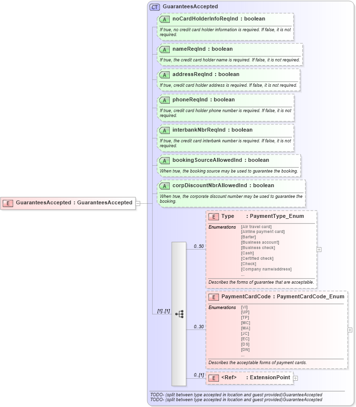
Drilldown into ExtensionPoint in schema otm_builtins_xsd Drilldown into PaymentCardCode in schema order_3_0_0_xsd Drilldown into Type in schema order_3_0_0_xsd Drilldown into corpDiscountNbrAllowedInd in schema order_3_0_0_xsd Drilldown into bookingSourceAllowedInd in schema order_3_0_0_xsd Drilldown into interbankNbrReqInd in schema order_3_0_0_xsd Drilldown into phoneReqInd in schema order_3_0_0_xsd Drilldown into addressReqInd in schema order_3_0_0_xsd Drilldown into nameReqInd in schema order_3_0_0_xsd Drilldown into noCardHolderInfoReqInd in schema order_3_0_0_xsd Drilldown into GuaranteesAccepted in schema order_3_0_0_xsdXSD Diagram of GuaranteesAccepted in schema order_3_0_0_xsd (Open Travel (OTA))
Collapse XSD Schema Code:
<xsd:element name="GuaranteesAccepted" type="order-0300:GuaranteesAccepted" />
Collapse Child Elements:
Name Type Min Occurs Max Occurs
Type order-0300:Type 0 50
PaymentCardCode order-0300:PaymentCardCode 0 30
ExtensionPoint ota2:ExtensionPoint 0 (1)
Collapse Child Attributes:
Name Type Default Value Use
noCardHolderInfoReqInd order-0300:noCardHolderInfoReqInd Optional
nameReqInd order-0300:nameReqInd Optional
addressReqInd order-0300:addressReqInd Optional
phoneReqInd order-0300:phoneReqInd Optional
interbankNbrReqInd order-0300:interbankNbrReqInd Optional
bookingSourceAllowedInd order-0300:bookingSourceAllowedInd Optional
corpDiscountNbrAllowedInd order-0300:corpDiscountNbrAllowedInd Optional
Collapse Derivation Tree: