Definition Type: Element
Name: LoyaltyProgram
Namespace: http://www.opentravel.org/OTM/Common/v4
Type: ota2-0400:LoyaltyProgram
Containing Schema: Common_4_0_0.xsd
Abstract
Collapse XSD Schema Diagram:
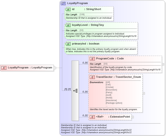
Drilldown into ExtensionPoint in schema otm_builtins_xsd Drilldown into TravelSector in schema common_4_0_0_xsd Drilldown into ProgramCode in schema common_4_0_0_xsd Drilldown into primaryInd in schema common_4_0_0_xsd Drilldown into loyaltyLevel in schema common_4_0_0_xsd Drilldown into id in schema common_4_0_0_xsd Drilldown into LoyaltyProgram in schema common_4_0_0_xsdXSD Diagram of LoyaltyProgram in schema common_4_0_0_xsd (Open Travel (OTA))
Collapse XSD Schema Code:
<xsd:element name="LoyaltyProgram" type="ota2-0400:LoyaltyProgram" />
Collapse Child Elements:
Name Type Min Occurs Max Occurs
ProgramCode ota2-0400:ProgramCode 0 (1)
TravelSector ota2-0400:TravelSector 0 (1)
ExtensionPoint ota2:ExtensionPoint 0 (1)
Collapse Child Attributes:
Name Type Default Value Use
id ota2-0400:id Optional
loyaltyLevel ota2-0400:loyaltyLevel Optional
primaryInd ota2-0400:primaryInd Optional
Collapse Derivation Tree: