Definition Type: Element
Name: MultimediaText
Namespace: http://www.opentravel.org/OTM/Common/v4
Type: ota2-0400:Multimedia_Text
Containing Schema: Common_4_0_0.xsd
Abstract
Collapse XSD Schema Diagram:
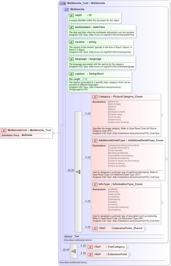
Drilldown into ExtensionPoint in schema otm_builtins_xsd Drilldown into TextCategory in schema common_4_0_0_xsd Drilldown into ExtensionPoint_Shared in schema otm_builtins_xsd Drilldown into InfoType in schema common_4_0_0_xsd Drilldown into AdditionalDetailType in schema common_4_0_0_xsd Drilldown into Category in schema common_4_0_0_xsd Drilldown into caption in schema common_4_0_0_xsd Drilldown into language in schema common_4_0_0_xsd Drilldown into version in schema common_4_0_0_xsd Drilldown into lastUpdated in schema common_4_0_0_xsd Drilldown into objID in schema common_4_0_0_xsd Drilldown into Multimedia in schema common_4_0_0_xsd Drilldown into Multimedia_Text in schema common_4_0_0_xsdXSD Diagram of MultimediaText in schema common_4_0_0_xsd (Open Travel (OTA))
Collapse XSD Schema Code:
<xsd:element name="MultimediaText" substitutionGroup="ota2-0400:Multimedia" type="ota2-0400:Multimedia_Text" />
Collapse Child Elements:
Name Type Min Occurs Max Occurs
Category ota2-0400:Category 0 (1)
AdditionalDetailType ota2-0400:AdditionalDetailType 0 (1)
InfoType ota2-0400:InfoType 0 (1)
ExtensionPoint_Shared ota2:ExtensionPoint_Shared 0 (1)
TextCategory ota2-0400:TextCategory 0 (1)
ExtensionPoint ota2:ExtensionPoint 0 (1)
Collapse Child Attributes:
Name Type Default Value Use
objID ota2-0400:objID Optional
lastUpdated ota2-0400:lastUpdated Optional
version ota2-0400:version Optional
language ota2-0400:language Optional
caption ota2-0400:caption Optional
Collapse Derivation Tree:
Collapse References:
ota2-0400:Multimedia