Definition Type: Element
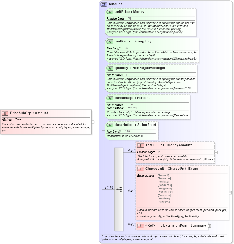
Name: PriceSubGrp
Namespace: http://www.opentravel.org/OTM/Common/v4
Type: ota2-0400:Amount
Containing Schema: Common_4_0_0.xsd
Abstract True
Documentation:
Price of an item and information on how this price was calculated, for example, a daily rate multiplied by the number of players, a percentage, etc.
Collapse XSD Schema Diagram:
Drilldown into ExtensionPoint_Summary in schema otm_builtins_xsd Drilldown into ChargeUnit in schema common_4_0_0_xsd Drilldown into Total in schema common_4_0_0_xsd Drilldown into description in schema common_4_0_0_xsd Drilldown into percentage in schema common_4_0_0_xsd Drilldown into quantity in schema common_4_0_0_xsd Drilldown into unitName in schema common_4_0_0_xsd Drilldown into unitPrice in schema common_4_0_0_xsd Drilldown into Amount in schema common_4_0_0_xsdXSD Diagram of PriceSubGrp in schema common_4_0_0_xsd (Open Travel (OTA))
Collapse XSD Schema Code:
<xsd:element abstract="true" name="PriceSubGrp" type="ota2-0400:Amount">
    <xsd:annotation>
        <xsd:documentation source="Description">Price of an item and information on how this price was calculated, for example, a daily rate multiplied by the number of players, a percentage, etc.</xsd:documentation>
        <xsd:appinfo>
            <otm:OTA2Entity type="CoreObject" xmlns:otm="http://www.OpenTravel.org/ns/OTA2/AppInfo_v01_00">Amount</otm:OTA2Entity>
        </xsd:appinfo>
    </xsd:annotation>
</xsd:element>
Collapse Child Elements:
Name Type Min Occurs Max Occurs
Total ota2-0400:Total 0 (1)
ChargeUnit ota2-0400:ChargeUnit 0 (1)
ExtensionPoint_Summary ota2:ExtensionPoint_Summary 0 (1)
Collapse Child Attributes:
Name Type Default Value Use
unitPrice ota2-0400:unitPrice Optional
unitName ota2-0400:unitName Optional
quantity ota2-0400:quantity Optional
percentage ota2-0400:percentage Optional
description ota2-0400:description Optional
Collapse Derivation Tree: