Definition Type: Element
Name: RoomRateDetail
Namespace: http://www.opentravel.org/OTM/product/hospitality/v1
Type: ph:RoomRate_Detail
Containing Schema: Hospitality_1_0_0.xsd
Abstract
Collapse XSD Schema Diagram:
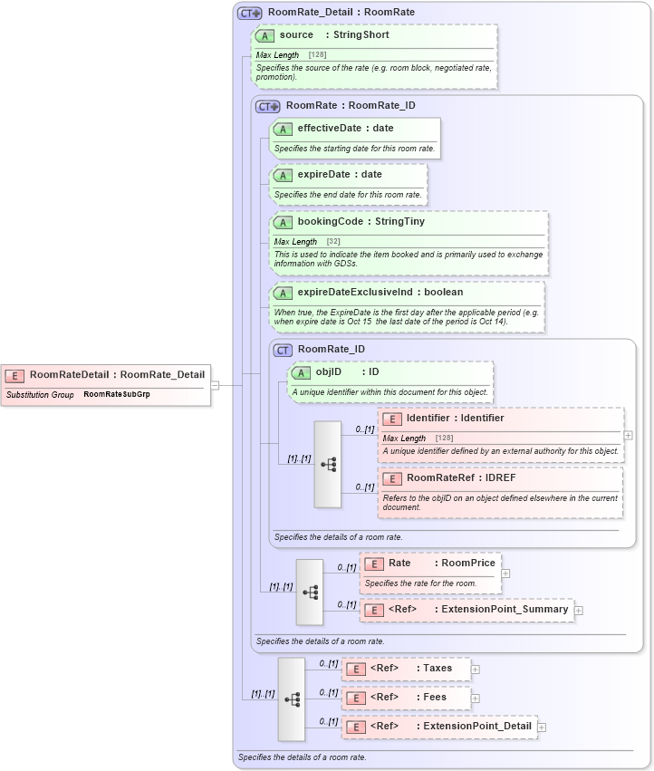
Drilldown into ExtensionPoint_Detail in schema otm_builtins_xsd Drilldown into Fees in schema common_4_0_0_xsd Drilldown into Taxes in schema common_4_0_0_xsd Drilldown into ExtensionPoint_Summary in schema otm_builtins_xsd Drilldown into Rate in schema hospitality_1_0_0_xsd Drilldown into RoomRateRef in schema hospitality_1_0_0_xsd Drilldown into Identifier in schema hospitality_1_0_0_xsd Drilldown into objID in schema hospitality_1_0_0_xsd Drilldown into RoomRate_ID in schema hospitality_1_0_0_xsd Drilldown into expireDateExclusiveInd in schema hospitality_1_0_0_xsd Drilldown into bookingCode in schema hospitality_1_0_0_xsd Drilldown into expireDate in schema hospitality_1_0_0_xsd Drilldown into effectiveDate in schema hospitality_1_0_0_xsd Drilldown into RoomRate in schema hospitality_1_0_0_xsd Drilldown into source in schema hospitality_1_0_0_xsd Drilldown into RoomRate_Detail in schema hospitality_1_0_0_xsdXSD Diagram of RoomRateDetail in schema hospitality_1_0_0_xsd (Open Travel (OTA))
Collapse XSD Schema Code:
<xsd:element name="RoomRateDetail" substitutionGroup="ph:RoomRateSubGrp" type="ph:RoomRate_Detail" />
Collapse Child Elements:
Name Type Min Occurs Max Occurs
Identifier ph:Identifier 0 (1)
RoomRateRef ph:RoomRateRef 0 (1)
Rate ph:Rate 0 (1)
ExtensionPoint_Summary ota2:ExtensionPoint_Summary 0 (1)
Taxes ota2-0400:Taxes 0 (1)
Fees ota2-0400:Fees 0 (1)
ExtensionPoint_Detail ota2:ExtensionPoint_Detail 0 (1)
Collapse Child Attributes:
Name Type Default Value Use
objID ph:objID Optional
effectiveDate ph:effectiveDate Required
expireDate ph:expireDate Optional
bookingCode ph:bookingCode Optional
expireDateExclusiveInd ph:expireDateExclusiveInd Optional
source ph:source Optional
Collapse Derivation Tree:
Collapse References:
ph:RoomRateSubGrp