Definition Type: Element
Name: SegmentSummary
Namespace: http://www.opentravel.org/OTM/product/v4
Type: prod-0400:Segment
Containing Schema: Product_4_0_0.xsd
Abstract
Collapse XSD Schema Diagram:
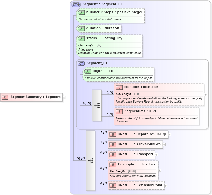
Drilldown into ExtensionPoint in schema otm_builtins_xsd Drilldown into Description in schema product_4_0_0_xsd Drilldown into Transport in schema product_4_0_0_xsd Drilldown into ArrivalSubGrp in schema product_4_0_0_xsd Drilldown into DepartureSubGrp in schema product_4_0_0_xsd Drilldown into SegmentRef in schema product_4_0_0_xsd Drilldown into Identifier in schema product_4_0_0_xsd Drilldown into objID in schema product_4_0_0_xsd Drilldown into Segment_ID in schema product_4_0_0_xsd Drilldown into status in schema product_4_0_0_xsd Drilldown into duration in schema product_4_0_0_xsd Drilldown into numberOfStops in schema product_4_0_0_xsd Drilldown into Segment in schema product_4_0_0_xsdXSD Diagram of SegmentSummary in schema product_4_0_0_xsd (Open Travel (OTA))
Collapse XSD Schema Code:
<xsd:element name="SegmentSummary" type="prod-0400:Segment" />
Collapse Child Elements:
Name Type Min Occurs Max Occurs
Identifier prod-0400:Identifier 0 (1)
SegmentRef prod-0400:SegmentRef 0 (1)
DepartureSubGrp prod-0400:DepartureSubGrp 1 (1)
ArrivalSubGrp prod-0400:ArrivalSubGrp 1 (1)
Transport prod-0400:Transport 0 (1)
Description prod-0400:Description 0 (1)
ExtensionPoint ota2:ExtensionPoint 0 (1)
Collapse Child Attributes:
Name Type Default Value Use
objID prod-0400:objID Optional
numberOfStops prod-0400:numberOfStops Optional
duration prod-0400:duration Optional
status prod-0400:status Optional
Collapse Derivation Tree: