Definition Type: Element
Name: VehicleSummary
Namespace: http://www.opentravel.org/OTM/product/Ground/v2
Type: pgt-0200:Vehicle
Containing Schema: Ground_2_0_0.xsd
Abstract
Collapse XSD Schema Diagram:
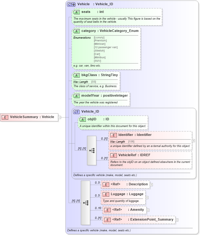
Drilldown into ExtensionPoint_Summary in schema otm_builtins_xsd Drilldown into Amenity in schema common_4_0_0_xsd Drilldown into Luggage in schema ground_2_0_0_xsd Drilldown into Description in schema common_4_0_0_xsd Drilldown into VehicleRef in schema ground_2_0_0_xsd Drilldown into Identifier in schema ground_2_0_0_xsd Drilldown into objID in schema ground_2_0_0_xsd Drilldown into Vehicle_ID in schema ground_2_0_0_xsd Drilldown into modelYear in schema ground_2_0_0_xsd Drilldown into bkgClass in schema ground_2_0_0_xsd Drilldown into category in schema ground_2_0_0_xsd Drilldown into seats in schema ground_2_0_0_xsd Drilldown into Vehicle in schema ground_2_0_0_xsdXSD Diagram of VehicleSummary in schema ground_2_0_0_xsd (Open Travel (OTA))
Collapse XSD Schema Code:
<xsd:element name="VehicleSummary" type="pgt-0200:Vehicle" />
Collapse Child Elements:
Name Type Min Occurs Max Occurs
Identifier pgt-0200:Identifier 0 (1)
VehicleRef pgt-0200:VehicleRef 0 (1)
Description ota2-0400:Description 0 5
Luggage pgt-0200:Luggage 0 5
Amenity ota2-0400:Amenity 0 10
ExtensionPoint_Summary ota2:ExtensionPoint_Summary 0 (1)
Collapse Child Attributes:
Name Type Default Value Use
objID pgt-0200:objID Optional
seats pgt-0200:seats Optional
category pgt-0200:category Optional
bkgClass pgt-0200:bkgClass Optional
modelYear pgt-0200:modelYear Optional
Collapse Derivation Tree: