Definition Type: ComplexType
Name: Vehicle
Namespace: http://www.opentravel.org/OTM/product/Ground/v2
Type: pgt-0200:Vehicle_ID
Containing Schema: Ground_2_0_0.xsd
Abstract
Documentation:
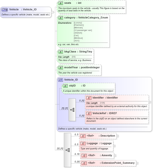
Defines a specific vehicle (make, model, seats etc.)
Collapse XSD Schema Diagram:
Drilldown into ExtensionPoint_Summary in schema otm_builtins_xsd Drilldown into Amenity in schema common_4_0_0_xsd Drilldown into Luggage in schema ground_2_0_0_xsd Drilldown into Description in schema common_4_0_0_xsd Drilldown into VehicleRef in schema ground_2_0_0_xsd Drilldown into Identifier in schema ground_2_0_0_xsd Drilldown into objID in schema ground_2_0_0_xsd Drilldown into Vehicle_ID in schema ground_2_0_0_xsd Drilldown into modelYear in schema ground_2_0_0_xsd Drilldown into bkgClass in schema ground_2_0_0_xsd Drilldown into category in schema ground_2_0_0_xsd Drilldown into seats in schema ground_2_0_0_xsdXSD Diagram of Vehicle in schema ground_2_0_0_xsd (Open Travel (OTA))
Collapse XSD Schema Code:
<xsd:complexType name="Vehicle">
    <xsd:annotation>
        <xsd:documentation source="Description">Defines a specific vehicle (make, model, seats etc.)</xsd:documentation>
        <xsd:appinfo>
            <otm:OTA2Entity type="BusinessObject" xmlns:otm="http://www.OpenTravel.org/ns/OTA2/AppInfo_v01_00">Vehicle</otm:OTA2Entity>
        </xsd:appinfo>
    </xsd:annotation>
    <xsd:complexContent>
        <xsd:extension base="pgt-0200:Vehicle_ID">
            <xsd:sequence>
                <xsd:element maxOccurs="5" minOccurs="0" ref="ota2-0400:Description">
                    <xsd:annotation>
                        <xsd:documentation source="Description">A description or image of the vehicle.</xsd:documentation>
                    </xsd:annotation>
                </xsd:element>
                <xsd:element maxOccurs="5" minOccurs="0" name="Luggage" type="pgt-0200:Luggage">
                    <xsd:annotation>
                        <xsd:documentation source="Description">Type and quantity of luggage.</xsd:documentation>
                    </xsd:annotation>
                </xsd:element>
                <xsd:element maxOccurs="10" minOccurs="0" ref="ota2-0400:Amenity">
                    <xsd:annotation>
                        <xsd:documentation source="Description">Feature available in the vehicle</xsd:documentation>
                    </xsd:annotation>
                </xsd:element>
                <xsd:element minOccurs="0" ref="ota2:ExtensionPoint_Summary" />
            </xsd:sequence>
            <xsd:attribute name="seats" type="xsd:int" use="optional">
                <xsd:annotation>
                    <xsd:documentation source="Description">The maximum seats in the vehicle - usually This figure is based on the quantity of seat belts in the vehicle.</xsd:documentation>
                    <xsd:appinfo>
                        <otm:Example context="pgt" xmlns:otm="http://www.OpenTravel.org/ns/OTA2/AppInfo_v01_00">4</otm:Example>
                    </xsd:appinfo>
                </xsd:annotation>
            </xsd:attribute>
            <xsd:attribute name="category" type="pgt-0200:VehicleCategory_Enum" use="optional">
                <xsd:annotation>
                    <xsd:documentation source="Description">e.g. car, van, limo etc.</xsd:documentation>
                    <xsd:appinfo>
                        <otm:Example context="pgt" xmlns:otm="http://www.OpenTravel.org/ns/OTA2/AppInfo_v01_00">Premium</otm:Example>
                    </xsd:appinfo>
                </xsd:annotation>
            </xsd:attribute>
            <xsd:attribute name="bkgClass" type="ota2-0400:StringTiny" use="optional">
                <xsd:annotation>
                    <xsd:documentation source="Description">The class of service, e.g. Business.</xsd:documentation>
                    <xsd:appinfo>
                        <otm:Example context="pgt" xmlns:otm="http://www.OpenTravel.org/ns/OTA2/AppInfo_v01_00">Business</otm:Example>
                    </xsd:appinfo>
                </xsd:annotation>
            </xsd:attribute>
            <xsd:attribute name="modelYear" type="xsd:positiveInteger" use="optional">
                <xsd:annotation>
                    <xsd:documentation source="Description">The year the vehicle was registered</xsd:documentation>
                    <xsd:appinfo>
                        <otm:Example context="pgt" xmlns:otm="http://www.OpenTravel.org/ns/OTA2/AppInfo_v01_00">2016</otm:Example>
                    </xsd:appinfo>
                </xsd:annotation>
            </xsd:attribute>
        </xsd:extension>
    </xsd:complexContent>
</xsd:complexType>
Collapse Child Elements:
Name Type Min Occurs Max Occurs
Identifier pgt-0200:Identifier 0 (1)
VehicleRef pgt-0200:VehicleRef 0 (1)
Description ota2-0400:Description 0 5
Luggage pgt-0200:Luggage 0 5
Amenity ota2-0400:Amenity 0 10
ExtensionPoint_Summary ota2:ExtensionPoint_Summary 0 (1)
Collapse Child Attributes:
Name Type Default Value Use
objID pgt-0200:objID Optional
seats pgt-0200:seats Optional
category pgt-0200:category Optional
bkgClass pgt-0200:bkgClass Optional
modelYear pgt-0200:modelYear Optional
Collapse Derivation Tree:
Collapse References:
pgt-0200:Vehicle, pgt-0200:Vehicle_Detail, pgt-0200:VehicleSummary