Definition Type: ComplexType
Name: Address
Namespace: http://rets.org/xsd/RETSCommons/2007-08
Containing Schema: Address.xsd
Abstract
Collapse XSD Schema Diagram:
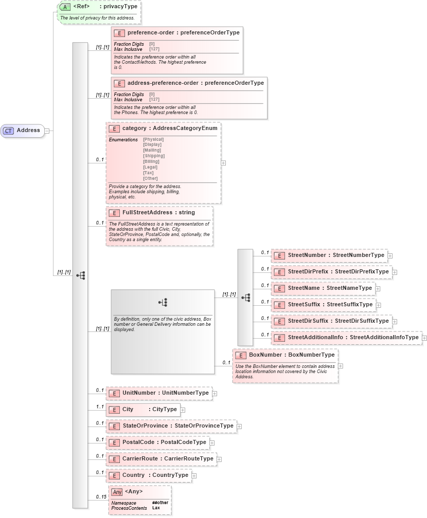
Drilldown into Country in schema address_xsd Drilldown into CarrierRoute in schema address_xsd Drilldown into PostalCode in schema address_xsd Drilldown into StateOrProvince in schema address_xsd Drilldown into City in schema address_xsd Drilldown into UnitNumber in schema address_xsd Drilldown into BoxNumber in schema address_xsd Drilldown into StreetAdditionalInfo in schema address_xsd Drilldown into StreetDirSuffix in schema address_xsd Drilldown into StreetSuffix in schema address_xsd Drilldown into StreetName in schema address_xsd Drilldown into StreetDirPrefix in schema address_xsd Drilldown into StreetNumber in schema address_xsd Drilldown into FullStreetAddress in schema address_xsd Drilldown into category in schema address_xsd Drilldown into address-preference-order in schema address_xsd Drilldown into preference-order in schema address_xsd Drilldown into privacyType in schema primitives_xsdXSD Diagram of Address in schema address_xsd (Real Estate Transaction Standard (RETS))
Collapse XSD Schema Code:
<xs:complexType name="Address">
    <xs:sequence>
        <xs:element name="preference-order" type="commons:preferenceOrderType">
            <xs:annotation>
                <xs:documentation>
						Indicates the preference order within all
						the ContactMethods. The highest preference
						is 0.
					</xs:documentation>
                <xs:appinfo>
                    <retsid>100023</retsid>
                </xs:appinfo>
            </xs:annotation>
        </xs:element>
        <xs:element name="address-preference-order" type="commons:preferenceOrderType">
            <xs:annotation>
                <xs:documentation>
						Indicates the preference order within all
						the Phones. The highest preference is 0.
					</xs:documentation>
                <xs:appinfo>
                    <retsid>100024</retsid>
                </xs:appinfo>
            </xs:annotation>
        </xs:element>
        <xs:element name="category" type="commons:AddressCategoryEnum" minOccurs="0" maxOccurs="1">
            <xs:annotation>
                <xs:documentation>
						Provide a category for the address.
						Examples include shipping, billing,
						physical, etc.
					</xs:documentation>
                <xs:appinfo>
                    <retsid>100025</retsid>
                </xs:appinfo>
            </xs:annotation>
        </xs:element>
        <xs:element name="FullStreetAddress" type="xs:string" minOccurs="0" maxOccurs="1">
            <xs:annotation>
                <xs:documentation>
						The FullStreetAddress is a text representation of
						the address with the full Civic, City,
						StateOrProvince, PostalCode and, optionally, the
						Country as a single entity.
					</xs:documentation>
                <xs:appinfo>
                    <retsid>100026</retsid>
                </xs:appinfo>
            </xs:annotation>
        </xs:element>
        <xs:choice>
            <xs:annotation>
                <xs:documentation>
						By definition, only one of the civic address, Box
						number or General Delivery information can be
						displayed.
					</xs:documentation>
                <xs:appinfo>
                    <retsid>100027</retsid>
                </xs:appinfo>
            </xs:annotation>
            <xs:sequence>
                <xs:element name="StreetNumber" type="commons:StreetNumberType" minOccurs="0" maxOccurs="1">
                    <xs:annotation>
                        <xs:appinfo>
                            <retsid>100028</retsid>
                            <example>5323</example>
                        </xs:appinfo>
                    </xs:annotation>
                </xs:element>
                <xs:element name="StreetDirPrefix" type="commons:StreetDirPrefixType" minOccurs="0" maxOccurs="1">
                    <xs:annotation>
                        <xs:appinfo>
                            <retsid>100029</retsid>
                            <example>W</example>
                        </xs:appinfo>
                    </xs:annotation>
                </xs:element>
                <xs:element name="StreetName" type="commons:StreetNameType" minOccurs="0" maxOccurs="1">
                    <xs:annotation>
                        <xs:appinfo>
                            <retsid>100030</retsid>
                            <example>Broadway</example>
                        </xs:appinfo>
                    </xs:annotation>
                </xs:element>
                <xs:element name="StreetSuffix" type="commons:StreetSuffixType" minOccurs="0" maxOccurs="1">
                    <xs:annotation>
                        <xs:appinfo>
                            <retsid>100031</retsid>
                            <example>
                            </example>
                        </xs:appinfo>
                    </xs:annotation>
                </xs:element>
                <xs:element name="StreetDirSuffix" type="commons:StreetDirSuffixType" minOccurs="0" maxOccurs="1">
                    <xs:annotation>
                        <xs:appinfo>
                            <retsid>100032</retsid>
                            <example>
                            </example>
                        </xs:appinfo>
                    </xs:annotation>
                </xs:element>
                <xs:element name="StreetAdditionalInfo" type="commons:StreetAdditionalInfoType" minOccurs="0" maxOccurs="1">
                    <xs:annotation>
                        <xs:appinfo>
                            <retsid>100033</retsid>
                            <example>
                            </example>
                        </xs:appinfo>
                    </xs:annotation>
                </xs:element>
            </xs:sequence>
            <xs:element name="BoxNumber" type="commons:BoxNumberType" minOccurs="0" maxOccurs="1">
                <xs:annotation>
                    <xs:documentation>
							Use the BoxNumber element to contain address
							location information not covered by the Civic
							Address.
						</xs:documentation>
                    <xs:appinfo>
                        <retsid>100035</retsid>
                        <example>
                        </example>
                    </xs:appinfo>
                </xs:annotation>
            </xs:element>
        </xs:choice>
        <xs:element name="UnitNumber" type="commons:UnitNumberType" minOccurs="0" maxOccurs="1">
            <xs:annotation>
                <xs:appinfo>
                    <retsid>100034</retsid>
                    <example>12</example>
                </xs:appinfo>
            </xs:annotation>
        </xs:element>
        <xs:element name="City" type="commons:CityType" minOccurs="1" maxOccurs="1">
            <xs:annotation>
                <xs:appinfo>
                    <retsid>100036</retsid>
                    <example>Anytown</example>
                </xs:appinfo>
            </xs:annotation>
        </xs:element>
        <xs:element name="StateOrProvince" type="commons:StateOrProvinceType" minOccurs="0" maxOccurs="1">
            <xs:annotation>
                <xs:appinfo>
                    <retsid>100037</retsid>
                    <example>DC</example>
                </xs:appinfo>
            </xs:annotation>
        </xs:element>
        <xs:element name="PostalCode" type="commons:PostalCodeType" minOccurs="0" maxOccurs="1">
            <xs:annotation>
                <xs:appinfo>
                    <retsid>100038</retsid>
                    <example>90281-1374</example>
                </xs:appinfo>
            </xs:annotation>
        </xs:element>
        <xs:element name="CarrierRoute" type="commons:CarrierRouteType" minOccurs="0" maxOccurs="1">
            <xs:annotation>
                <xs:appinfo>
                    <retsid>100039</retsid>
                    <example>
                    </example>
                </xs:appinfo>
            </xs:annotation>
        </xs:element>
        <xs:element name="Country" type="commons:CountryType" minOccurs="0" maxOccurs="1">
            <xs:annotation>
                <xs:appinfo>
                    <retsid>100040</retsid>
                    <example>US</example>
                </xs:appinfo>
            </xs:annotation>
        </xs:element>
        <xs:any namespace="##other" processContents="lax" minOccurs="0" maxOccurs="15" />
    </xs:sequence>
    <xs:attribute ref="commons:privacyType" use="optional">
        <xs:annotation>
            <xs:documentation>
					The level of privacy for this address.
				</xs:documentation>
            <xs:appinfo>
                <retsid>100041</retsid>
                <example>US</example>
            </xs:appinfo>
        </xs:annotation>
    </xs:attribute>
</xs:complexType>
Collapse Child Elements:
Name Type Min Occurs Max Occurs
preference-order commons:preference-order (1) (1)
address-preference-order commons:address-preference-order (1) (1)
category commons:category 0 1
FullStreetAddress commons:FullStreetAddress 0 1
StreetNumber commons:StreetNumber 0 1
StreetDirPrefix commons:StreetDirPrefix 0 1
StreetName commons:StreetName 0 1
StreetSuffix commons:StreetSuffix 0 1
StreetDirSuffix commons:StreetDirSuffix 0 1
StreetAdditionalInfo commons:StreetAdditionalInfo 0 1
BoxNumber commons:BoxNumber 0 1
UnitNumber commons:UnitNumber 0 1
City commons:City 1 1
StateOrProvince commons:StateOrProvince 0 1
PostalCode commons:PostalCode 0 1
CarrierRoute commons:CarrierRoute 0 1
Country commons:Country 0 1
<xs:any> Allowed namespace: '##other' 0 15
Collapse Child Attributes:
Name Type Default Value Use
privacyType commons:privacyType Optional
Collapse Derivation Tree:
Collapse References:
idxex:Address, prop:Address, trans:Addressrecord:Address, commons:Address, commons:Address, synd:Address, synd:Address, trans:Address, record:TaxAddress,