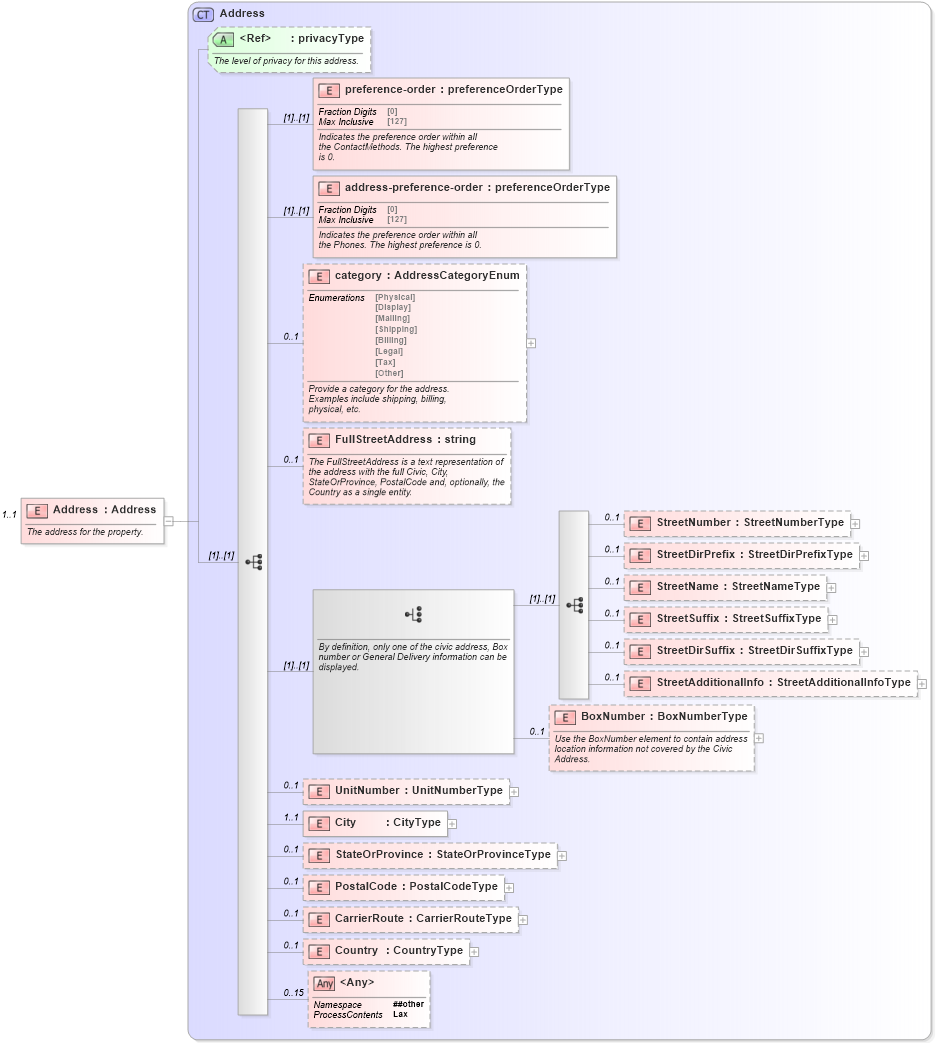
Definition Type: Element
Name: Address
Namespace: http://rets.org/xsd/Syndication/2008-03
Type: commons:Address
Containing Schema: Syndication.xsd
MinOccurs 1
MaxOccurs 1
Abstract
Documentation:
The address for the property.
Collapse XSD Schema Diagram:
Drilldown into Country in schema address_xsd Drilldown into CarrierRoute in schema address_xsd Drilldown into PostalCode in schema address_xsd Drilldown into StateOrProvince in schema address_xsd Drilldown into City in schema address_xsd Drilldown into UnitNumber in schema address_xsd Drilldown into BoxNumber in schema address_xsd Drilldown into StreetAdditionalInfo in schema address_xsd Drilldown into StreetDirSuffix in schema address_xsd Drilldown into StreetSuffix in schema address_xsd Drilldown into StreetName in schema address_xsd Drilldown into StreetDirPrefix in schema address_xsd Drilldown into StreetNumber in schema address_xsd Drilldown into FullStreetAddress in schema address_xsd Drilldown into category in schema address_xsd Drilldown into address-preference-order in schema address_xsd Drilldown into preference-order in schema address_xsd Drilldown into privacyType in schema primitives_xsd Drilldown into Address in schema address_xsdXSD Diagram of Address in schema syndication_xsd (Real Estate Transaction Standard (RETS))
Collapse XSD Schema Code:
<xs:element name="Address" type="commons:Address" minOccurs="1" maxOccurs="1">
    <xs:annotation>
        <xs:documentation>
						The address for the property. 
					</xs:documentation>
        <xs:appinfo>
            <retsid>101935</retsid>
        </xs:appinfo>
    </xs:annotation>
</xs:element>
Collapse Child Elements:
Name Type Min Occurs Max Occurs
preference-order commons:preference-order (1) (1)
address-preference-order commons:address-preference-order (1) (1)
category commons:category 0 1
FullStreetAddress commons:FullStreetAddress 0 1
StreetNumber commons:StreetNumber 0 1
StreetDirPrefix commons:StreetDirPrefix 0 1
StreetName commons:StreetName 0 1
StreetSuffix commons:StreetSuffix 0 1
StreetDirSuffix commons:StreetDirSuffix 0 1
StreetAdditionalInfo commons:StreetAdditionalInfo 0 1
BoxNumber commons:BoxNumber 0 1
UnitNumber commons:UnitNumber 0 1
City commons:City 1 1
StateOrProvince commons:StateOrProvince 0 1
PostalCode commons:PostalCode 0 1
CarrierRoute commons:CarrierRoute 0 1
Country commons:Country 0 1
<xs:any> Allowed namespace: '##other' 0 15
Collapse Child Attributes:
Name Type Default Value Use
privacyType commons:privacyType Optional
Collapse Derivation Tree: