Definition Type: Element
Name: Listing
Namespace: http://rets.org/xsd/Syndication/2008-03
Type: synd:ListingItemType
Containing Schema: Syndication.xsd
Abstract
Documentation:
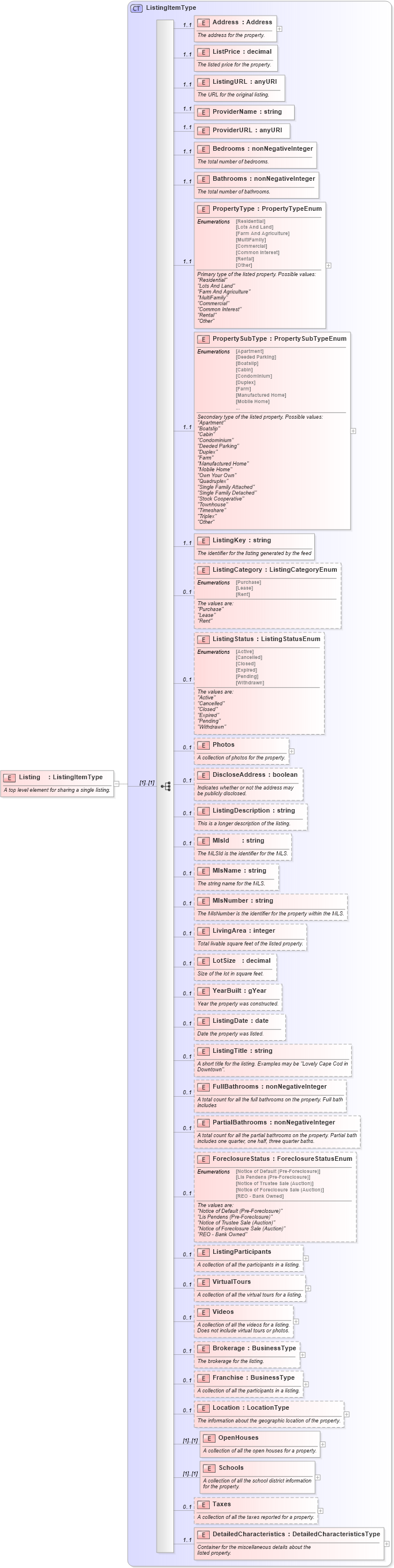
A top level element for sharing a single listing.
Collapse XSD Schema Diagram:
Drilldown into DetailedCharacteristics in schema syndication_xsd Drilldown into Taxes in schema syndication_xsd Drilldown into Schools in schema syndication_xsd Drilldown into OpenHouses in schema syndication_xsd Drilldown into Location in schema syndication_xsd Drilldown into Franchise in schema syndication_xsd Drilldown into Brokerage in schema syndication_xsd Drilldown into Videos in schema syndication_xsd Drilldown into VirtualTours in schema syndication_xsd Drilldown into ListingParticipants in schema syndication_xsd Drilldown into ForeclosureStatus in schema syndication_xsd Drilldown into PartialBathrooms in schema syndication_xsd Drilldown into FullBathrooms in schema syndication_xsd Drilldown into ListingTitle in schema syndication_xsd Drilldown into ListingDate in schema syndication_xsd Drilldown into YearBuilt in schema syndication_xsd Drilldown into LotSize in schema syndication_xsd Drilldown into LivingArea in schema syndication_xsd Drilldown into MlsNumber in schema syndication_xsd Drilldown into MlsName in schema syndication_xsd Drilldown into MlsId in schema syndication_xsd Drilldown into ListingDescription in schema syndication_xsd Drilldown into DiscloseAddress in schema syndication_xsd Drilldown into Photos in schema syndication_xsd Drilldown into ListingStatus in schema syndication_xsd Drilldown into ListingCategory in schema syndication_xsd Drilldown into ListingKey in schema syndication_xsd Drilldown into PropertySubType in schema syndication_xsd Drilldown into PropertyType in schema syndication_xsd Drilldown into Bathrooms in schema syndication_xsd Drilldown into Bedrooms in schema syndication_xsd Drilldown into ProviderURL in schema syndication_xsd Drilldown into ProviderName in schema syndication_xsd Drilldown into ListingURL in schema syndication_xsd Drilldown into ListPrice in schema syndication_xsd Drilldown into Address in schema syndication_xsd Drilldown into ListingItemType in schema syndication_xsdXSD Diagram of Listing in schema syndication_xsd (Real Estate Transaction Standard (RETS))
Collapse XSD Schema Code:
<xs:element name="Listing" type="synd:ListingItemType">
    <xs:annotation>
        <xs:documentation>
				A top level element for sharing a single listing.
			</xs:documentation>
        <xs:appinfo>
            <retsid>101979</retsid>
        </xs:appinfo>
    </xs:annotation>
</xs:element>
Collapse Child Elements:
Name Type Min Occurs Max Occurs
Address synd:Address 1 1
ListPrice synd:ListPrice 1 1
ListingURL synd:ListingURL 1 1
ProviderName synd:ProviderName 1 1
ProviderURL synd:ProviderURL 1 1
Bedrooms synd:Bedrooms 1 1
Bathrooms synd:Bathrooms 1 1
PropertyType synd:PropertyType 1 1
PropertySubType synd:PropertySubType 1 1
ListingKey synd:ListingKey 1 1
ListingCategory synd:ListingCategory 0 1
ListingStatus synd:ListingStatus 0 1
Photos synd:Photos 0 1
DiscloseAddress synd:DiscloseAddress 0 1
ListingDescription synd:ListingDescription 0 1
MlsId synd:MlsId 0 1
MlsName synd:MlsName 0 1
MlsNumber synd:MlsNumber 0 1
LivingArea synd:LivingArea 0 1
LotSize synd:LotSize 0 1
YearBuilt synd:YearBuilt 0 1
ListingDate synd:ListingDate 0 1
ListingTitle synd:ListingTitle 0 1
FullBathrooms synd:FullBathrooms 0 1
PartialBathrooms synd:PartialBathrooms 0 1
ForeclosureStatus synd:ForeclosureStatus 0 1
ListingParticipants synd:ListingParticipants 0 1
VirtualTours synd:VirtualTours 0 1
Videos synd:Videos 0 1
Brokerage synd:Brokerage 0 1
Franchise synd:Franchise 0 1
Location synd:Location 0 1
OpenHouses synd:OpenHouses (1) (1)
Schools synd:Schools (1) (1)
Taxes synd:Taxes 0 1
DetailedCharacteristics synd:DetailedCharacteristics 1 1
Collapse Derivation Tree: