Definition Type: Element
Name: MediaItem
Namespace: http://rets.org/xsd/Media/2007-08
Type: media:MediaItemType
Containing Schema: Media.xsd
Abstract
Collapse XSD Schema Diagram:
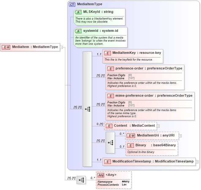
Drilldown into ModificationTimestamp in schema media_xsd Drilldown into Binary in schema media_xsd Drilldown into MediaItemUri in schema media_xsd Drilldown into Content in schema media_xsd Drilldown into mime-preference-order in schema media_xsd Drilldown into preference-order in schema media_xsd Drilldown into MediaItemKey in schema media_xsd Drilldown into systemId in schema media_xsd Drilldown into MLSKeyId in schema media_xsd Drilldown into MediaItemType in schema media_xsdXSD Diagram of MediaItem in schema media_xsd (Real Estate Transaction Standard (RETS))
Collapse XSD Schema Code:
<xs:element name="MediaItem">
    <xs:annotation>
        <xs:documentation>
        </xs:documentation>
        <xs:appinfo>
            <retsid>
            </retsid>
        </xs:appinfo>
    </xs:annotation>
    <xs:complexType>
        <xs:complexContent>
            <xs:extension base="media:MediaItemType">
                <xs:sequence>
                    <xs:any namespace="##any" processContents="lax" minOccurs="0" maxOccurs="unbounded" />
                </xs:sequence>
            </xs:extension>
        </xs:complexContent>
    </xs:complexType>
</xs:element>
Collapse Child Elements:
Name Type Min Occurs Max Occurs
MediaItemKey media:MediaItemKey 1 1
preference-order media:preference-order (1) (1)
mime-preference-order media:mime-preference-order (1) (1)
Content media:Content 0 (1)
MediaItemUri media:MediaItemUri 0 unbounded
Binary media:Binary 0 1
ModificationTimestamp media:ModificationTimestamp 1 1
<xs:any> Allowed namespace: '##any' 0 unbounded
Collapse Child Attributes:
Name Type Default Value Use
MLSKeyId media:MLSKeyId Required
systemId media:systemId Required
Collapse Derivation Tree: