Definition Type: ComplexType
Name: MediaItemType
Namespace: http://rets.org/xsd/Media/2007-08
Containing Schema: Media.xsd
Abstract
Collapse XSD Schema Diagram:
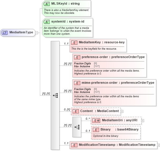
Drilldown into ModificationTimestamp in schema media_xsd Drilldown into Binary in schema media_xsd Drilldown into MediaItemUri in schema media_xsd Drilldown into Content in schema media_xsd Drilldown into mime-preference-order in schema media_xsd Drilldown into preference-order in schema media_xsd Drilldown into MediaItemKey in schema media_xsd Drilldown into systemId in schema media_xsd Drilldown into MLSKeyId in schema media_xsdXSD Diagram of MediaItemType in schema media_xsd (Real Estate Transaction Standard (RETS))
Collapse XSD Schema Code:
<xs:complexType name="MediaItemType">
    <xs:sequence>
        <xs:element name="MediaItemKey" type="commons:resource-key" minOccurs="1" maxOccurs="1">
            <xs:annotation>
                <xs:documentation>
						This the is the keyfield for the resource.
					</xs:documentation>
            </xs:annotation>
        </xs:element>
        <xs:element name="preference-order" type="commons:preferenceOrderType">
            <xs:annotation>
                <xs:documentation>
						Indicates the preference order within all the media items.
						Highest preference is 0.
					</xs:documentation>
                <xs:appinfo>
                    <retsid>
                    </retsid>
                    <example>0</example>
                </xs:appinfo>
            </xs:annotation>
        </xs:element>
        <xs:element name="mime-preference-order" type="commons:preferenceOrderType">
            <xs:annotation>
                <xs:documentation>
						Indicates the preference order within all the media items
						of the same mime type.
						Highest preference is 0.
					</xs:documentation>
                <xs:appinfo>
                    <retsid>
                    </retsid>
                    <example>0</example>
                </xs:appinfo>
            </xs:annotation>
        </xs:element>
        <xs:element name="Content" type="media:MediaContent" minOccurs="0">
            <xs:annotation>
                <xs:documentation>
                </xs:documentation>
                <xs:appinfo>
                    <retsid>
                    </retsid>
                </xs:appinfo>
            </xs:annotation>
        </xs:element>
        <xs:choice>
            <xs:element name="MediaItemUri" minOccurs="0" maxOccurs="unbounded">
                <xs:complexType>
                    <xs:simpleContent>
                        <xs:extension base="xs:anyURI">
                            <xs:attribute name="systemId" type="commons:system-id" use="required">
                                <xs:annotation>
                                    <xs:documentation>
										Optional multiple URI location for
										the resource
									</xs:documentation>
                                    <xs:appinfo>
                                        <retsid>
                                        </retsid>
                                    </xs:appinfo>
                                </xs:annotation>
                            </xs:attribute>
                        </xs:extension>
                    </xs:simpleContent>
                </xs:complexType>
            </xs:element>
            <xs:element name="Binary" type="xs:base64Binary" minOccurs="0" maxOccurs="1">
                <xs:annotation>
                    <xs:documentation>
						Optional in-line binary
					</xs:documentation>
                    <xs:appinfo>
                        <retsid>
                        </retsid>
                    </xs:appinfo>
                </xs:annotation>
            </xs:element>
        </xs:choice>
        <xs:element name="ModificationTimestamp" type="commons:ModificationTimestamp" minOccurs="1" maxOccurs="1">
            <xs:annotation>
                <xs:documentation>
                </xs:documentation>
                <xs:appinfo>
                    <retsid>
                    </retsid>
                </xs:appinfo>
            </xs:annotation>
        </xs:element>
    </xs:sequence>
    <xs:attribute name="MLSKeyId" type="xs:string" use="required">
        <xs:annotation>
            <xs:documentation>
					There is also a MediaItemKey element.
					This may now be obsolete.
				</xs:documentation>
        </xs:annotation>
    </xs:attribute>
    <xs:attribute name="systemId" type="commons:system-id" use="required">
        <xs:annotation>
            <xs:documentation>
					An identifier of the system that a media
					item 'belongs' to when the event involves
					more than one system.
				</xs:documentation>
            <xs:appinfo>
                <retsid>
                </retsid>
            </xs:appinfo>
        </xs:annotation>
    </xs:attribute>
</xs:complexType>
Collapse Child Elements:
Name Type Min Occurs Max Occurs
MediaItemKey media:MediaItemKey 1 1
preference-order media:preference-order (1) (1)
mime-preference-order media:mime-preference-order (1) (1)
Content media:Content 0 (1)
MediaItemUri media:MediaItemUri 0 unbounded
Binary media:Binary 0 1
ModificationTimestamp media:ModificationTimestamp 1 1
Collapse Child Attributes:
Name Type Default Value Use
MLSKeyId media:MLSKeyId Required
systemId media:systemId Required
Collapse Derivation Tree:
Collapse References:
media:MediaItem