Definition Type: Element
Name: OfficeTransmittal
Namespace: http://rets.org/xsd/OfficeTransmittal/2007-08
Type: otrans:OfficeTransmittal
Containing Schema: OfficeTransmittals.xsd
MinOccurs 0
MaxOccurs unbounded
Abstract
Collapse XSD Schema Diagram:
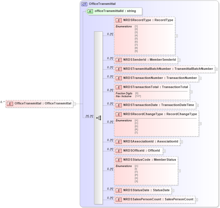
Drilldown into NRDSSalesPersonCount in schema officetransmittals_xsd Drilldown into NRDSStatusDate in schema officetransmittals_xsd Drilldown into NRDSStatusCode in schema officetransmittals_xsd Drilldown into NRDSOfficeId in schema officetransmittals_xsd Drilldown into NRDSAssociationId in schema officetransmittals_xsd Drilldown into NRDSRecordChangeType in schema officetransmittals_xsd Drilldown into NRDSTransactionDate in schema officetransmittals_xsd Drilldown into NRDSTransactionTotal in schema officetransmittals_xsd Drilldown into NRDSTransactionNumber in schema officetransmittals_xsd Drilldown into NRDSTransmittalBatchNumber in schema officetransmittals_xsd Drilldown into NRDSSenderId in schema officetransmittals_xsd Drilldown into NRDSRecordType in schema officetransmittals_xsd Drilldown into officeTransmittalId in schema officetransmittals_xsd Drilldown into OfficeTransmittal in schema officetransmittals_xsdXSD Diagram of OfficeTransmittal in schema officetransmittals_xsd (Real Estate Transaction Standard (RETS))
Collapse XSD Schema Code:
<xs:element name="OfficeTransmittal" type="otrans:OfficeTransmittal" minOccurs="0" maxOccurs="unbounded" />
Collapse Child Elements:
Name Type Min Occurs Max Occurs
NRDSRecordType otrans:NRDSRecordType 0 (1)
NRDSSenderId otrans:NRDSSenderId 0 (1)
NRDSTransmittalBatchNumber otrans:NRDSTransmittalBatchNumber 0 (1)
NRDSTransactionNumber otrans:NRDSTransactionNumber 0 (1)
NRDSTransactionTotal otrans:NRDSTransactionTotal 0 (1)
NRDSTransactionDate otrans:NRDSTransactionDate 0 (1)
NRDSRecordChangeType otrans:NRDSRecordChangeType 0 (1)
NRDSAssociationId otrans:NRDSAssociationId 0 (1)
NRDSOfficeId otrans:NRDSOfficeId 0 (1)
NRDSStatusCode otrans:NRDSStatusCode 0 (1)
NRDSStatusDate otrans:NRDSStatusDate 0 (1)
NRDSSalesPersonCount otrans:NRDSSalesPersonCount 0 (1)
Collapse Child Attributes:
Name Type Default Value Use
officeTransmittalId otrans:officeTransmittalId Required
Collapse Derivation Tree: