Definition Type: Element
Name: Person
Namespace: http://rets.org/xsd/Associations/2007-08
Type: commons:Person
Containing Schema: AssociationMemberRecords.xsd
MinOccurs 0
MaxOccurs (1)
Abstract
Collapse XSD Schema Diagram:
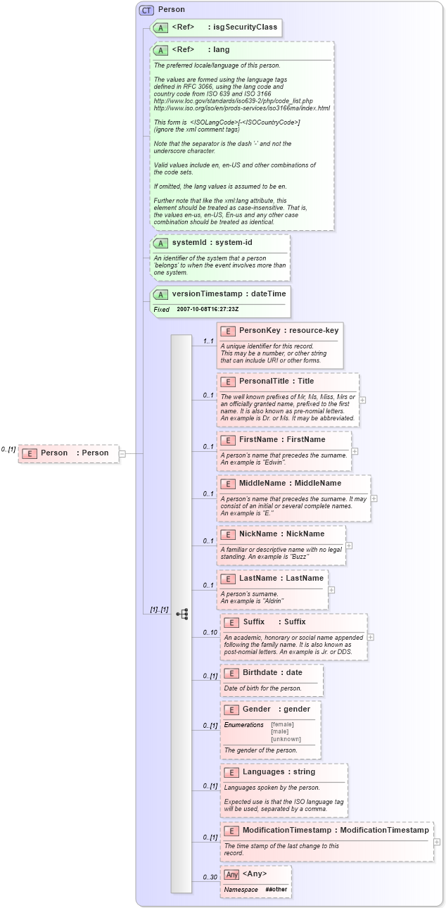
Drilldown into ModificationTimestamp in schema person_xsd Drilldown into Languages in schema person_xsd Drilldown into Gender in schema person_xsd Drilldown into Birthdate in schema person_xsd Drilldown into Suffix in schema person_xsd Drilldown into LastName in schema person_xsd Drilldown into NickName in schema person_xsd Drilldown into MiddleName in schema person_xsd Drilldown into FirstName in schema person_xsd Drilldown into PersonalTitle in schema person_xsd Drilldown into PersonKey in schema person_xsd Drilldown into versionTimestamp in schema person_xsd Drilldown into systemId in schema person_xsd Drilldown into lang in schema xml_xsd Drilldown into isgSecurityClass in schema primitives_xsd Drilldown into Person in schema person_xsdXSD Diagram of Person in schema associationmemberrecords_xsd (Real Estate Transaction Standard (RETS))
Collapse XSD Schema Code:
<xs:element name="Person" type="commons:Person" minOccurs="0" />
Collapse Child Elements:
Name Type Min Occurs Max Occurs
PersonKey commons:PersonKey 1 1
PersonalTitle commons:PersonalTitle 0 1
FirstName commons:FirstName 0 1
MiddleName commons:MiddleName 0 1
NickName commons:NickName 0 1
LastName commons:LastName 0 1
Suffix commons:Suffix 0 10
Birthdate commons:Birthdate 0 (1)
Gender commons:Gender 0 (1)
Languages commons:Languages 0 (1)
ModificationTimestamp commons:ModificationTimestamp 0 (1)
<xs:any> Allowed namespace: '##other' 0 30
Collapse Child Attributes:
Name Type Default Value Use
isgSecurityClass commons:isgSecurityClass Required
lang xml:lang Optional
systemId commons:systemId Optional
versionTimestamp commons:versionTimestamp Required
Collapse Derivation Tree: