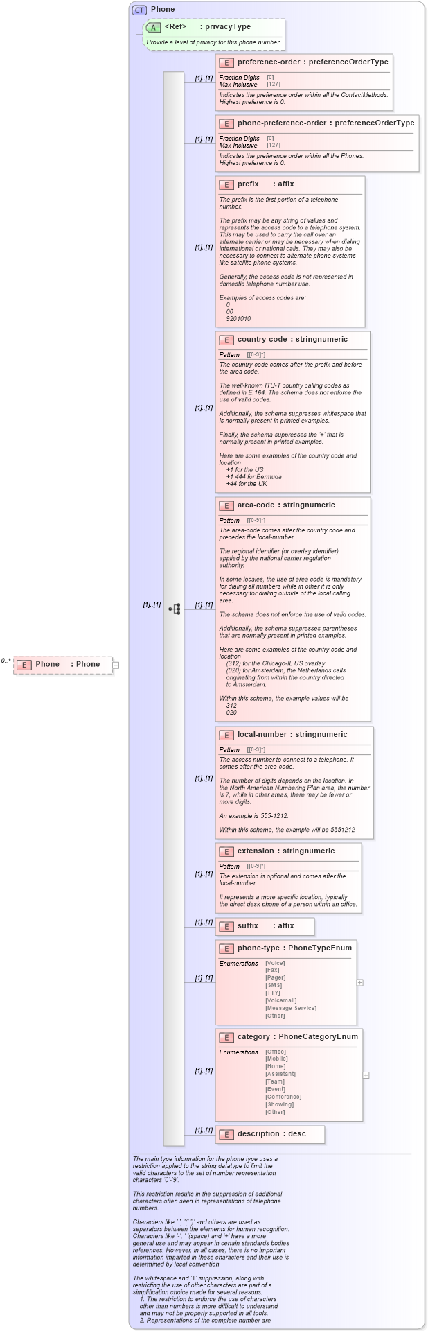
Definition Type: Element
Name: Phone
Namespace: http://rets.org/xsd/RETSCommons/2007-08
Type: commons:Phone
Containing Schema: ContactMethods.xsd
MinOccurs 0
MaxOccurs unbounded
Abstract
Collapse XSD Schema Diagram:
Drilldown into description in schema contactmethods_xsd Drilldown into category in schema contactmethods_xsd Drilldown into phone-type in schema contactmethods_xsd Drilldown into suffix in schema contactmethods_xsd Drilldown into extension in schema contactmethods_xsd Drilldown into local-number in schema contactmethods_xsd Drilldown into area-code in schema contactmethods_xsd Drilldown into country-code in schema contactmethods_xsd Drilldown into prefix in schema contactmethods_xsd Drilldown into phone-preference-order in schema contactmethods_xsd Drilldown into preference-order in schema contactmethods_xsd Drilldown into privacyType in schema primitives_xsd Drilldown into Phone in schema contactmethods_xsdXSD Diagram of Phone in schema contactmethods_xsd (Real Estate Transaction Standard (RETS))
Collapse XSD Schema Code:
<xs:element name="Phone" type="commons:Phone" minOccurs="0" maxOccurs="unbounded">
    <xs:annotation>
        <xs:appinfo>
            <retsid>100069</retsid>
        </xs:appinfo>
    </xs:annotation>
</xs:element>
Collapse Child Elements:
Name Type Min Occurs Max Occurs
preference-order commons:preference-order (1) (1)
phone-preference-order commons:phone-preference-order (1) (1)
prefix commons:prefix (1) (1)
country-code commons:country-code (1) (1)
area-code commons:area-code (1) (1)
local-number commons:local-number (1) (1)
extension commons:extension (1) (1)
suffix commons:suffix (1) (1)
phone-type commons:phone-type (1) (1)
category commons:category (1) (1)
description commons:description (1) (1)
Collapse Child Attributes:
Name Type Default Value Use
privacyType commons:privacyType Optional
Collapse Derivation Tree: