Definition Type: Element
Name: TeamMember
Namespace: http://rets.org/xsd/Teams/2007-08
Type: members:MemberType
Containing Schema: Teams.xsd
MinOccurs 1
MaxOccurs 1
Abstract
Documentation:
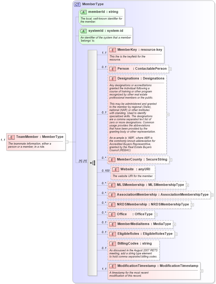
The teammate information, either a person or a member, in a role.
Collapse XSD Schema Diagram:
Drilldown into ModificationTimestamp in schema members_xsd Drilldown into BillingCodes in schema members_xsd Drilldown into EligibleRoles in schema members_xsd Drilldown into MemberMediaItems in schema members_xsd Drilldown into Office in schema members_xsd Drilldown into NRDSMembership in schema members_xsd Drilldown into AssociationMembership in schema members_xsd Drilldown into MLSMembership in schema members_xsd Drilldown into Website in schema members_xsd Drilldown into MemberCounty in schema members_xsd Drilldown into Designations in schema members_xsd Drilldown into Person in schema members_xsd Drilldown into MemberKey in schema members_xsd Drilldown into systemId in schema members_xsd Drilldown into memberId in schema members_xsd Drilldown into MemberType in schema members_xsdXSD Diagram of TeamMember in schema teams_xsd (Real Estate Transaction Standard (RETS))
Collapse XSD Schema Code:
<xs:element name="TeamMember" type="members:MemberType" minOccurs="1" maxOccurs="1">
    <xs:annotation>
        <xs:documentation>
							The teammate information, either a
							person or a member, in a role.
						</xs:documentation>
        <xs:appinfo>
            <retsid>100248</retsid>
        </xs:appinfo>
    </xs:annotation>
</xs:element>
Collapse Child Elements:
Name Type Min Occurs Max Occurs
MemberKey members:MemberKey 1 1
Person members:Person 0 1
Designations members:Designations 0 1
MemberCounty members:MemberCounty 0 unbounded
Website members:Website 0 100
MLSMembership members:MLSMembership 0 unbounded
AssociationMembership members:AssociationMembership 0 unbounded
NRDSMembership members:NRDSMembership 0 unbounded
Office members:Office 0 unbounded
MemberMediaItems members:MemberMediaItems 0 1
EligibleRoles members:EligibleRoles 0 1
BillingCodes members:BillingCodes 0 1
ModificationTimestamp members:ModificationTimestamp 1 1
Collapse Child Attributes:
Name Type Default Value Use
memberId members:memberId Required
systemId members:systemId Required
Collapse Derivation Tree: