Definition Type: ComplexType
Name: LocatedLineType
Namespace: http://www.starstandard.org/STAR/5
Containing Schema: PartsLocator.xsd
Abstract
Documentation:
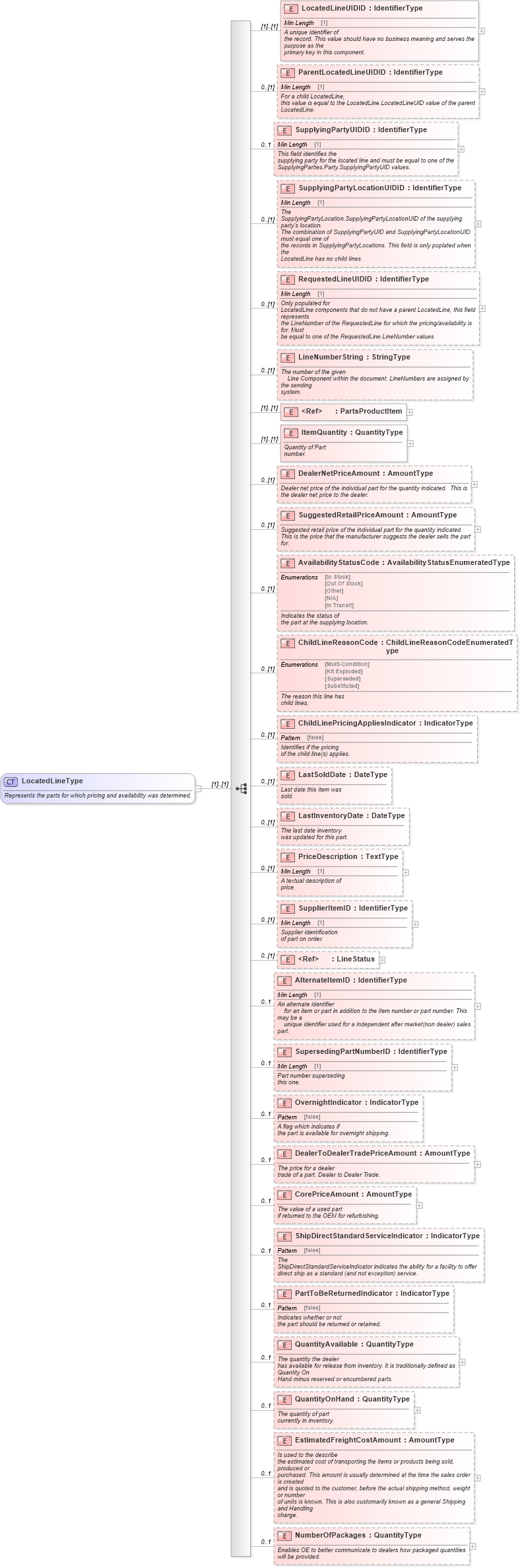
Represents the parts for which pricing and availability was determined.
Collapse XSD Schema Diagram:
Drilldown into NumberOfPackages in schema partslocator_xsd Drilldown into EstimatedFreightCostAmount in schema partslocator_xsd Drilldown into QuantityOnHand in schema partslocator_xsd Drilldown into QuantityAvailable in schema partslocator_xsd Drilldown into PartToBeReturnedIndicator in schema partslocator_xsd Drilldown into ShipDirectStandardServiceIndicator in schema partslocator_xsd Drilldown into CorePriceAmount in schema partslocator_xsd Drilldown into DealerToDealerTradePriceAmount in schema partslocator_xsd Drilldown into OvernightIndicator in schema partslocator_xsd Drilldown into SupersedingPartNumberID in schema partslocator_xsd Drilldown into AlternateItemID in schema partslocator_xsd Drilldown into LineStatus in schema components_xsd Drilldown into SupplierItemID in schema partslocator_xsd Drilldown into PriceDescription in schema partslocator_xsd Drilldown into LastInventoryDate in schema partslocator_xsd Drilldown into LastSoldDate in schema partslocator_xsd Drilldown into ChildLinePricingAppliesIndicator in schema partslocator_xsd Drilldown into ChildLineReasonCode in schema partslocator_xsd Drilldown into AvailabilityStatusCode in schema partslocator_xsd Drilldown into SuggestedRetailPriceAmount in schema partslocator_xsd Drilldown into DealerNetPriceAmount in schema partslocator_xsd Drilldown into ItemQuantity in schema partslocator_xsd Drilldown into PartsProductItem in schema components_xsd Drilldown into LineNumberString in schema partslocator_xsd Drilldown into RequestedLineUIDID in schema partslocator_xsd Drilldown into SupplyingPartyLocationUIDID in schema partslocator_xsd Drilldown into SupplyingPartyUIDID in schema partslocator_xsd Drilldown into ParentLocatedLineUIDID in schema partslocator_xsd Drilldown into LocatedLineUIDID in schema partslocator_xsdXSD Diagram of LocatedLineType in schema partslocator_xsd (Standards for Technology in Automotive Retail)
Collapse XSD Schema Code:
<xsd:complexType name="LocatedLineType">
    <xsd:annotation xmlns:star="http://www.starstandards.org/STAR" xmlns="http://www.starstandards.org/STAR">
        <xsd:documentation source="http://www.starstandard.org/STAR/5">Represents the parts for which pricing and availability was determined.</xsd:documentation>
    </xsd:annotation>
    <xsd:sequence>
        <xsd:element name="LocatedLineUIDID" type="udt:IdentifierType">
            <xsd:annotation xmlns:udt="http://www.openapplications.org/oagis/9/unqualifieddatatypes/1.1" xmlns:qdt="http://www.openapplications.org/oagis/9/qualifieddatatypes/1.1">
                <xsd:documentation source="http://www.starstandard.org/STAR/5">A unique identifier of
                the record. This value should have no business meaning and serves the purpose as the
                primary key in this component.</xsd:documentation>
            </xsd:annotation>
        </xsd:element>
        <xsd:element name="ParentLocatedLineUIDID" type="udt:IdentifierType" minOccurs="0">
            <xsd:annotation xmlns:udt="http://www.openapplications.org/oagis/9/unqualifieddatatypes/1.1" xmlns:qdt="http://www.openapplications.org/oagis/9/qualifieddatatypes/1.1">
                <xsd:documentation source="http://www.starstandard.org/STAR/5">For a child LocatedLine,
                this value is equal to the LocatedLine.LocatedLineUID value of the parent
                LocatedLine.</xsd:documentation>
            </xsd:annotation>
        </xsd:element>
        <xsd:element name="SupplyingPartyUIDID" type="udt:IdentifierType" minOccurs="0" maxOccurs="1">
            <xsd:annotation xmlns:udt="http://www.openapplications.org/oagis/9/unqualifieddatatypes/1.1" xmlns:qdt="http://www.openapplications.org/oagis/9/qualifieddatatypes/1.1">
                <xsd:documentation source="http://www.starstandard.org/STAR/5">This field identifies the
                supplying party for the located line and must be equal to one of the
                SupplyingParties.Party.SupplyingPartyUID values.</xsd:documentation>
            </xsd:annotation>
        </xsd:element>
        <xsd:element name="SupplyingPartyLocationUIDID" type="udt:IdentifierType" minOccurs="0">
            <xsd:annotation xmlns:udt="http://www.openapplications.org/oagis/9/unqualifieddatatypes/1.1" xmlns:qdt="http://www.openapplications.org/oagis/9/qualifieddatatypes/1.1">
                <xsd:documentation source="http://www.starstandard.org/STAR/5">The
                SupplyingPartyLocation.SupplyingPartyLocationUID of the supplying party's location.
                The combination of SupplyingPartyUID and SupplyingPartyLocationUID must equal one of
                the records in SupplyingPartyLocations. This field is only poplated when the
                LocatedLine has no child lines.</xsd:documentation>
            </xsd:annotation>
        </xsd:element>
        <xsd:element name="RequestedLineUIDID" type="udt:IdentifierType" minOccurs="0">
            <xsd:annotation xmlns:udt="http://www.openapplications.org/oagis/9/unqualifieddatatypes/1.1" xmlns:qdt="http://www.openapplications.org/oagis/9/qualifieddatatypes/1.1">
                <xsd:documentation source="http://www.starstandard.org/STAR/5">Only populated for
                LocatedLine components that do not have a parent LocatedLine, this field represents
                the LineNumber of the RequestedLine for which the pricing/availability is for. Must
                be equal to one of the RequestedLine.LineNumber values.</xsd:documentation>
            </xsd:annotation>
        </xsd:element>
        <xsd:element name="LineNumberString" type="qdt:StringType" minOccurs="0">
            <xsd:annotation xmlns:udt="http://www.openapplications.org/oagis/9/unqualifieddatatypes/1.1" xmlns:qdt="http://www.openapplications.org/oagis/9/qualifieddatatypes/1.1">
                <xsd:documentation source="http://www.starstandard.org/STAR/5">The number of the given
                Line Component within the document. LineNumbers are assigned by the sending
            system.</xsd:documentation>
            </xsd:annotation>
        </xsd:element>
        <xsd:element ref="PartsProductItem" />
        <xsd:element name="ItemQuantity" type="sqdt:QuantityType">
            <xsd:annotation xmlns:udt="http://www.openapplications.org/oagis/9/unqualifieddatatypes/1.1" xmlns:qdt="http://www.openapplications.org/oagis/9/qualifieddatatypes/1.1">
                <xsd:documentation source="http://www.starstandard.org/STAR/5">Quantity of Part
            number.</xsd:documentation>
            </xsd:annotation>
        </xsd:element>
        <xsd:element name="DealerNetPriceAmount" type="udt:AmountType" minOccurs="0">
            <xsd:annotation xmlns:udt="http://www.openapplications.org/oagis/9/unqualifieddatatypes/1.1" xmlns:qdt="http://www.openapplications.org/oagis/9/qualifieddatatypes/1.1">
                <xsd:documentation source="http://www.starstandard.org/STAR/5">Dealer net price of the individual part for the quantity indicated.  This is the dealer net price to the dealer.</xsd:documentation>
            </xsd:annotation>
        </xsd:element>
        <xsd:element name="SuggestedRetailPriceAmount" type="udt:AmountType" minOccurs="0">
            <xsd:annotation xmlns:udt="http://www.openapplications.org/oagis/9/unqualifieddatatypes/1.1" xmlns:qdt="http://www.openapplications.org/oagis/9/qualifieddatatypes/1.1">
                <xsd:documentation source="http://www.starstandard.org/STAR/5">Suggested retail price of the individual part for the quantity indicated.  This is the price that the manufacturer suggests the dealer sells the part for.</xsd:documentation>
            </xsd:annotation>
        </xsd:element>
        <xsd:element name="AvailabilityStatusCode" type="scl:AvailabilityStatusEnumeratedType" minOccurs="0">
            <xsd:annotation xmlns:udt="http://www.openapplications.org/oagis/9/unqualifieddatatypes/1.1" xmlns:qdt="http://www.openapplications.org/oagis/9/qualifieddatatypes/1.1">
                <xsd:documentation source="http://www.starstandard.org/STAR/5">Indicates the status of
                the part at the supplying location.</xsd:documentation>
            </xsd:annotation>
        </xsd:element>
        <xsd:element name="ChildLineReasonCode" type="scl:ChildLineReasonCodeEnumeratedType" minOccurs="0">
            <xsd:annotation xmlns:udt="http://www.openapplications.org/oagis/9/unqualifieddatatypes/1.1" xmlns:qdt="http://www.openapplications.org/oagis/9/qualifieddatatypes/1.1">
                <xsd:documentation source="http://www.starstandard.org/STAR/5">The reason this line has
                child lines.</xsd:documentation>
            </xsd:annotation>
        </xsd:element>
        <xsd:element name="ChildLinePricingAppliesIndicator" type="udt:IndicatorType" minOccurs="0">
            <xsd:annotation xmlns:udt="http://www.openapplications.org/oagis/9/unqualifieddatatypes/1.1" xmlns:qdt="http://www.openapplications.org/oagis/9/qualifieddatatypes/1.1">
                <xsd:documentation source="http://www.starstandard.org/STAR/5">Identifies if the pricing
                of the child line(s) applies.</xsd:documentation>
            </xsd:annotation>
        </xsd:element>
        <xsd:element name="LastSoldDate" type="udt:DateType" minOccurs="0">
            <xsd:annotation xmlns:udt="http://www.openapplications.org/oagis/9/unqualifieddatatypes/1.1" xmlns:qdt="http://www.openapplications.org/oagis/9/qualifieddatatypes/1.1">
                <xsd:documentation source="http://www.starstandard.org/STAR/5">Last date this item was
                sold.</xsd:documentation>
            </xsd:annotation>
        </xsd:element>
        <xsd:element name="LastInventoryDate" type="udt:DateType" minOccurs="0">
            <xsd:annotation xmlns:udt="http://www.openapplications.org/oagis/9/unqualifieddatatypes/1.1" xmlns:qdt="http://www.openapplications.org/oagis/9/qualifieddatatypes/1.1">
                <xsd:documentation source="http://www.starstandard.org/STAR/5">The last date inventory
                was updated for this part.</xsd:documentation>
            </xsd:annotation>
        </xsd:element>
        <xsd:element name="PriceDescription" type="udt:TextType" minOccurs="0">
            <xsd:annotation xmlns:udt="http://www.openapplications.org/oagis/9/unqualifieddatatypes/1.1" xmlns:qdt="http://www.openapplications.org/oagis/9/qualifieddatatypes/1.1">
                <xsd:documentation source="http://www.starstandard.org/STAR/5">A textual description of
                price.</xsd:documentation>
            </xsd:annotation>
        </xsd:element>
        <xsd:element name="SupplierItemID" type="udt:IdentifierType" minOccurs="0">
            <xsd:annotation xmlns:udt="http://www.openapplications.org/oagis/9/unqualifieddatatypes/1.1" xmlns:qdt="http://www.openapplications.org/oagis/9/qualifieddatatypes/1.1">
                <xsd:documentation source="http://www.starstandard.org/STAR/5">Supplier identification
                of part on order.</xsd:documentation>
            </xsd:annotation>
        </xsd:element>
        <xsd:element ref="LineStatus" minOccurs="0" />
        <xsd:element name="AlternateItemID" type="udt:IdentifierType" minOccurs="0" maxOccurs="1">
            <xsd:annotation xmlns:udt="http://www.openapplications.org/oagis/9/unqualifieddatatypes/1.1" xmlns:qdt="http://www.openapplications.org/oagis/9/qualifieddatatypes/1.1">
                <xsd:documentation source="http://www.starstandard.org/STAR/5">An alternate identifier
                for an item or part in addition to the item number or part number. This may be a
                unique identifier used for a independent after market(non dealer) sales
            part.</xsd:documentation>
            </xsd:annotation>
        </xsd:element>
        <xsd:element name="SupersedingPartNumberID" type="udt:IdentifierType" minOccurs="0" maxOccurs="1">
            <xsd:annotation xmlns:udt="http://www.openapplications.org/oagis/9/unqualifieddatatypes/1.1" xmlns:qdt="http://www.openapplications.org/oagis/9/qualifieddatatypes/1.1">
                <xsd:documentation source="http://www.starstandard.org/STAR/5">Part number superseding
                this one.</xsd:documentation>
            </xsd:annotation>
        </xsd:element>
        <xsd:element name="OvernightIndicator" type="udt:IndicatorType" minOccurs="0" maxOccurs="1">
            <xsd:annotation xmlns:udt="http://www.openapplications.org/oagis/9/unqualifieddatatypes/1.1" xmlns:qdt="http://www.openapplications.org/oagis/9/qualifieddatatypes/1.1">
                <xsd:documentation source="http://www.starstandard.org/STAR/5">A flag which indicates if
                the part is available for overnight shipping.</xsd:documentation>
            </xsd:annotation>
        </xsd:element>
        <xsd:element name="DealerToDealerTradePriceAmount" type="udt:AmountType" minOccurs="0" maxOccurs="1">
            <xsd:annotation xmlns:udt="http://www.openapplications.org/oagis/9/unqualifieddatatypes/1.1" xmlns:qdt="http://www.openapplications.org/oagis/9/qualifieddatatypes/1.1">
                <xsd:documentation source="http://www.starstandard.org/STAR/5">The price for a dealer
                trade of a part. Dealer to Dealer Trade.</xsd:documentation>
            </xsd:annotation>
        </xsd:element>
        <xsd:element name="CorePriceAmount" type="udt:AmountType" minOccurs="0" maxOccurs="1">
            <xsd:annotation xmlns:udt="http://www.openapplications.org/oagis/9/unqualifieddatatypes/1.1" xmlns:qdt="http://www.openapplications.org/oagis/9/qualifieddatatypes/1.1">
                <xsd:documentation source="http://www.starstandard.org/STAR/5"> The value of a used part
                if returned to the OEM for refurbishing.</xsd:documentation>
            </xsd:annotation>
        </xsd:element>
        <xsd:element name="ShipDirectStandardServiceIndicator" type="udt:IndicatorType" minOccurs="0" maxOccurs="1">
            <xsd:annotation xmlns:udt="http://www.openapplications.org/oagis/9/unqualifieddatatypes/1.1" xmlns:qdt="http://www.openapplications.org/oagis/9/qualifieddatatypes/1.1">
                <xsd:documentation source="http://www.starstandard.org/STAR/5">The
                ShipDirectStandardServiceIndicator indicates the ability for a facility to offer
                direct ship as a standard (and not exception) service.</xsd:documentation>
            </xsd:annotation>
        </xsd:element>
        <xsd:element name="PartToBeReturnedIndicator" type="udt:IndicatorType" minOccurs="0" maxOccurs="1">
            <xsd:annotation xmlns:udt="http://www.openapplications.org/oagis/9/unqualifieddatatypes/1.1" xmlns:qdt="http://www.openapplications.org/oagis/9/qualifieddatatypes/1.1">
                <xsd:documentation source="http://www.starstandard.org/STAR/5">Indicates whether or not
                the part should be returned or retained.</xsd:documentation>
            </xsd:annotation>
        </xsd:element>
        <xsd:element name="QuantityAvailable" type="sqdt:QuantityType" minOccurs="0" maxOccurs="1">
            <xsd:annotation xmlns:udt="http://www.openapplications.org/oagis/9/unqualifieddatatypes/1.1" xmlns:qdt="http://www.openapplications.org/oagis/9/qualifieddatatypes/1.1">
                <xsd:documentation source="http://www.starstandard.org/STAR/5">The quantity the dealer
                has available for release from inventory. It is traditionally defined as Quantity On
                Hand minus reserved or encumbered parts.</xsd:documentation>
            </xsd:annotation>
        </xsd:element>
        <xsd:element name="QuantityOnHand" type="sqdt:QuantityType" minOccurs="0" maxOccurs="1">
            <xsd:annotation xmlns:udt="http://www.openapplications.org/oagis/9/unqualifieddatatypes/1.1" xmlns:qdt="http://www.openapplications.org/oagis/9/qualifieddatatypes/1.1">
                <xsd:documentation source="http://www.starstandard.org/STAR/5">The quantity of part
                currently in inventory.</xsd:documentation>
            </xsd:annotation>
        </xsd:element>
        <xsd:element name="EstimatedFreightCostAmount" type="udt:AmountType" minOccurs="0" maxOccurs="1">
            <xsd:annotation xmlns:udt="http://www.openapplications.org/oagis/9/unqualifieddatatypes/1.1" xmlns:qdt="http://www.openapplications.org/oagis/9/qualifieddatatypes/1.1">
                <xsd:documentation source="http://www.starstandard.org/STAR/5">Is used to the describe
                the estimated cost of transporting the items or products being sold, produced or
                purchased. This amount is usually determined at the time the sales order is created
                and is quoted to the customer, before the actual shipping method, weight or number
                of units is known. This is also customarily known as a general Shipping and Handling
                charge.</xsd:documentation>
            </xsd:annotation>
        </xsd:element>
        <xsd:element maxOccurs="1" minOccurs="0" name="NumberOfPackages" type="sqdt:QuantityType">
            <xsd:annotation>
                <xsd:documentation source="http://www.starstandard.org/STAR/5">
                        Enables OE to better communicate to dealers how packaged quantities will be provided.
                    </xsd:documentation>
            </xsd:annotation>
        </xsd:element>
    </xsd:sequence>
</xsd:complexType>
Collapse Child Elements:
Name Type Min Occurs Max Occurs
LocatedLineUIDID star:LocatedLineUIDID (1) (1)
ParentLocatedLineUIDID star:ParentLocatedLineUIDID 0 (1)
SupplyingPartyUIDID star:SupplyingPartyUIDID 0 1
SupplyingPartyLocationUIDID star:SupplyingPartyLocationUIDID 0 (1)
RequestedLineUIDID star:RequestedLineUIDID 0 (1)
LineNumberString star:LineNumberString 0 (1)
PartsProductItem star:PartsProductItem (1) (1)
ItemQuantity star:ItemQuantity (1) (1)
DealerNetPriceAmount star:DealerNetPriceAmount 0 (1)
SuggestedRetailPriceAmount star:SuggestedRetailPriceAmount 0 (1)
AvailabilityStatusCode star:AvailabilityStatusCode 0 (1)
ChildLineReasonCode star:ChildLineReasonCode 0 (1)
ChildLinePricingAppliesIndicator star:ChildLinePricingAppliesIndicator 0 (1)
LastSoldDate star:LastSoldDate 0 (1)
LastInventoryDate star:LastInventoryDate 0 (1)
PriceDescription star:PriceDescription 0 (1)
SupplierItemID star:SupplierItemID 0 (1)
LineStatus star:LineStatus 0 (1)
AlternateItemID star:AlternateItemID 0 1
SupersedingPartNumberID star:SupersedingPartNumberID 0 1
OvernightIndicator star:OvernightIndicator 0 1
DealerToDealerTradePriceAmount star:DealerToDealerTradePriceAmount 0 1
CorePriceAmount star:CorePriceAmount 0 1
ShipDirectStandardServiceIndicator star:ShipDirectStandardServiceIndicator 0 1
PartToBeReturnedIndicator star:PartToBeReturnedIndicator 0 1
QuantityAvailable star:QuantityAvailable 0 1
QuantityOnHand star:QuantityOnHand 0 1
EstimatedFreightCostAmount star:EstimatedFreightCostAmount 0 1
NumberOfPackages star:NumberOfPackages 0 1
Collapse Derivation Tree:
Collapse References:
star:LocatedLine