Definition Type: ComplexType
Name: VehicleInventoryVehicleLineItemType
Namespace: http://www.starstandard.org/STAR/5
Containing Schema: VehicleInventory.xsd
Abstract
Documentation:
.
Collapse XSD Schema Diagram:
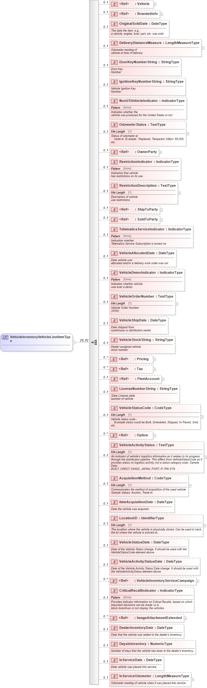
Drilldown into InServiceOdometer in schema vehicleinventory_xsd Drilldown into InServiceDate in schema vehicleinventory_xsd Drilldown into DaysInInventory in schema vehicleinventory_xsd Drilldown into DealerInventoryDate in schema vehicleinventory_xsd Drilldown into ImageAttachmentExtended in schema components_xsd Drilldown into CriticalRecallIndicator in schema vehicleinventory_xsd Drilldown into VehicleInventoryServiceCampaign in schema components_xsd Drilldown into VehicleActivityStatusDate in schema vehicleinventory_xsd Drilldown into VehicleStatusDate in schema vehicleinventory_xsd Drilldown into LocationID in schema vehicleinventory_xsd Drilldown into ItemAcquisitionDate in schema vehicleinventory_xsd Drilldown into AcquisitionMethod in schema vehicleinventory_xsd Drilldown into VehicleActivityStatus in schema vehicleinventory_xsd Drilldown into Option in schema components_xsd Drilldown into VehicleStatusCode in schema vehicleinventory_xsd Drilldown into LicenseNumberString in schema vehicleinventory_xsd Drilldown into FleetAccount in schema components_xsd Drilldown into Tax in schema components_xsd Drilldown into Pricing in schema components_xsd Drilldown into VehicleStockString in schema vehicleinventory_xsd Drilldown into VehicleShipDate in schema vehicleinventory_xsd Drilldown into VehicleOrderNumber in schema vehicleinventory_xsd Drilldown into VehicleDemoIndicator in schema vehicleinventory_xsd Drilldown into VehicleAllocatedDate in schema vehicleinventory_xsd Drilldown into TelematicsServiceIndicator in schema vehicleinventory_xsd Drilldown into SoldToParty in schema components_xsd Drilldown into ShipToParty in schema components_xsd Drilldown into RestrictionDescription in schema vehicleinventory_xsd Drilldown into RestrictionIndicator in schema vehicleinventory_xsd Drilldown into OwnerParty in schema components_xsd Drilldown into OdometerStatus in schema vehicleinventory_xsd Drilldown into NonUSVehicleIndicator in schema vehicleinventory_xsd Drilldown into IgnitionKeyNumberString in schema vehicleinventory_xsd Drilldown into DoorKeyNumberString in schema vehicleinventory_xsd Drilldown into DeliveryDistanceMeasure in schema vehicleinventory_xsd Drilldown into OriginalSoldDate in schema vehicleinventory_xsd Drilldown into BrandedInfo in schema components_xsd Drilldown into Vehicle in schema components_xsdXSD Diagram of VehicleInventoryVehicleLineItemType in schema vehicleinventory_xsd (Standards for Technology in Automotive Retail)
Collapse XSD Schema Code:
<xsd:complexType name="VehicleInventoryVehicleLineItemType">
    <xsd:annotation xmlns="http://www.starstandards.org/STAR">
        <xsd:documentation source="http://www.starstandard.org/STAR/5">.</xsd:documentation>
    </xsd:annotation>
    <xsd:sequence>
        <xsd:element ref="Vehicle" minOccurs="0" maxOccurs="1" />
        <xsd:element ref="BrandedInfo" minOccurs="0" maxOccurs="1" />
        <xsd:element name="OriginalSoldDate" type="udt:DateType" minOccurs="0" maxOccurs="1">
            <xsd:annotation xmlns:udt="http://www.openapplications.org/oagis/9/unqualifieddatatypes/1.1" xmlns:qdt="http://www.openapplications.org/oagis/9/qualifieddatatypes/1.1">
                <xsd:documentation source="http://www.starstandard.org/STAR/5">The date the item, e.g.,
                a vehicle, engine, boat, part, etc. was sold.</xsd:documentation>
            </xsd:annotation>
        </xsd:element>
        <xsd:element name="DeliveryDistanceMeasure" type="sqdt:LengthMeasureType" minOccurs="0" maxOccurs="1">
            <xsd:annotation xmlns:udt="http://www.openapplications.org/oagis/9/unqualifieddatatypes/1.1" xmlns:qdt="http://www.openapplications.org/oagis/9/qualifieddatatypes/1.1">
                <xsd:documentation source="http://www.starstandard.org/STAR/5">Odometer reading of
                vehicle at time of delivery</xsd:documentation>
            </xsd:annotation>
        </xsd:element>
        <xsd:element name="DoorKeyNumberString" type="qdt:StringType" minOccurs="0" maxOccurs="1">
            <xsd:annotation xmlns:udt="http://www.openapplications.org/oagis/9/unqualifieddatatypes/1.1" xmlns:qdt="http://www.openapplications.org/oagis/9/qualifieddatatypes/1.1">
                <xsd:documentation source="http://www.starstandard.org/STAR/5">Door Key
            Number</xsd:documentation>
            </xsd:annotation>
        </xsd:element>
        <xsd:element name="IgnitionKeyNumberString" type="qdt:StringType" minOccurs="0" maxOccurs="1">
            <xsd:annotation xmlns:udt="http://www.openapplications.org/oagis/9/unqualifieddatatypes/1.1" xmlns:qdt="http://www.openapplications.org/oagis/9/qualifieddatatypes/1.1">
                <xsd:documentation source="http://www.starstandard.org/STAR/5">Vehicle Ignition Key
                Number</xsd:documentation>
            </xsd:annotation>
        </xsd:element>
        <xsd:element name="NonUSVehicleIndicator" type="udt:IndicatorType" minOccurs="0" maxOccurs="1">
            <xsd:annotation xmlns:udt="http://www.openapplications.org/oagis/9/unqualifieddatatypes/1.1" xmlns:qdt="http://www.openapplications.org/oagis/9/qualifieddatatypes/1.1">
                <xsd:documentation source="http://www.starstandard.org/STAR/5">Indicates whether the
                vehicle was produced for the United States or not</xsd:documentation>
            </xsd:annotation>
        </xsd:element>
        <xsd:element name="OdometerStatus" type="udt:TextType" minOccurs="0" maxOccurs="1">
            <xsd:annotation xmlns:udt="http://www.openapplications.org/oagis/9/unqualifieddatatypes/1.1" xmlns:qdt="http://www.openapplications.org/oagis/9/qualifieddatatypes/1.1">
                <xsd:documentation source="http://www.starstandard.org/STAR/5">Status of odometer at
                trade-in. Example:: Replaced, Tampered, Miles&gt; 90,000,
            etc.</xsd:documentation>
            </xsd:annotation>
        </xsd:element>
        <xsd:element ref="OwnerParty" minOccurs="0" maxOccurs="1" />
        <xsd:element name="RestrictionIndicator" type="udt:IndicatorType" minOccurs="0" maxOccurs="1">
            <xsd:annotation xmlns:udt="http://www.openapplications.org/oagis/9/unqualifieddatatypes/1.1" xmlns:qdt="http://www.openapplications.org/oagis/9/qualifieddatatypes/1.1">
                <xsd:documentation source="http://www.starstandard.org/STAR/5">Indication that vehicle
                has restrictions on its use</xsd:documentation>
            </xsd:annotation>
        </xsd:element>
        <xsd:element name="RestrictionDescription" type="udt:TextType" minOccurs="0" maxOccurs="1">
            <xsd:annotation xmlns:udt="http://www.openapplications.org/oagis/9/unqualifieddatatypes/1.1" xmlns:qdt="http://www.openapplications.org/oagis/9/qualifieddatatypes/1.1">
                <xsd:documentation source="http://www.starstandard.org/STAR/5">Description of vehicle
                use restrictions</xsd:documentation>
            </xsd:annotation>
        </xsd:element>
        <xsd:element ref="ShipToParty" minOccurs="0" maxOccurs="1" />
        <xsd:element ref="SoldToParty" minOccurs="0" maxOccurs="1" />
        <xsd:element name="TelematicsServiceIndicator" type="udt:IndicatorType" minOccurs="0" maxOccurs="1">
            <xsd:annotation xmlns:udt="http://www.openapplications.org/oagis/9/unqualifieddatatypes/1.1" xmlns:qdt="http://www.openapplications.org/oagis/9/qualifieddatatypes/1.1">
                <xsd:documentation source="http://www.starstandard.org/STAR/5">Indication whether
                Telematics Service Subscription is turned on</xsd:documentation>
            </xsd:annotation>
        </xsd:element>
        <xsd:element name="VehicleAllocatedDate" type="udt:DateType" minOccurs="0" maxOccurs="1">
            <xsd:annotation xmlns:udt="http://www.openapplications.org/oagis/9/unqualifieddatatypes/1.1" xmlns:qdt="http://www.openapplications.org/oagis/9/qualifieddatatypes/1.1">
                <xsd:documentation source="http://www.starstandard.org/STAR/5">Date vehicle was
                allocated and/or a delivery work order was cut</xsd:documentation>
            </xsd:annotation>
        </xsd:element>
        <xsd:element name="VehicleDemoIndicator" type="udt:IndicatorType" minOccurs="0" maxOccurs="1">
            <xsd:annotation xmlns:udt="http://www.openapplications.org/oagis/9/unqualifieddatatypes/1.1" xmlns:qdt="http://www.openapplications.org/oagis/9/qualifieddatatypes/1.1">
                <xsd:documentation source="http://www.starstandard.org/STAR/5">Indicates whether vehicle
                was ever a demo</xsd:documentation>
            </xsd:annotation>
        </xsd:element>
        <xsd:element name="VehicleOrderNumber" type="udt:TextType" minOccurs="0" maxOccurs="1">
            <xsd:annotation xmlns:udt="http://www.openapplications.org/oagis/9/unqualifieddatatypes/1.1" xmlns:qdt="http://www.openapplications.org/oagis/9/qualifieddatatypes/1.1">
                <xsd:documentation source="http://www.starstandard.org/STAR/5">Vehicle Order Number
                (VON)</xsd:documentation>
            </xsd:annotation>
        </xsd:element>
        <xsd:element name="VehicleShipDate" type="udt:DateType" minOccurs="0" maxOccurs="1">
            <xsd:annotation xmlns:udt="http://www.openapplications.org/oagis/9/unqualifieddatatypes/1.1" xmlns:qdt="http://www.openapplications.org/oagis/9/qualifieddatatypes/1.1">
                <xsd:documentation source="http://www.starstandard.org/STAR/5">Date shipped from
                warehouse or distribution center</xsd:documentation>
            </xsd:annotation>
        </xsd:element>
        <xsd:element name="VehicleStockString" type="qdt:StringType" minOccurs="0" maxOccurs="1">
            <xsd:annotation xmlns:udt="http://www.openapplications.org/oagis/9/unqualifieddatatypes/1.1" xmlns:qdt="http://www.openapplications.org/oagis/9/qualifieddatatypes/1.1">
                <xsd:documentation source="http://www.starstandard.org/STAR/5">Dealer assigned vehicle
                stock number</xsd:documentation>
            </xsd:annotation>
        </xsd:element>
        <xsd:element ref="Pricing" minOccurs="0" maxOccurs="unbounded" />
        <xsd:element ref="Tax" minOccurs="0" maxOccurs="unbounded" />
        <xsd:element ref="FleetAccount" minOccurs="0" maxOccurs="1" />
        <xsd:element name="LicenseNumberString" type="qdt:StringType" minOccurs="0" maxOccurs="1">
            <xsd:annotation xmlns:udt="http://www.openapplications.org/oagis/9/unqualifieddatatypes/1.1" xmlns:qdt="http://www.openapplications.org/oagis/9/qualifieddatatypes/1.1">
                <xsd:documentation source="http://www.starstandard.org/STAR/5">State License plate
                number of vehicle</xsd:documentation>
            </xsd:annotation>
        </xsd:element>
        <xsd:element name="VehicleStatusCode" type="udt:CodeType" minOccurs="0" maxOccurs="1">
            <xsd:annotation xmlns:udt="http://www.openapplications.org/oagis/9/unqualifieddatatypes/1.1" xmlns:qdt="http://www.openapplications.org/oagis/9/qualifieddatatypes/1.1">
                <xsd:documentation source="http://www.starstandard.org/STAR/5">Vehicle status code -
                Example status could be Built, Scheduled, Shipped, In-Transit, Sold,
            etc.</xsd:documentation>
            </xsd:annotation>
        </xsd:element>
        <xsd:element ref="Option" minOccurs="0" maxOccurs="unbounded" />
        <xsd:element name="VehicleActivityStatus" type="udt:TextType" minOccurs="0" maxOccurs="1">
            <xsd:annotation>
                <xsd:documentation source="http://www.starstandard.org/STAR/5">
         			An indicator of vehicle's logisitics information as it relates to its progress 
         			through the distribution pipeline. This differs from VehicleStatusCode as it 
         			provides status on logistics activity, not a status category code. Sample Data:
					BUILT, CREDT, DMGD, JAPAN, PORT, R-TRK ETA         			         		
         		</xsd:documentation>
            </xsd:annotation>
        </xsd:element>
        <xsd:element name="AcquisitionMethod" type="udt:CodeType" minOccurs="0" maxOccurs="1">
            <xsd:annotation xmlns:udt="http://www.openapplications.org/oagis/9/unqualifieddatatypes/1.1" xmlns:qdt="http://www.openapplications.org/oagis/9/qualifieddatatypes/1.1">
                <xsd:documentation source="http://www.starstandard.org/STAR/5">
         			Communicates the method of acquisition of the used vehicle.
         			Sample Values: Auction, Trade-In
         		</xsd:documentation>
            </xsd:annotation>
        </xsd:element>
        <xsd:element name="ItemAcquisitionDate" type="udt:DateType" minOccurs="0" maxOccurs="1">
            <xsd:annotation xmlns:udt="http://www.openapplications.org/oagis/9/unqualifieddatatypes/1.1" xmlns:qdt="http://www.openapplications.org/oagis/9/qualifieddatatypes/1.1">
                <xsd:documentation source="http://www.starstandard.org/STAR/5">
               		Date the vehicle was acquired.
               </xsd:documentation>
            </xsd:annotation>
        </xsd:element>
        <xsd:element name="LocationID" type="udt:IdentifierType" minOccurs="0" maxOccurs="1">
            <xsd:annotation xmlns:udt="http://www.openapplications.org/oagis/9/unqualifieddatatypes/1.1" xmlns:qdt="http://www.openapplications.org/oagis/9/qualifieddatatypes/1.1">
                <xsd:documentation source="http://www.starstandard.org/STAR/5">
                        The localtion where the vehicle is physically stored. Can be used to track the lot where the vehicle is sotored at.
                    </xsd:documentation>
            </xsd:annotation>
        </xsd:element>
        <xsd:element name="VehicleStatusDate" type="udt:DateType" minOccurs="0" maxOccurs="1">
            <xsd:annotation xmlns:udt="http://www.openapplications.org/oagis/9/unqualifieddatatypes/1.1" xmlns:qdt="http://www.openapplications.org/oagis/9/qualifieddatatypes/1.1">
                <xsd:documentation source="http://www.starstandard.org/STAR/5">
                        Date of the Vehicle Status change. It should be used with the VehicleStatusCode element above.
                    </xsd:documentation>
            </xsd:annotation>
        </xsd:element>
        <xsd:element name="VehicleActivityStatusDate" type="udt:DateType" minOccurs="0" maxOccurs="1">
            <xsd:annotation xmlns:udt="http://www.openapplications.org/oagis/9/unqualifieddatatypes/1.1" xmlns:qdt="http://www.openapplications.org/oagis/9/qualifieddatatypes/1.1">
                <xsd:documentation source="http://www.starstandard.org/STAR/5">
                        Date of the Vehicle Activity Status Date change. It should be used with the VehicleActivityStatus element above.
                    </xsd:documentation>
            </xsd:annotation>
        </xsd:element>
        <xsd:element ref="VehicleInventoryServiceCampaign" minOccurs="0" maxOccurs="unbounded" />
        <xsd:element name="CriticalRecallIndicator" type="udt:IndicatorType" minOccurs="0" maxOccurs="1">
            <xsd:annotation xmlns:udt="http://www.openapplications.org/oagis/9/unqualifieddatatypes/1.1" xmlns:qdt="http://www.openapplications.org/oagis/9/qualifieddatatypes/1.1">
                <xsd:documentation source="http://www.starstandard.org/STAR/5">
                        Provides indicator information on Critical Recalls, based on which important decisions can be made i.e to 
                        block incentives or not display the vehicles. 
                    </xsd:documentation>
            </xsd:annotation>
        </xsd:element>
        <xsd:element ref="ImageAttachmentExtended" maxOccurs="unbounded" minOccurs="0">
        </xsd:element>
        <xsd:element name="DealerInventoryDate" type="udt:DateType" minOccurs="0" maxOccurs="1">
            <xsd:annotation xmlns:udt="http://www.openapplications.org/oagis/9/unqualifieddatatypes/1.1" xmlns:qdt="http://www.openapplications.org/oagis/9/qualifieddatatypes/1.1">
                <xsd:documentation source="http://www.starstandard.org/STAR/5">
                        Date that the vehicle was added to the dealer's inventory.
                    </xsd:documentation>
            </xsd:annotation>
        </xsd:element>
        <xsd:element name="DaysInInventory" type="udt:NumericType" minOccurs="0" maxOccurs="1">
            <xsd:annotation xmlns:udt="http://www.openapplications.org/oagis/9/unqualifieddatatypes/1.1" xmlns:qdt="http://www.openapplications.org/oagis/9/qualifieddatatypes/1.1">
                <xsd:documentation source="http://www.starstandard.org/STAR/5">
                        Number of days that the vehicle has been in the dealer's inventory.
                    </xsd:documentation>
            </xsd:annotation>
        </xsd:element>
        <xsd:element name="InServiceDate" type="udt:DateType" minOccurs="0" maxOccurs="1">
            <xsd:annotation xmlns:udt="http://www.openapplications.org/oagis/9/unqualifieddatatypes/1.1" xmlns:qdt="http://www.openapplications.org/oagis/9/qualifieddatatypes/1.1">
                <xsd:documentation source="http://www.starstandard.org/STAR/5">
                        Date vehicle was placed into service.
                    </xsd:documentation>
            </xsd:annotation>
        </xsd:element>
        <xsd:element name="InServiceOdometer" type="sqdt:LengthMeasureType" minOccurs="0" maxOccurs="1">
            <xsd:annotation xmlns:udt="http://www.openapplications.org/oagis/9/unqualifieddatatypes/1.1" xmlns:qdt="http://www.openapplications.org/oagis/9/qualifieddatatypes/1.1">
                <xsd:documentation source="http://www.starstandard.org/STAR/5">
                        Odometer reading of vehicle when it was placed into service.
                    </xsd:documentation>
            </xsd:annotation>
        </xsd:element>
    </xsd:sequence>
</xsd:complexType>
Collapse Child Elements:
Name Type Min Occurs Max Occurs
Vehicle star:Vehicle 0 1
BrandedInfo star:BrandedInfo 0 1
OriginalSoldDate star:OriginalSoldDate 0 1
DeliveryDistanceMeasure star:DeliveryDistanceMeasure 0 1
DoorKeyNumberString star:DoorKeyNumberString 0 1
IgnitionKeyNumberString star:IgnitionKeyNumberString 0 1
NonUSVehicleIndicator star:NonUSVehicleIndicator 0 1
OdometerStatus star:OdometerStatus 0 1
OwnerParty star:OwnerParty 0 1
RestrictionIndicator star:RestrictionIndicator 0 1
RestrictionDescription star:RestrictionDescription 0 1
ShipToParty star:ShipToParty 0 1
SoldToParty star:SoldToParty 0 1
TelematicsServiceIndicator star:TelematicsServiceIndicator 0 1
VehicleAllocatedDate star:VehicleAllocatedDate 0 1
VehicleDemoIndicator star:VehicleDemoIndicator 0 1
VehicleOrderNumber star:VehicleOrderNumber 0 1
VehicleShipDate star:VehicleShipDate 0 1
VehicleStockString star:VehicleStockString 0 1
Pricing star:Pricing 0 unbounded
Tax star:Tax 0 unbounded
FleetAccount star:FleetAccount 0 1
LicenseNumberString star:LicenseNumberString 0 1
VehicleStatusCode star:VehicleStatusCode 0 1
Option star:Option 0 unbounded
VehicleActivityStatus star:VehicleActivityStatus 0 1
AcquisitionMethod star:AcquisitionMethod 0 1
ItemAcquisitionDate star:ItemAcquisitionDate 0 1
LocationID star:LocationID 0 1
VehicleStatusDate star:VehicleStatusDate 0 1
VehicleActivityStatusDate star:VehicleActivityStatusDate 0 1
VehicleInventoryServiceCampaign star:VehicleInventoryServiceCampaign 0 unbounded
CriticalRecallIndicator star:CriticalRecallIndicator 0 1
ImageAttachmentExtended star:ImageAttachmentExtended 0 unbounded
DealerInventoryDate star:DealerInventoryDate 0 1
DaysInInventory star:DaysInInventory 0 1
InServiceDate star:InServiceDate 0 1
InServiceOdometer star:InServiceOdometer 0 1
Collapse Derivation Tree:
Collapse References:
star:VehicleInventoryVehicleLineItem