Definition Type: Element
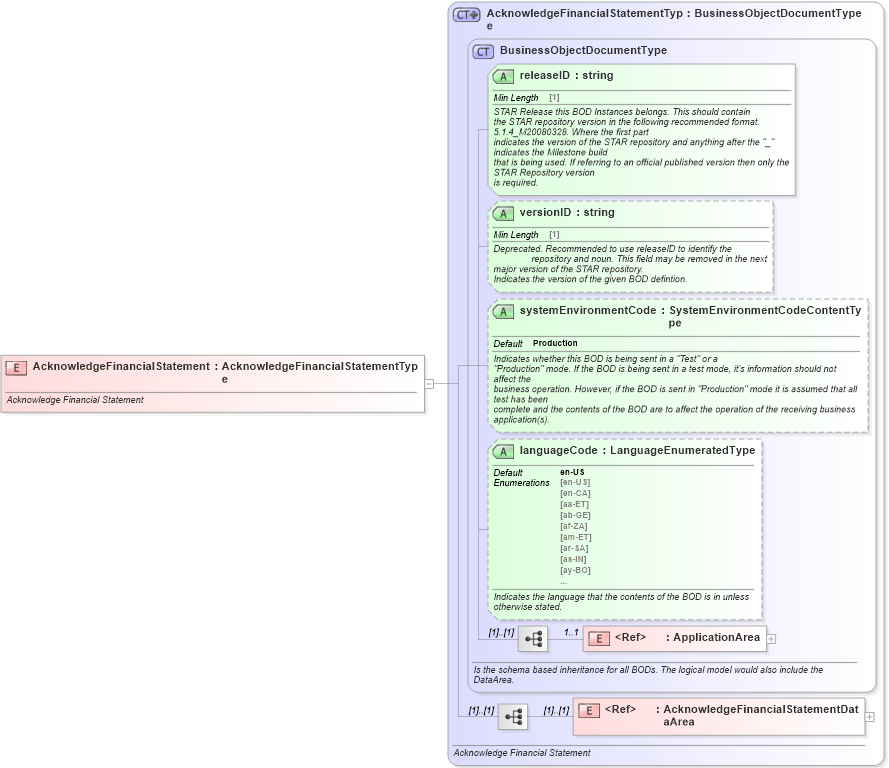
Name: AcknowledgeFinancialStatement
Namespace: http://www.starstandard.org/STAR/5
Type: star:AcknowledgeFinancialStatementType
Containing Schema: AcknowledgeFinancialStatement.xsd
Abstract
Documentation:
Acknowledge Financial Statement
Collapse XSD Schema Diagram:
Drilldown into AcknowledgeFinancialStatementDataArea in schema acknowledgefinancialstatement_xsd Drilldown into ApplicationArea in schema meta_xsd Drilldown into languageCode in schema meta_xsd Drilldown into systemEnvironmentCode in schema meta_xsd Drilldown into versionID in schema meta_xsd Drilldown into releaseID in schema meta_xsd Drilldown into BusinessObjectDocumentType in schema meta_xsd Drilldown into AcknowledgeFinancialStatementType in schema acknowledgefinancialstatement_xsdXSD Diagram of AcknowledgeFinancialStatement in schema acknowledgefinancialstatement_xsd (Standards for Technology in Automotive Retail)
Collapse XSD Schema Code:
<xsd:element name="AcknowledgeFinancialStatement" type="AcknowledgeFinancialStatementType">
    <xsd:annotation>
        <xsd:documentation source="http://www.starstandard.org/STAR/5">Acknowledge Financial Statement</xsd:documentation>
    </xsd:annotation>
</xsd:element>
Collapse Child Elements:
Name Type Min Occurs Max Occurs
ApplicationArea star:ApplicationArea 1 1
AcknowledgeFinancialStatementDataArea star:AcknowledgeFinancialStatementDataArea (1) (1)
Collapse Child Attributes:
Name Type Default Value Use
releaseID star:releaseID Required
versionID star:versionID Optional
systemEnvironmentCode star:systemEnvironmentCode Production Optional
languageCode star:languageCode en-US Optional
Collapse Derivation Tree: