Definition Type: Element
Name: AcknowledgeVehicleRemarketing
Namespace: http://www.starstandard.org/STAR/5
Type: star:AcknowledgeVehicleRemarketingType
Containing Schema: AcknowledgeVehicleRemarketing.xsd
Abstract
Documentation:
Acknowledge Vehicle Remarketing
Collapse XSD Schema Diagram:
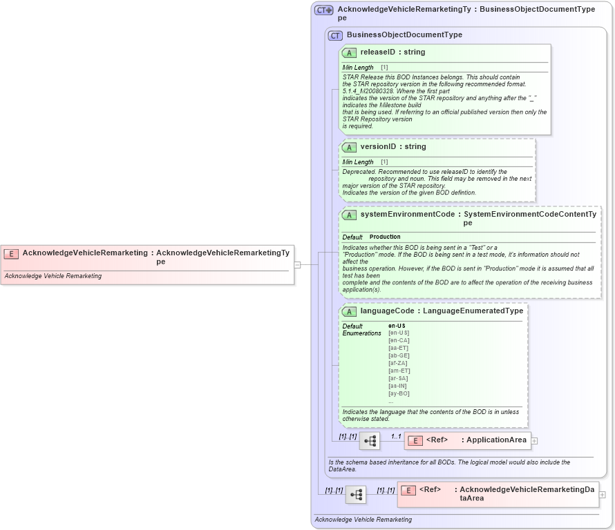
Drilldown into AcknowledgeVehicleRemarketingDataArea in schema acknowledgevehicleremarketing_xsd Drilldown into ApplicationArea in schema meta_xsd Drilldown into languageCode in schema meta_xsd Drilldown into systemEnvironmentCode in schema meta_xsd Drilldown into versionID in schema meta_xsd Drilldown into releaseID in schema meta_xsd Drilldown into BusinessObjectDocumentType in schema meta_xsd Drilldown into AcknowledgeVehicleRemarketingType in schema acknowledgevehicleremarketing_xsdXSD Diagram of AcknowledgeVehicleRemarketing in schema acknowledgevehicleremarketing_xsd (Standards for Technology in Automotive Retail)
Collapse XSD Schema Code:
<xsd:element name="AcknowledgeVehicleRemarketing" type="AcknowledgeVehicleRemarketingType">
    <xsd:annotation>
        <xsd:documentation source="http://www.starstandard.org/STAR/5">Acknowledge Vehicle Remarketing</xsd:documentation>
    </xsd:annotation>
</xsd:element>
Collapse Child Elements:
Name Type Min Occurs Max Occurs
ApplicationArea star:ApplicationArea 1 1
AcknowledgeVehicleRemarketingDataArea star:AcknowledgeVehicleRemarketingDataArea (1) (1)
Collapse Child Attributes:
Name Type Default Value Use
releaseID star:releaseID Required
versionID star:versionID Optional
systemEnvironmentCode star:systemEnvironmentCode Production Optional
languageCode star:languageCode en-US Optional
Collapse Derivation Tree: