Definition Type: ComplexType
Name: MarketingType
Namespace: http://www.starstandard.org/STAR/5
Type: star:MarketingBaseType
Containing Schema: Components.xsd
Abstract
Collapse XSD Schema Diagram:
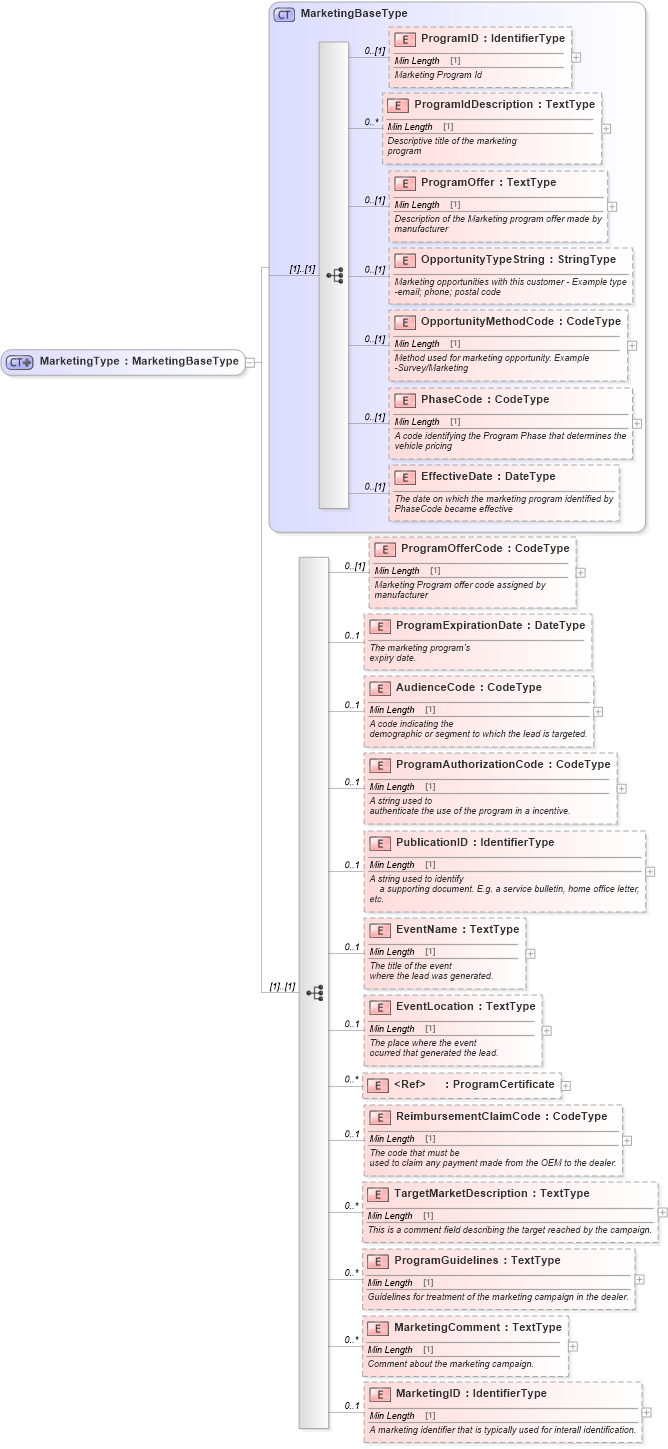
Drilldown into MarketingID in schema components_xsd Drilldown into MarketingComment in schema components_xsd Drilldown into ProgramGuidelines in schema components_xsd Drilldown into TargetMarketDescription in schema components_xsd Drilldown into ReimbursementClaimCode in schema components_xsd Drilldown into ProgramCertificate in schema components_xsd Drilldown into EventLocation in schema components_xsd Drilldown into EventName in schema components_xsd Drilldown into PublicationID in schema components_xsd Drilldown into ProgramAuthorizationCode in schema components_xsd Drilldown into AudienceCode in schema components_xsd Drilldown into ProgramExpirationDate in schema components_xsd Drilldown into ProgramOfferCode in schema components_xsd Drilldown into EffectiveDate in schema components_xsd Drilldown into PhaseCode in schema components_xsd Drilldown into OpportunityMethodCode in schema components_xsd Drilldown into OpportunityTypeString in schema components_xsd Drilldown into ProgramOffer in schema components_xsd Drilldown into ProgramIdDescription in schema components_xsd Drilldown into ProgramID in schema components_xsd Drilldown into MarketingBaseType in schema components_xsdXSD Diagram of MarketingType in schema components_xsd (Standards for Technology in Automotive Retail)
Collapse XSD Schema Code:
<xsd:complexType name="MarketingType">
    <xsd:complexContent>
        <xsd:extension base="MarketingBaseType">
            <xsd:sequence>
                <xsd:element minOccurs="0" name="ProgramOfferCode" type="udt:CodeType">
                    <xsd:annotation>
                        <xsd:documentation>
                                Marketing Program offer code assigned by
                                    manufacturer
                            </xsd:documentation>
                    </xsd:annotation>
                </xsd:element>
                <xsd:element maxOccurs="1" minOccurs="0" name="ProgramExpirationDate" type="udt:DateType">
                    <xsd:annotation>
                        <xsd:documentation source="http://www.starstandard.org/STAR/5">The marketing program's
                expiry date.</xsd:documentation>
                    </xsd:annotation>
                </xsd:element>
                <xsd:element maxOccurs="1" minOccurs="0" name="AudienceCode" type="udt:CodeType">
                    <xsd:annotation>
                        <xsd:documentation source="http://www.starstandard.org/STAR/5">A code indicating the
                demographic or segment to which the lead is targeted.</xsd:documentation>
                    </xsd:annotation>
                </xsd:element>
                <xsd:element maxOccurs="1" minOccurs="0" name="ProgramAuthorizationCode" type="udt:CodeType">
                    <xsd:annotation>
                        <xsd:documentation source="http://www.starstandard.org/STAR/5">A string used to
                authenticate the use of the program in a incentive.</xsd:documentation>
                    </xsd:annotation>
                </xsd:element>
                <xsd:element maxOccurs="1" minOccurs="0" name="PublicationID" type="udt:IdentifierType">
                    <xsd:annotation>
                        <xsd:documentation source="http://www.starstandard.org/STAR/5">A string used to identify
                a supporting document. E.g. a service bulletin, home office letter,
            etc.</xsd:documentation>
                    </xsd:annotation>
                </xsd:element>
                <xsd:element maxOccurs="1" minOccurs="0" name="EventName" type="udt:TextType">
                    <xsd:annotation>
                        <xsd:documentation source="http://www.starstandard.org/STAR/5">The title of the event
                where the lead was generated.</xsd:documentation>
                    </xsd:annotation>
                </xsd:element>
                <xsd:element maxOccurs="1" minOccurs="0" name="EventLocation" type="udt:TextType">
                    <xsd:annotation>
                        <xsd:documentation source="http://www.starstandard.org/STAR/5">The place where the event
                ocurred that generated the lead.</xsd:documentation>
                    </xsd:annotation>
                </xsd:element>
                <xsd:element maxOccurs="unbounded" minOccurs="0" ref="ProgramCertificate" />
                <xsd:element maxOccurs="1" minOccurs="0" name="ReimbursementClaimCode" type="udt:CodeType">
                    <xsd:annotation>
                        <xsd:documentation source="http://www.starstandard.org/STAR/5">The code that must be
                used to claim any payment made from the OEM to the dealer.</xsd:documentation>
                    </xsd:annotation>
                </xsd:element>
                <xsd:element maxOccurs="unbounded" minOccurs="0" name="TargetMarketDescription" type="udt:TextType">
                    <xsd:annotation>
                        <xsd:documentation source="http://www.starstandard.org/STAR/5">
                 This is a comment field describing the target reached by the campaign.
            </xsd:documentation>
                    </xsd:annotation>
                </xsd:element>
                <xsd:element maxOccurs="unbounded" minOccurs="0" name="ProgramGuidelines" type="udt:TextType">
                    <xsd:annotation>
                        <xsd:documentation source="http://www.starstandard.org/STAR/5">
                 Guidelines for treatment of the marketing campaign in the dealer.
            </xsd:documentation>
                    </xsd:annotation>
                </xsd:element>
                <xsd:element maxOccurs="unbounded" minOccurs="0" name="MarketingComment" type="udt:TextType">
                    <xsd:annotation>
                        <xsd:documentation source="http://www.starstandard.org/STAR/5">
                 Comment about the marketing campaign.
            </xsd:documentation>
                    </xsd:annotation>
                </xsd:element>
                <xsd:element maxOccurs="1" minOccurs="0" name="MarketingID" type="udt:IdentifierType">
                    <xsd:annotation>
                        <xsd:documentation source="http://www.starstandard.org/STAR/5">
                A marketing identifier that is typically used for interall identification.
            </xsd:documentation>
                    </xsd:annotation>
                </xsd:element>
            </xsd:sequence>
        </xsd:extension>
    </xsd:complexContent>
</xsd:complexType>
Collapse Child Elements:
Name Type Min Occurs Max Occurs
ProgramID star:ProgramID 0 (1)
ProgramIdDescription star:ProgramIdDescription 0 unbounded
ProgramOffer star:ProgramOffer 0 (1)
OpportunityTypeString star:OpportunityTypeString 0 (1)
OpportunityMethodCode star:OpportunityMethodCode 0 (1)
PhaseCode star:PhaseCode 0 (1)
EffectiveDate star:EffectiveDate 0 (1)
ProgramOfferCode star:ProgramOfferCode 0 (1)
ProgramExpirationDate star:ProgramExpirationDate 0 1
AudienceCode star:AudienceCode 0 1
ProgramAuthorizationCode star:ProgramAuthorizationCode 0 1
PublicationID star:PublicationID 0 1
EventName star:EventName 0 1
EventLocation star:EventLocation 0 1
ProgramCertificate star:ProgramCertificate 0 unbounded
ReimbursementClaimCode star:ReimbursementClaimCode 0 1
TargetMarketDescription star:TargetMarketDescription 0 unbounded
ProgramGuidelines star:ProgramGuidelines 0 unbounded
MarketingComment star:MarketingComment 0 unbounded
MarketingID star:MarketingID 0 1
Collapse Derivation Tree:
Collapse References:
star:Marketing