Definition Type: Element
Name: PreferenceDetail
Namespace: http://www.starstandard.org/STAR/5
Type: star:PreferenceDetailType
Containing Schema: Components.xsd
Abstract
Documentation:
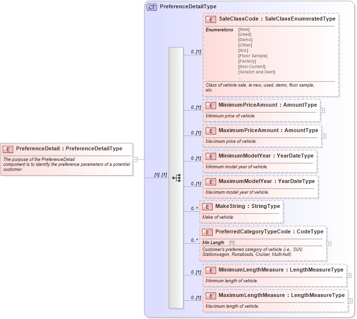
The purpose of the PreferenceDetail component is to identify the preference parameters of a potential customer.
Collapse XSD Schema Diagram:
Drilldown into MaximumLengthMeasure in schema components_xsd Drilldown into MinimumLengthMeasure in schema components_xsd Drilldown into PreferredCategoryTypeCode in schema components_xsd Drilldown into MakeString in schema components_xsd Drilldown into MaximumModelYear in schema components_xsd Drilldown into MinimumModelYear in schema components_xsd Drilldown into MaximumPriceAmount in schema components_xsd Drilldown into MinimumPriceAmount in schema components_xsd Drilldown into SaleClassCode in schema components_xsd Drilldown into PreferenceDetailType in schema components_xsdXSD Diagram of PreferenceDetail in schema components_xsd (Standards for Technology in Automotive Retail)
Collapse XSD Schema Code:
<xsd:element name="PreferenceDetail" type="PreferenceDetailType">
    <xsd:annotation>
        <xsd:documentation>The purpose of the PreferenceDetail
                component is to identify the preference parameters of a potential
                customer.</xsd:documentation>
    </xsd:annotation>
</xsd:element>
Collapse Child Elements:
Name Type Min Occurs Max Occurs
SaleClassCode star:SaleClassCode 0 (1)
MinimumPriceAmount star:MinimumPriceAmount 0 (1)
MaximumPriceAmount star:MaximumPriceAmount 0 (1)
MinimumModelYear star:MinimumModelYear 0 (1)
MaximumModelYear star:MaximumModelYear 0 (1)
MakeString star:MakeString 0 unbounded
PreferredCategoryTypeCode star:PreferredCategoryTypeCode 0 unbounded
MinimumLengthMeasure star:MinimumLengthMeasure 0 (1)
MaximumLengthMeasure star:MaximumLengthMeasure 0 (1)
Collapse Derivation Tree: