Definition Type: Element
Name: RespondRetailDeliveryReporting
Namespace: http://www.starstandard.org/STAR/5
Type: star:RespondRetailDeliveryReportingType
Containing Schema: RespondRetailDeliveryReporting.xsd
Abstract
Documentation:
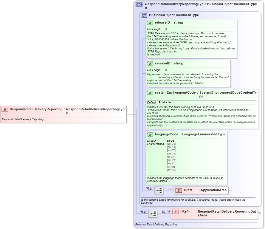
Respond Retail Delivery Reporting
Collapse XSD Schema Diagram:
Drilldown into RespondRetailDeliveryReportingDataArea in schema respondretaildeliveryreporting_xsd Drilldown into ApplicationArea in schema meta_xsd Drilldown into languageCode in schema meta_xsd Drilldown into systemEnvironmentCode in schema meta_xsd Drilldown into versionID in schema meta_xsd Drilldown into releaseID in schema meta_xsd Drilldown into BusinessObjectDocumentType in schema meta_xsd Drilldown into RespondRetailDeliveryReportingType in schema respondretaildeliveryreporting_xsdXSD Diagram of RespondRetailDeliveryReporting in schema respondretaildeliveryreporting_xsd (Standards for Technology in Automotive Retail)
Collapse XSD Schema Code:
<xsd:element name="RespondRetailDeliveryReporting" type="RespondRetailDeliveryReportingType">
    <xsd:annotation>
        <xsd:documentation source="http://www.starstandard.org/STAR/5">Respond Retail Delivery Reporting</xsd:documentation>
    </xsd:annotation>
</xsd:element>
Collapse Child Elements:
Name Type Min Occurs Max Occurs
ApplicationArea star:ApplicationArea 1 1
RespondRetailDeliveryReportingDataArea star:RespondRetailDeliveryReportingDataArea (1) (1)
Collapse Child Attributes:
Name Type Default Value Use
releaseID star:releaseID Required
versionID star:versionID Optional
systemEnvironmentCode star:systemEnvironmentCode Production Optional
languageCode star:languageCode en-US Optional
Collapse Derivation Tree: