Definition Type: Element
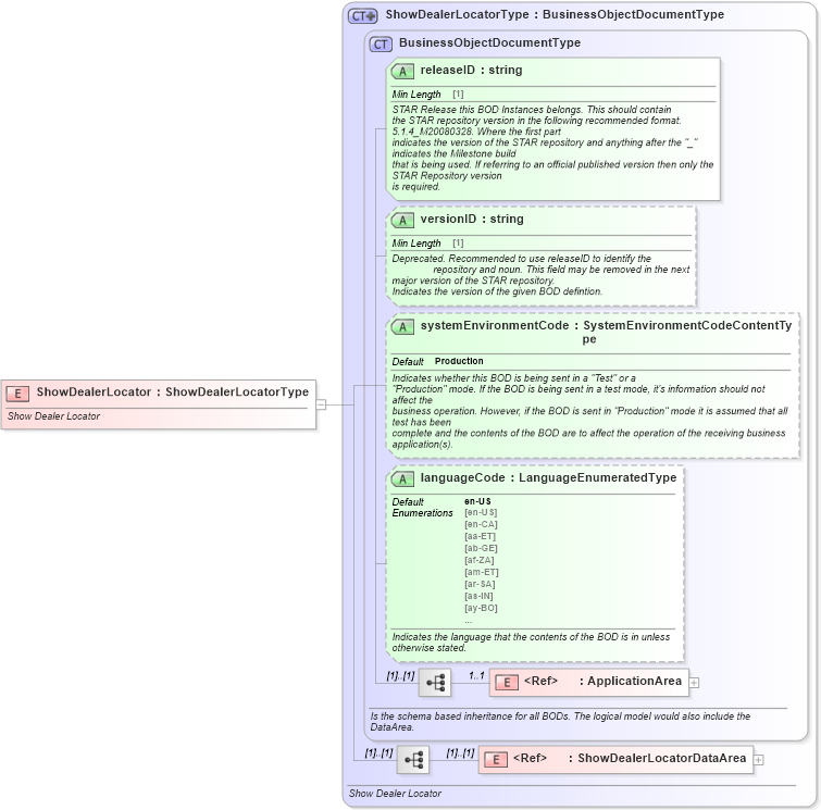
Name: ShowDealerLocator
Namespace: http://www.starstandard.org/STAR/5
Type: star:ShowDealerLocatorType
Containing Schema: ShowDealerLocator.xsd
Abstract
Documentation:
Show Dealer Locator
Collapse XSD Schema Diagram:
Drilldown into ShowDealerLocatorDataArea in schema showdealerlocator_xsd Drilldown into ApplicationArea in schema meta_xsd Drilldown into languageCode in schema meta_xsd Drilldown into systemEnvironmentCode in schema meta_xsd Drilldown into versionID in schema meta_xsd Drilldown into releaseID in schema meta_xsd Drilldown into BusinessObjectDocumentType in schema meta_xsd Drilldown into ShowDealerLocatorType in schema showdealerlocator_xsdXSD Diagram of ShowDealerLocator in schema showdealerlocator_xsd (Standards for Technology in Automotive Retail)
Collapse XSD Schema Code:
<xsd:element name="ShowDealerLocator" type="ShowDealerLocatorType">
    <xsd:annotation>
        <xsd:documentation source="http://www.starstandard.org/STAR/5">Show Dealer Locator</xsd:documentation>
    </xsd:annotation>
</xsd:element>
Collapse Child Elements:
Name Type Min Occurs Max Occurs
ApplicationArea star:ApplicationArea 1 1
ShowDealerLocatorDataArea star:ShowDealerLocatorDataArea (1) (1)
Collapse Child Attributes:
Name Type Default Value Use
releaseID star:releaseID Required
versionID star:versionID Optional
systemEnvironmentCode star:systemEnvironmentCode Production Optional
languageCode star:languageCode en-US Optional
Collapse Derivation Tree: