Definition Type: Element
Name: ShowPartsInvoice
Namespace: http://www.starstandard.org/STAR/5
Type: star:ShowPartsInvoiceType
Containing Schema: ShowPartsInvoice.xsd
Abstract
Documentation:
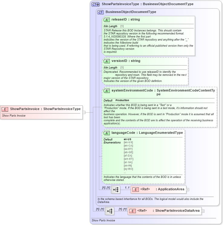
Show Parts Invoice
Collapse XSD Schema Diagram:
Drilldown into ShowPartsInvoiceDataArea in schema showpartsinvoice_xsd Drilldown into ApplicationArea in schema meta_xsd Drilldown into languageCode in schema meta_xsd Drilldown into systemEnvironmentCode in schema meta_xsd Drilldown into versionID in schema meta_xsd Drilldown into releaseID in schema meta_xsd Drilldown into BusinessObjectDocumentType in schema meta_xsd Drilldown into ShowPartsInvoiceType in schema showpartsinvoice_xsdXSD Diagram of ShowPartsInvoice in schema showpartsinvoice_xsd (Standards for Technology in Automotive Retail)
Collapse XSD Schema Code:
<xsd:element name="ShowPartsInvoice" type="ShowPartsInvoiceType">
    <xsd:annotation>
        <xsd:documentation source="http://www.starstandard.org/STAR/5">Show Parts Invoice</xsd:documentation>
    </xsd:annotation>
</xsd:element>
Collapse Child Elements:
Name Type Min Occurs Max Occurs
ApplicationArea star:ApplicationArea 1 1
ShowPartsInvoiceDataArea star:ShowPartsInvoiceDataArea (1) (1)
Collapse Child Attributes:
Name Type Default Value Use
releaseID star:releaseID Required
versionID star:versionID Optional
systemEnvironmentCode star:systemEnvironmentCode Production Optional
languageCode star:languageCode en-US Optional
Collapse Derivation Tree: