Definition Type: Element
Name: for-each-group
Namespace: http://www.w3.org/1999/XSL/Transform
Type: xsl:versioned-element-type
Containing Schema: schema-for-xslt20.xsd
Abstract
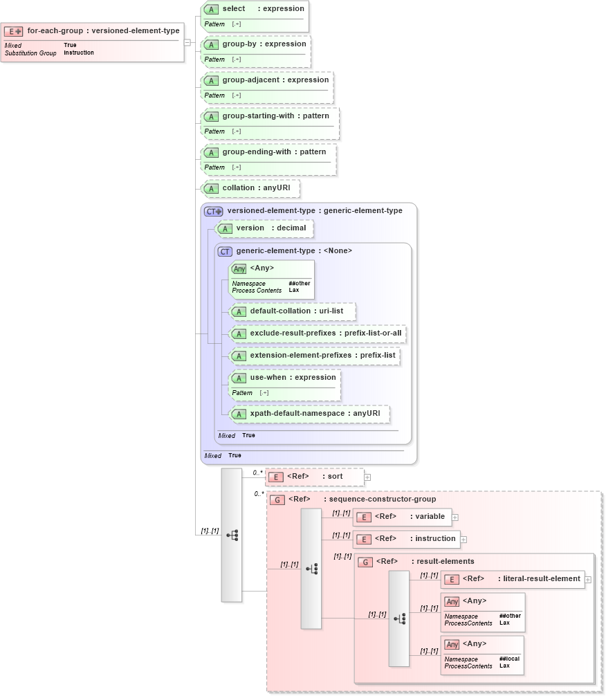
Collapse XSD Schema Diagram:
Drilldown into literal-result-element in schema schema-for-xslt20_xsd Drilldown into result-elements in schema schema-for-xslt20_xsd Drilldown into instruction in schema schema-for-xslt20_xsd Drilldown into variable in schema schema-for-xslt20_xsd Drilldown into sequence-constructor-group in schema schema-for-xslt20_xsd Drilldown into sort in schema schema-for-xslt20_xsd Drilldown into xpath-default-namespace in schema schema-for-xslt20_xsd Drilldown into use-when in schema schema-for-xslt20_xsd Drilldown into extension-element-prefixes in schema schema-for-xslt20_xsd Drilldown into exclude-result-prefixes in schema schema-for-xslt20_xsd Drilldown into default-collation in schema schema-for-xslt20_xsd Drilldown into generic-element-type in schema schema-for-xslt20_xsd Drilldown into version in schema schema-for-xslt20_xsd Drilldown into versioned-element-type in schema schema-for-xslt20_xsd Drilldown into collation in schema schema-for-xslt20_xsd Drilldown into group-ending-with in schema schema-for-xslt20_xsd Drilldown into group-starting-with in schema schema-for-xslt20_xsd Drilldown into group-adjacent in schema schema-for-xslt20_xsd Drilldown into group-by in schema schema-for-xslt20_xsd Drilldown into select in schema schema-for-xslt20_xsdXSD Diagram of for-each-group in schema schema-for-xslt20_xsd (XSL Transformations)
Collapse XSD Schema Code:
<xs:element name="for-each-group" substitutionGroup="xsl:instruction">
    <xs:complexType>
        <xs:complexContent mixed="true">
            <xs:extension base="xsl:versioned-element-type">
                <xs:sequence>
                    <xs:element ref="xsl:sort" minOccurs="0" maxOccurs="unbounded" />
                    <xs:group ref="xsl:sequence-constructor-group" minOccurs="0" maxOccurs="unbounded" />
                </xs:sequence>
                <xs:attribute name="select" type="xsl:expression" use="required" />
                <xs:attribute name="group-by" type="xsl:expression" />
                <xs:attribute name="group-adjacent" type="xsl:expression" />
                <xs:attribute name="group-starting-with" type="xsl:pattern" />
                <xs:attribute name="group-ending-with" type="xsl:pattern" />
                <xs:attribute name="collation" type="xs:anyURI" />
            </xs:extension>
        </xs:complexContent>
    </xs:complexType>
</xs:element>
Collapse Child Elements:
Name Type Min Occurs Max Occurs
sort xsl:sort 0 unbounded
variable xsl:variable (1) (1)
instruction xsl:instruction (1) (1)
literal-result-element xsl:literal-result-element (1) (1)
<xs:any> Allowed namespace: '##other' (1) (1)
<xs:any> Allowed namespace: '##local' (1) (1)
<xs:group> xsl:sequence-constructor-group 0 unbounded
<xs:group> xsl:result-elements (1) (1)
Collapse Child Attributes:
Name Type Default Value Use
default-collation xsl:default-collation (Optional)
exclude-result-prefixes xsl:exclude-result-prefixes (Optional)
extension-element-prefixes xsl:extension-element-prefixes (Optional)
use-when xsl:use-when (Optional)
xpath-default-namespace xsl:xpath-default-namespace (Optional)
version xsl:version Optional
select xsl:select Required
group-by xsl:group-by (Optional)
group-adjacent xsl:group-adjacent (Optional)
group-starting-with xsl:group-starting-with (Optional)
group-ending-with xsl:group-ending-with (Optional)
collation xsl:collation (Optional)
<anyAttribute> Allowed namespace: '##other'
Collapse Derivation Tree:
Collapse References:
xsl:instruction