Definition Type: Element
Name: EML
Namespace: urn:oasis:names:tc:evs:schema:eml
Type: nsA:EMLstructure
Containing Schema: 330-electionlist-v5-0.xsd
Abstract
Collapse XSD Schema Diagram:
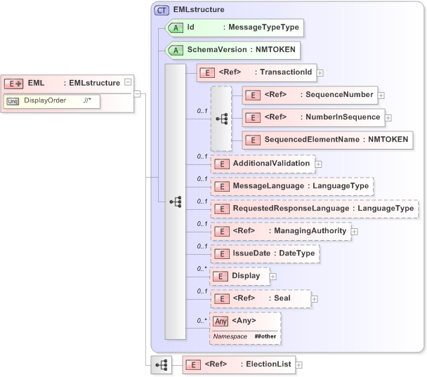
Drilldown into ElectionList in schema 330-electionlist-v5-0_xsd Drilldown into Seal in schema emlcore-v5-0_xsd Drilldown into Display in schema emlcore-v5-0_xsd Drilldown into IssueDate in schema emlcore-v5-0_xsd Drilldown into ManagingAuthority in schema emlcore-v5-0_xsd Drilldown into RequestedResponseLanguage in schema emlcore-v5-0_xsd Drilldown into MessageLanguage in schema emlcore-v5-0_xsd Drilldown into AdditionalValidation in schema emlcore-v5-0_xsd Drilldown into SequencedElementName in schema emlcore-v5-0_xsd Drilldown into NumberInSequence in schema emlcore-v5-0_xsd Drilldown into SequenceNumber in schema emlcore-v5-0_xsd Drilldown into TransactionId in schema emlcore-v5-0_xsd Drilldown into SchemaVersion in schema emlcore-v5-0_xsd Drilldown into Id in schema emlcore-v5-0_xsd Drilldown into EMLstructure in schema emlcore-v5-0_xsdXSD Diagram of EML in schema 330-electionlist-v5-0_xsd (OASIS Election Markup Language (EML))
Collapse XSD Schema Code:
<xs:element name="EML">
    <xs:complexType>
        <xs:complexContent>
            <xs:extension base="EMLstructure">
                <xs:sequence>
                    <xs:element ref="ElectionList" />
                </xs:sequence>
            </xs:extension>
        </xs:complexContent>
    </xs:complexType>
    <xs:unique name="DisplayOrder">
        <xs:selector xpath=".//*" />
        <xs:field xpath="@DisplayOrder" />
    </xs:unique>
</xs:element>
Collapse Child Elements:
Name Type Min Occurs Max Occurs
TransactionId nsA:TransactionId (1) (1)
SequenceNumber nsA:SequenceNumber (1) (1)
NumberInSequence nsA:NumberInSequence (1) (1)
SequencedElementName nsA:SequencedElementName (1) (1)
AdditionalValidation nsA:AdditionalValidation 0 (1)
MessageLanguage nsA:MessageLanguage 0 (1)
RequestedResponseLanguage nsA:RequestedResponseLanguage 0 (1)
ManagingAuthority nsA:ManagingAuthority 0 (1)
IssueDate nsA:IssueDate 0 (1)
Display nsA:Display 0 unbounded
Seal nsA:Seal 0 (1)
ElectionList nsA:ElectionList (1) (1)
<xs:any> Allowed namespace: '##other' 0 unbounded
Collapse Child Attributes:
Name Type Default Value Use
Id nsA:Id Required
SchemaVersion nsA:SchemaVersion Required
Collapse Derivation Tree:
Collapse Comments:
blog comments powered by Disqus