Definition Type: Element
Name: concept
Namespace: http://iptc.org/std/nar/2006-10-01/
Containing Schema: NAR_1.3-spec-Framework-Power.xsd
Abstract
Documentation:
A set of properties defining a concept
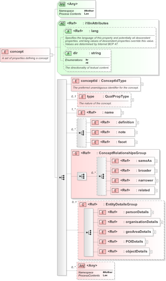
Collapse XSD Schema Diagram:
Drilldown into objectDetails in schema nar_1_3-spec-framework-power_xsd Drilldown into POIDetails in schema nar_1_3-spec-framework-power_xsd Drilldown into geoAreaDetails in schema nar_1_3-spec-framework-power_xsd Drilldown into organisationDetails in schema nar_1_3-spec-framework-power_xsd Drilldown into personDetails in schema nar_1_3-spec-framework-power_xsd Drilldown into EntityDetailsGroup in schema nar_1_3-spec-framework-power_xsd Drilldown into related in schema nar_1_3-spec-framework-power_xsd Drilldown into narrower in schema nar_1_3-spec-framework-power_xsd Drilldown into broader in schema nar_1_3-spec-framework-power_xsd Drilldown into sameAs in schema nar_1_3-spec-framework-power_xsd Drilldown into ConceptRelationshipsGroup in schema nar_1_3-spec-framework-power_xsd Drilldown into facet in schema nar_1_3-spec-framework-power_xsd Drilldown into note in schema nar_1_3-spec-framework-power_xsd Drilldown into definition in schema nar_1_3-spec-framework-power_xsd Drilldown into name in schema nar_1_3-spec-framework-power_xsd Drilldown into type in schema nar_1_3-spec-framework-power_xsd Drilldown into conceptId in schema nar_1_3-spec-framework-power_xsd Drilldown into dir in schema nar_1_3-spec-framework-power_xsd Drilldown into lang in schema xml_xsd Drilldown into i18nAttributes in schema nar_1_3-spec-framework-power_xsdXSD Diagram of concept in schema nar_1_3-spec-framework-power_xsd (EventsML - News Exchange Format)
Collapse XSD Schema Code:
<xs:element name="concept">
    <xs:annotation>
        <xs:documentation>A set of properties defining a concept</xs:documentation>
    </xs:annotation>
    <xs:complexType>
        <xs:sequence>
            <xs:element name="conceptId" type="ConceptIdType">
                <xs:annotation>
                    <xs:documentation>The preferred unambiguous identifier for the concept.</xs:documentation>
                </xs:annotation>
            </xs:element>
            <xs:element name="type" type="QualPropType" minOccurs="0">
                <xs:annotation>
                    <xs:documentation>The nature of the concept.</xs:documentation>
                </xs:annotation>
            </xs:element>
            <xs:element ref="name" maxOccurs="unbounded" />
            <xs:choice minOccurs="0" maxOccurs="unbounded">
                <xs:element ref="definition" />
                <xs:element ref="note" />
                <xs:element ref="facet" />
            </xs:choice>
            <xs:group ref="ConceptRelationshipsGroup" />
            <xs:group ref="EntityDetailsGroup" minOccurs="0" />
            <xs:any namespace="##other" processContents="lax" minOccurs="0" maxOccurs="unbounded" />
        </xs:sequence>
        <xs:attributeGroup ref="i18nAttributes" />
        <xs:anyAttribute namespace="##other" processContents="lax" />
    </xs:complexType>
</xs:element>
Collapse Child Elements:
Name Type Min Occurs Max Occurs
conceptId nsA:conceptId (1) (1)
type nsA:type 0 (1)
name nsA:name (1) unbounded
definition nsA:definition (1) (1)
note nsA:note (1) (1)
facet nsA:facet (1) (1)
sameAs nsA:sameAs (1) (1)
broader nsA:broader (1) (1)
narrower nsA:narrower (1) (1)
related nsA:related (1) (1)
personDetails nsA:personDetails (1) (1)
organisationDetails nsA:organisationDetails (1) (1)
geoAreaDetails nsA:geoAreaDetails (1) (1)
POIDetails nsA:POIDetails (1) (1)
objectDetails nsA:objectDetails (1) (1)
<xs:any> Allowed namespace: '##other' 0 unbounded
<xs:group> nsA:ConceptRelationshipsGroup (1) (1)
<xs:group> nsA:EntityDetailsGroup 0 (1)
Collapse Child Attributes:
Name Type Default Value Use
lang nsB:lang (Optional)
dir nsA:dir (Optional)
<anyAttribute> Allowed namespace: '##other'
Collapse Comments:
blog comments powered by Disqus